4579x
002954
2023-11-14

Situazione di progetto sismico

Per la progettazione della struttura contro i terremoti, è possibile sovrapporre i risultati dell'analisi spettrale in una combinazione di risultati sismici con i risultati di altri casi di carico.

I risultati dell'analisi dello spettro sono generati in due passaggi, i cui parametri sono memorizzati nelle impostazioni dell'analisi dello spettro :

  1. Le risposte modali sono combinate secondo la 'regola di combinazione per le risposte periodiche' selezionata (vedi immagine # extbookmark manual|image029223|Seleziona la regola di combinazione per le risposte periodiche #).
  2. I risultati dipendenti dalla direzione sono combinati secondo la specifica per la 'combinazione di componenti direzionali' (vedi immagine # extbookmark manual|image029228|Seleziona regola di combinazione per i componenti direzionali #).

Informazione

I risultati dell'analisi dello spettro vengono emessi per ciascuno dei casi di carico del metodo dello spettro di risposta (vedi immagine # extbookmark manual|image030140|Categoria di risultati 'panoramica' per l'analisi dello spettro #).

Al fine di utilizzare i risultati dell'analisi spettrale per la progettazione del modello contro i terremoti, devono essere ulteriormente combinati sulla base di una situazione di progetto eccezionale. Questa combinazione è specificata, ad esempio, nella EN 1990 Fare riferimento a [1 ] Sezione 6.4.3.4 come segue:

Genera combinazione di progetti

Il # Combinazione guidata ti aiuta nell'assegnazione di una o più combinazioni di progetto per il analisi sismica creare. Con queste combinazioni di risultati, è possibile applicare i risultati dell'inviluppo o determinati risultati parziali.

Inviluppo

Nella scheda 'Base' della finestra di dialogo 'Casi di carico e combinazioni', attivare la Creazione guidata combinazioni (se deselezionata) e le combinazioni di risultati (vedere il capitolo # extbookmark manual|combinazioni di risultati|Principale#del manuale di RFEM).

Creare una situazione di progetto di tipo sismico SLU (STR/GEO) (1). Assegna una procedura guidata di combinazione che crea combinazioni di risultati (2). È anche possibile utilizzare il pulsante Nuovo per definire questo assistente nella scheda 'Situazioni di progetto'.

Con queste specifiche, il programma genera una o più combinazioni di risultati con i carichi sismici massimi che è possibile utilizzare per la progettazione del modello. In queste combinazioni, viene preso in considerazione l'inviluppo dell'analisi spettrale.

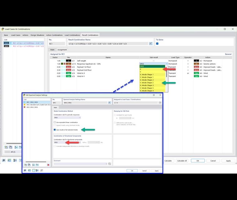
Sotto-risultati

Nella scheda 'Base' della finestra di dialogo 'Casi di carico e combinazioni', attivare l'opzione Risultati parziali per le combinazioni di risultati.

I risultati parziali disponibili dipendono da quale delle impostazioni dell'analisi spettrale è stata assegnata al caso di carico dello spettro di risposta e per quali direzioni di eccitazione è stato specificato uno spettro di risposta . Ad esempio, se si salvano i risultati di tutte le forme modali selezionate e si combinano i componenti direzionali secondo la regola SRSS, i seguenti risultati parziali sono disponibili nella scheda 'Combinazioni di risultati'.

In questo modo, è possibile controllare quale risultato parziale è incluso nella combinazione di risultati del terremoto.

Informazione

I nomi dei risultati parziali sono spiegati nel capitolo risultati parziali .

Se si combinano le componenti direzionali in base alla somma in scala, sono disponibili i seguenti totali parziali:


Bibliografia
Capitolo principale