4617x
002954
2023-11-14

sejsmiczna sytuacja obliczeniowa

W przypadku wymiarowania konstrukcji na wypadek trzęsień ziemi można nałożyć wyniki analizy spektralnej w kombinacji wyników sejsmicznych z wynikami innych przypadków obciążeń.

Wyniki analizy widma generowane są w dwóch krokach, których parametry są przechowywane w ustawieniach analizy widma :

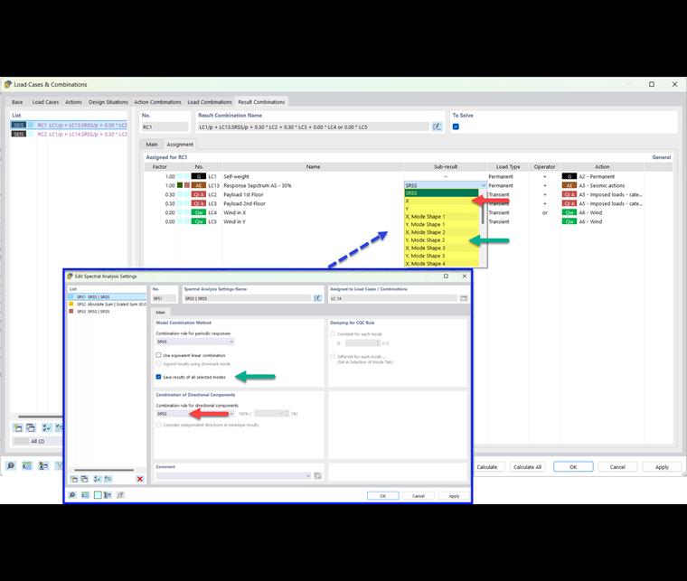
  1. Odpowiedzi modalne są łączone zgodnie z wybraną 'regułą kombinacji dla odpowiedzi okresowych' (patrz rysunek # extbookmark manual|image029223|Wybierz regułę kombinacji dla odpowiedzi okresowych #).
  2. Wyniki zależne od kierunku są sumowane zgodnie ze specyfikacją dla 'kombinacji składowych kierunkowych' (patrz rysunek # extbookmark instrukcja obsługi|image029228|Wybierz zasadę kombinacji dla składowych kierunkowych #).

Informacje

Wyniki analizy widma są generowane dla każdego przypadków obciążenia metodą spektrum odpowiedzi (patrz obrazek # extbookmark instrukcja obsługi|image030140|Kategoria wyników 'przegląd' dla analizy widma #).

Aby można było wykorzystać wyniki analizy spektralnej do obliczenia modelu na wypadek trzęsień ziemi, należy je dodatkowo połączyć na podstawie wyjątkowej sytuacji obliczeniowej. Ta kombinacja jest określona na przykład w EN 1990 Patrz [1 ] Rozdział 6.4.3.4 w następujący sposób:

Generuj kombinację obliczeniową

# kombinacja-assistant Kreator kombinacji pomoże Ci przypisać jedną lub więcej kombinacji obliczeniowych analiza sejsmiczna utworzyć. Dzięki tym kombinacjom wyników można zastosować wyniki obwiedni lub niektóre wyniki cząstkowe.

Obwiednia

W zakładce 'Baza' okna dialogowego 'Przypadki obciążeń' aktywować Kreatora kombinacji (jeśli nie jest zaznaczony) i Kombinacje wyników (patrz rozdział # extbookmark manual|kombinacje wyników|nr podstawy podręcznika RFEM).

Utwórz SGN (STR/GEO) - sytuację obliczeniową typu trzęsienie ziemi (1). Przypisz kreatora kombinacji, który tworzy kombinacje wyników (2). Asystenta można również zdefiniować za pomocą przycisku Nowy w zakładce 'Sytuacje obliczeniowe'.

Dzięki tym specyfikacjom program generuje jedną lub więcej kombinacji wyników z maksymalnymi obciążeniami sejsmicznymi, których można użyć do obliczenia modelu. W tych kombinacjach uwzględniana jest obwiednia z analizy spektralnej.

Wyniki cząstkowe

Na zakładce 'Podstawa' okna dialogowego 'Przypadki obciążeń' należy aktywować opcję Wyniki częściowe dla kombinacji wyników.

Dostępne wyniki cząstkowe zależą od tego, które z ustawień analizy spektralnej zostało przypisane do przypadku obciążenia spektrum odpowiedzi i dla których kierunków wzbudzenia określono spektrum odpowiedzi . Na przykład, jeżeli zapiszemy wyniki dla wszystkich wybranych postaci drgań i połączymy składowe kierunkowe zgodnie z regułą SRSS, w zakładce 'Kombinacje wyników' dostępne są następujące wyniki cząstkowe.

W ten sposób można kontrolować, który częściowy wynik zostanie uwzględniony w kombinacji wyników trzęsienia ziemi.

Informacje

Nazwy wyników cząstkowych są wyjaśnione w rozdziale wyniki cząstkowe .

W przypadku połączenia składowych kierunkowych zgodnie z przeskalowaną sumą można wybrać następujące sumy częściowe:


Odniesienia
Rozdział nadrzędny