4628x
002954
2023-11-14

Situação de cálculo sísmico

Para a verificação da estrutura contra sismos, pode sobrepor os resultados da análise espectral numa combinação de resultados sísmicos com os resultados de outros casos de carga.

Os resultados da análise de espectro são gerados em duas etapas, cujos parâmetros estão armazenados nas configurações de análise de espectro :

  1. As respostas modais são combinadas de acordo com a 'regra de combinação para as respostas periódicas' seleccionada (ver figura # extbookmark manual|image029223|Selecionar regra de combinação para respostas periódicas nº).
  2. Os resultados dependentes da direção são combinados de acordo com a especificação para a 'combinação de componentes direcionais' (ver figura # extbookmark manual|image029228|Selecionar regra de combinação para componentes direcionais #).

Informação

Os resultados da análise de espectro são emitidos para cada um dos casos de carga do método de espectro de resposta (ver imagem # extbookmark manual|image030140|Categoria de resultados 'vista geral' para análise de espectro #).

Para utilizar os resultados da análise espectral para o dimensionamento do modelo contra sismos, eles têm de ser posteriormente combinados com base numa situação de dimensionamento excecional. Esta combinação é especificada, por exemplo, na EN 1990 Consulte [1 ] Secção 6.4.3.4 da seguinte forma:

Gerar combinação de dimensionamento

O # assistente de combinações ajuda você na tarefa de atribuir uma ou mais combinações de dimensionamento para o análise sísmica criar. Com estas combinações de resultados, é possível aplicar os resultados da envolvente ou determinados resultados parciais.

Envolvente

No separador 'Base' da caixa de diálogo 'Casos e combinações de cargas', active o Assistente de combinações (caso desmarcado) e as Combinações de resultados (ver capítulo # extbookmark manual|combinações de resultados|Base nº do manual do RFEM).

Crie uma ULS (STR/GEO) - situação de dimensionamento do tipo sismo (1). Atribua um assistente de combinações que crie combinações de resultados (2). Também pode utilizar o botão Novo para definir este assistente no separador 'Situações de dimensionamento'.

Com estas especificações, o programa gera uma ou mais combinações de resultados com as cargas sísmicas máximas que podem ser utilizadas para o dimensionamento do modelo. Nestas combinações, é tida em consideração a envolvente da análise espectral.

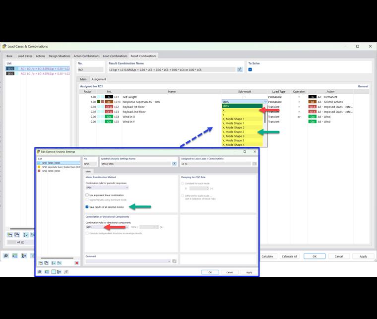
Sub-resultados

No separador 'Base' da caixa de diálogo 'Casos e combinações de carga', active a opção Resultados parciais para as combinações de resultados.

Os resultados parciais disponíveis dependem de qual das configuração de análise espectral foi atribuída ao caso de carga de espectro de resposta e para qual direção de excitação foi especificado um espectro de resposta . Por exemplo, se guarda os resultados de todas as formas próprias selecionadas e combina os componentes direcionais de acordo com a regra SRSS, os seguintes resultados parciais estarão disponíveis no separador 'Combinações de resultados'.

Desta forma, pode controlar qual o resultado parcial que é incluído na combinação de resultados do sismo.

Informação

Os nomes dos resultados parciais são explicados no capítulo 002955 resultados parciais .

Se os componentes direcionais forem combinados de acordo com a soma em escala, os seguintes subtotais estarão disponíveis para seleção:


Referências
Capítulo principal