4629x
002954
14.11.2023

Návrhová situace pro seizmicitu

Pro posouzení konstrukce proti zemětřesení lze výsledky spektrální analýzy v kombinaci seizmických výsledků superponovat s výsledky jiných zatěžovacích stavů.

Výsledky spektrální analýzy se generují ve dvou krocích, jejichž parametry jsou uloženy v nastavení spektrální analýzy :

  1. Modální odpovědi se kombinují podle zvoleného 'pravidla pro kombinování periodických odpovědí' (viz obrázek # extbookmark manual|image029223|Vybrat kombinační pravidlo pro periodické odpovědi #).
  2. Výsledky závislé na směru se kombinují podle zadání pro 'kombinaci směrových složek' (viz obrázek # extbookmark manual|image029228|Vybrat kombinační pravidlo pro směrové prvky #).
Informace

Výstup výsledků spektrální analýzy je pro každý ze zatěžovacích stavů ]] metodou spektra odezvy [[ 002682 (viz obrázek # extbookmark manual|image030140|Kategorie výsledků 'přehled' pro spektrální analýzu #).

Aby bylo možné použít výsledky spektrální analýzy pro posouzení modelu proti zemětřesení, je třeba je na základě výjimečné návrhové situace dále zkombinovat. Tato kombinace je uvedena například v EN 1990 Viz [1 ], oddíl 6.4.3.4 následovně:

Generovat návrhovou kombinaci

# combination-assistant Asistent kombinací vám pomůže přiřadit jednu nebo více kombinací posouzení pro Seizmická analýza vytvořit. Pomocí těchto kombinací výsledků lze převzít výsledky obálky nebo určité dílčí výsledky.

Obálka

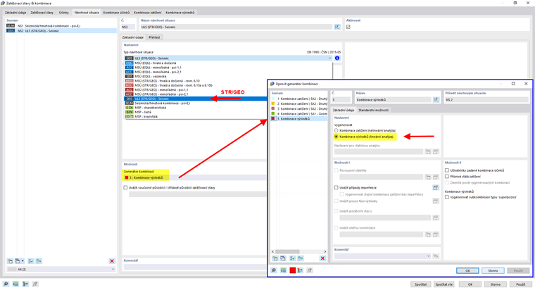
V záložce 'Báze' v dialogu 'Zatěžovací stavy a kombinace' aktivujte Asistenta kombinací (pokud není zaškrtnuto) a Kombinace výsledků (viz kapitola # extbookmark manual|kombinace výsledků|Báze č. příručky k programu RFEM).

Vytvoříme návrhovou situaci typu zemětřesení MSÚ (STR/GEO) (1). Přiřaďte průvodce kombinací, který vytvoří kombinace výsledků (2). Pomocníka lze také definovat pomocí tlačítka Nový v záložce 'Návrhové situace'.

Na základě těchto údajů program vygeneruje jednu nebo více kombinací výsledků s maximálním seizmickým zatížením, které můžete použít pro posouzení modelu. V těchto kombinacích se zohlední obálka ze spektrální analýzy.

Dílčí výsledky

V dialogu 'Zatěžovací stavy a kombinace' v záložce 'Báze' aktivujeme pro kombinace výsledků možnost Dílčí výsledky.

Dostupné dílčí výsledky závisí na tom, které z pro spektrální analýzu bylo přiřazeno zatěžovacímu stavu spektra odezvy a pro které směry buzení bylo zadáno spektrum odezvy . Pokud například uložíte výsledky všech vybraných tvarů a zkombinujete směrové prvky podle pravidla SRSS, zobrazí se v záložce 'Kombinace výsledků' následující dílčí výsledky.

Lze tak určit, který dílčí výsledek bude zahrnut do kombinace výsledků zemětřesení.

Informace

Názvy dílčích výsledků jsou vysvětleny v kapitole dílčí výsledky .

Pokud zkombinujete směrové složky podle zmenšeného součtu, jsou k dispozici na výběr tyto mezisoučty:


Reference
Nadřazená kapitola