4588x
002954
14.11.2023

Situation de projet sismique

Pour la vérification de la structure contre les séismes, vous pouvez superposer les résultats de l'analyse spectrale dans une combinaison de résultats sismiques avec les résultats d'autres cas de charge.

Les résultats de l'analyse spectrale sont générés en deux étapes, dont les paramètres sont enregistrés dans les Paramètres pour l'analyse spectrale :

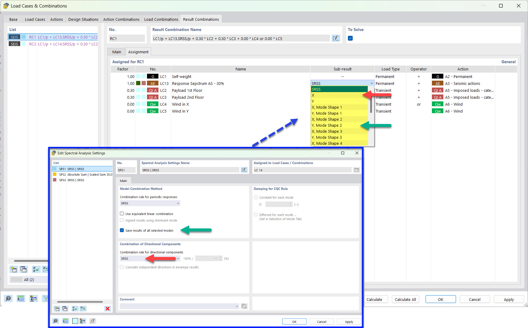
  1. Les réponses modales sont combinées selon la « Méthode de combinaison des réponses modales » (voir l'image Sélectionner la méthode de combinaison des réponses modales ).
  2. Les résultats dépendant de la direction sont combinés selon la spécification pour la « Combinaison des composantes de direction » (voir l'image Sélectionner la méthode de combinaison des composantes de direction ).

Informations

Les résultats de l'analyse spectrale sont générés pour chacun des cas de charge de l'analyse du spectre de réponse (voir l'image Catégorie de résultats « Aperçu » pour l'analyse spectrale ).

Afin d'utiliser les résultats de l'analyse spectrale pour la vérification antisismique du modèle, ils doivent être combinés sur la base d'une situation de projet exceptionnelle. Cette combinaison est spécifiée, par exemple, dans l'EN 1990 [1] Section 6.4.3.4 comme suit :

Générer une combinaison de calculs

L'assistant de combinaisons vous assiste dans la tâche de créer une ou plusieurs combinaisons de calcul pour l'analyse sismique. Ces combinaisons de résultats vous permettent d'appliquer les résultats de l'enveloppe ou certains sous-résultats.

Enveloppe

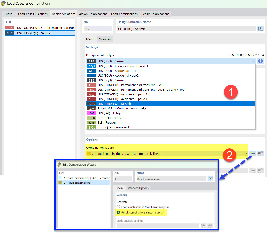
Dans l'onglet « Base » de la boîte de dialogue « Cas de charge et combinaisons », activez l'option Assistant de combinaisons (si décoché) et Combinaisons de résultats (voir le chapitre Base du manuel RFEM).

Créez une situation de projet de type ELU (STR/GEO) - Sismique (1). Attribuez un assistant de combinaisons qui crée des combinaisons de résultats (2). Vous pouvez également définir cet assistant à l'aide du bouton Nouveau dans l'onglet « Situations de projet ».

Avec ces spécifications, le programme génère une ou plusieurs combinaisons de résultats avec les charges sismiques maximales que vous pouvez utiliser pour la vérification du modèle. Ces combinaisons prennent en compte l'enveloppe issue de l'analyse spectrale.

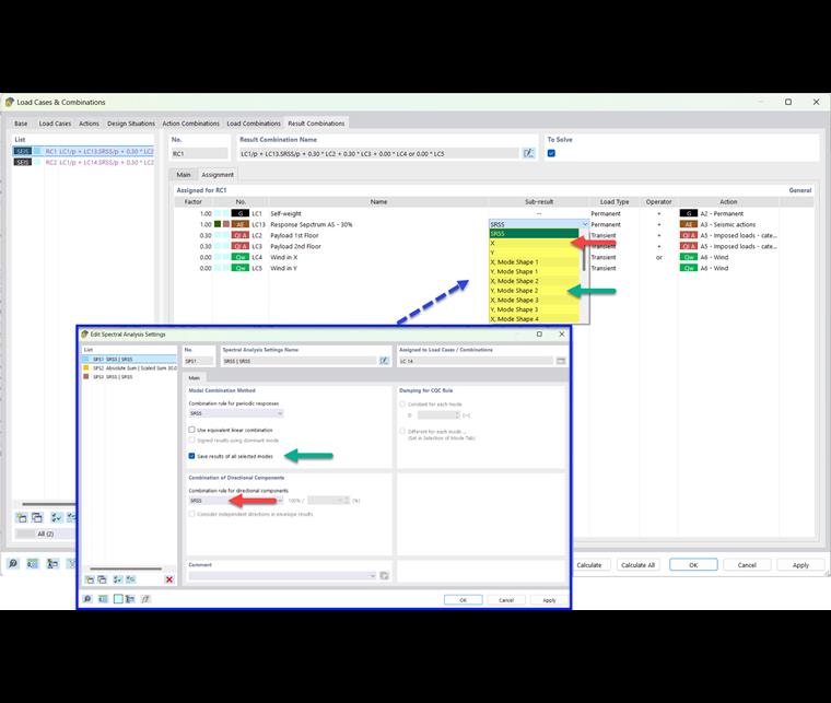
Sous-résultats

Dans l'onglet « Base » de la boîte de dialogue « Cas de charge et combinaisons », activez l'option Sous-résultats pour les Combinaisons de résultats.

Les résultats intermédiaires disponibles dépendent des Paramètres pour l'analyse spectrale assignés au cas de charge du spectre de réponse et pour lesquels un Spectre de réponse a été spécifié pour les directions d'excitation. Par exemple, si vous enregistrez les résultats de tous les modes propres sélectionnés et combinez les composantes directionnelles selon la règle SRSS, les résultats intermédiaires suivants sont disponibles dans l'onglet « Combinaisons de résultats ».

De cette manière, vous pouvez contrôler quel résultat intermédiaire est inclus dans la combinaison de résultats de séisme.

Informations

Les noms des résultats intermédiaires sont expliqués dans le chapitre Sous-résultats.

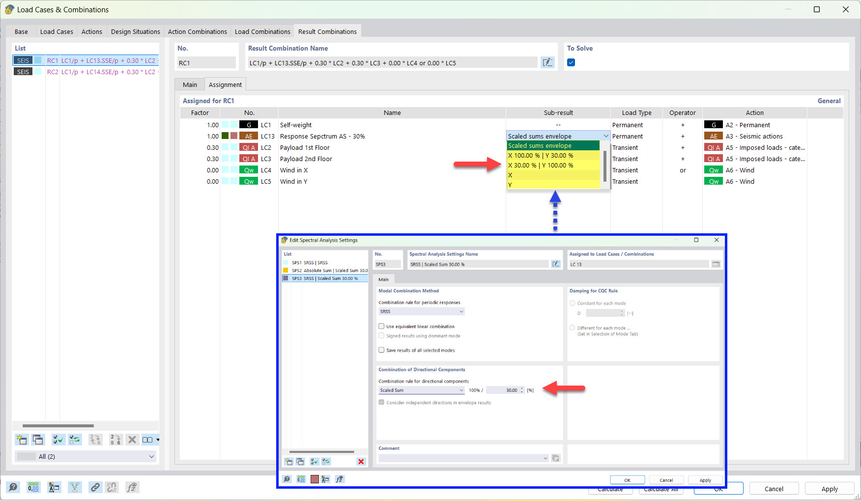
Si vous combinez les composantes de direction selon la somme pondérée, ces sous-totaux peuvent être sélectionnés :


Références
Chapitre parent