923x
005742
15.07.2024

Étages de bâtiment

Le dialogue 'Étages du bâtiment' se compose de deux onglets.

Base

Dans l'onglet Base, vous pouvez définir les hauteurs des étages et fixer des conditions aux limites pour la modélisation. Un 'étage' inclut tous les objets modèles dans une certaine section de hauteur, c'est-à-dire les dalles, murs et poteaux.

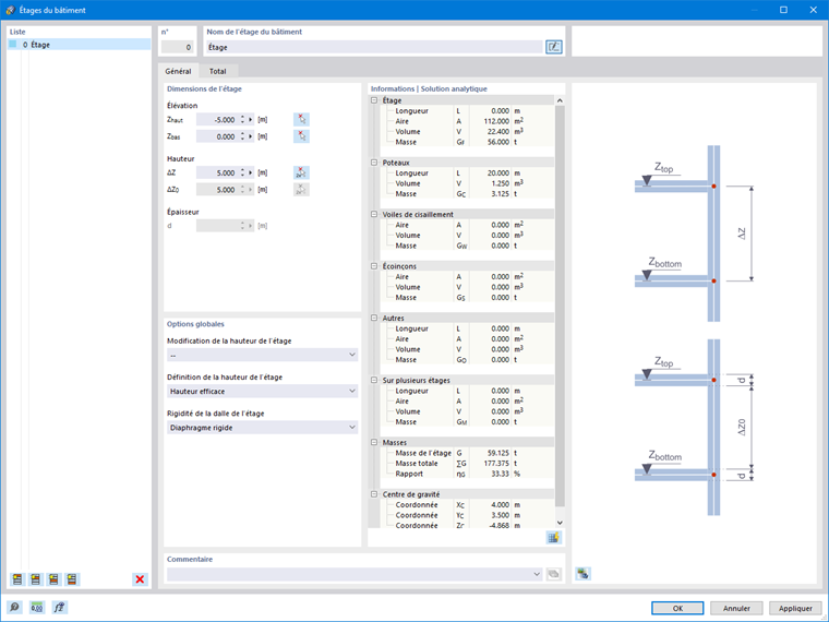
Liste

À gauche dans la liste, les différents étages du bâtiment sont listés. Comme d'habitude dans RFEM, les informations dans les autres sections de dialogue se réfèrent à l'entrée que vous avez sélectionnée dans cette liste.

Les boutons situés en bas de la liste vous permettent de créer de nouveaux étages. Ils sont attribués aux fonctions suivantes:

Bouton Désignation Effet
Nouvel étage le plus haut Nouvel étage le plus haut Crée un nouvel étage au sommet en premier dans la liste
Nouvel étage au-dessus Nouvel étage supérieur Crée un nouvel étage au-dessus de l'étage actuel
Nouvel étage en-dessous Nouvel étage inférieur Crée un nouvel étage en dessous de l'étage actuel
Nouveau premier étage Nouvel étage le plus bas Crée un nouvel étage au bas en dernier dans la liste
Générateur d'étages Générateur d'étages Crée des étages basés sur la géométrie du modèle existante
Suppression Supprimer l'étage Supprime les étages sélectionnés dans la liste

Dimension de l'étage

Indiquez la hauteur de l'étage via les coordonnés 'Hauteur' Zhaut et Zbas. Vous pouvez également fixer la hauteur de l'étage graphiquement via le bouton Sélection de deux , en sélectionnant deux nœuds dans le modèle.

Informations

Le plafond d'un étage est attribué à la hauteur Zhaut. Le plan de la hauteur Zbas est sans surface horizontale; elle fait partie de l'étage en dessous.

La 'Hauteur' des coordonnées ΔZ décrit la hauteur d'étage par rapport à l'étage en dessous. Les valeurs sont couplées avec les coordonnées absolues. La hauteur ΔZ0 représente la hauteur sous plafond entre les étages. Cette valeur n'est pertinente que si vous spécifiez une épaisseur de plafond; autrement, la différence de hauteur se rapporte aux axes centraux des dalles.


Le champ de saisie pour l'épaisseur 'd' est accessible si vous définissez la hauteur d'étage via l'option Hauteur libre dans l'onglet 'Paramètres globaux'. Ici, vous pouvez spécifier l'épaisseur de la surface du plafond supérieur, qui sera ensuite prise en compte dans la hauteur libre ΔZ0.

Informations

Si dans l'onglet 'Paramètres globaux' vous avez prescrit une Modification de la hauteur d'étage, vous pouvez modifier la hauteur des étages dans cette section et l'appliquer au modèle RFEM.

Dans le Navigateur - Affichage de RFEM, vous pouvez déterminer si et comment les dimensions des étages doivent être affichées sur le modèle.

Modélisation

Pour chaque étage, des réglages supplémentaires sont possibles que vous pouvez ajuster dans cette section.

Modélisation de l'étage

Le plancher supérieur d'un étage peut être modélisé de quatre manières.

  • Sans | Rigidité d'origine: Avec le paramètre par défaut, le modèle est analysé dans un calcul global 3D. Il n'y a pas de calculs partiels avec des analyses locales 2D pour les dalles et les murs. Cependant, pour les études dynamiques, des tableaux de sortie spécifiques sont générés.
  • Déformable: Cette approche correspond au concept du plan rigide, cependant, les nœuds FE ne sont pas rigidement connectés aux centres de masse. Ainsi, la compliance d'une dalle peut également être considérée.
  • Rigide: À chaque nœud FE du plan, des liaisons rigides sont appliquées au centre de masse du plancher de l'étage, et les déplacements horizontaux sont ainsi couplés.
Astuce

Dans le chapitre Recommandations, vous trouverez plus d'informations sur la modélisation avec des plans d'étage rigides.

  • Sans rigidité | Flexible | Juste transmission de charge: Le plancher de l'étage n'affecte ni la rigidité dans ni hors du plan. Ce type d'élément "collecte" uniquement les charges sur le plafond et les transmet aux éléments de support du modèle 3D. Vous pouvez ainsi modéliser des composants secondaires tels que des caillebotis et des éléments de distribution de charge sans effet supplémentaire sur le modèle 3D.

Selon la modélisation de l'étage, les rigidités des dalles et des murs sont prises en compte différemment. Le tableau suivant présente schématiquement les options.

Ce tableau est décrit plus en détail dans le chapitre Aperçu.

Modélisation des appuis nodaux/linéiques

Pour un plancher rigide ou déformable, vous pouvez influencer les appuis des dalles pour le modèle local 2D. Dans les listes, différentes options sont disponibles.

Pour un 'Appui avec articulation fixe', un appui est appliqué dans toutes les directions; une rotation autour de l'axe vertical n'est également pas possible. Avec les autres options, vous pouvez attribuer un appui élastique aux nœuds ainsi qu'aux lignes d'un étage. Les paramètres correspondent aux options décrites dans les chapitres Appuis nodaux et Appuis linéiques du manuel RFEM pour déterminer la rigidité à l'aide d'une colonne fictive ou d'un mur fictif. Le programme détermine automatiquement les valeurs des ressorts à partir des conditions aux limites des matériaux, des sections, des épaisseurs et de la géométrie.

Informations | Analytique & Maille

Dans cette section, vous trouverez des informations spécifiques sur l'étage actuel (sélectionné dans la 'Liste'). Dans la première colonne de valeurs sont listées les informations analytiques de l'étage, dans la deuxième colonne les informations calculées sur la base du maillage EF généré.

Graphique

La partie droite du dialogue affiche soit un croquis statique de la hauteur de l'étage, soit une image dynamique de l'étage actuel en vue 3D. Avec le bouton Vue du modèle , vous pouvez basculer entre les deux modes d'affichage. En vue 3D, les possibilités habituelles de contrôle graphique de RFEM sont disponibles.

Paramètres globaux

Dans l'onglet Paramètres globaux, vous effectuez des réglages de base pour la modélisation des étages, qui affectent également l'onglet Base.

Rez-de-chaussée

Définissez la coordonnée Z0 du point le plus bas du rez-de-chaussée. Avec le bouton Sélectionner individuellement , vous pouvez sélectionner un nœud de ce niveau graphiquement dans la fenêtre de travail.

Modification de la hauteur de l'étage

Plusieurs options sont disponibles dans la liste pour contrôler la hauteur de l'étage pour les modifications.

  • --: Les modifications de la hauteur de l'étage n'affectent pas le modèle RFEM.
  • Fixé en haut: Lors de la modification de la hauteur, tous les autres nœuds conservent leur position absolue par rapport au plafond.
  • Fixé en bas: Lors de la modification de la hauteur, tous les autres nœuds conservent leur position absolue par rapport au plancher.
  • Proportionnel: Lors de la modification de la hauteur, tous les autres nœuds conservent leur position relative dans l'étage modifié, par rapport à la hauteur supérieure et inférieure.

Les options de modification de la hauteur d'étage n'affectent qu'aux nœuds internes de chaque étage. Si, par exemple, vous augmentez la hauteur de l'étage de 3 m à 4 m (voir image suivante), avec l'option 'Fixé en haut', un nœud interne d'un élément divisé ou d'une ouverture conserve la distance au sommet de l'étage. Par rapport au plancher de l'étage, la distance augmente de 1 m.

Définition de la hauteur de l'étage

La liste propose deux options de sélection:

  • Hauteur effective: La hauteur de l'étage se réfère aux axes centraux des surfaces de dalle.
  • Hauteur libre: Vous pouvez définir spécifiquement l'épaisseur de la surface du plafond supérieur dans l'onglet 'Base'. Cette option est également utile pour lire la hauteur nette (hauteur libre ΔZ0) d'un étage.

Afficher l'avertissement pour les ouvertures négligées

Pour les ouvertures dans les voiles, vous pouvez, en cochant la case de contrôle, déterminer si les surfaces d'ouverture doivent être négligées lors du calcul du modèle de bâtiment. La valeur limite Δ représente le rapport maximum de la surface d'ouverture à la taille de la surface ou de la cellule. Si cette valeur est dépassée, un avertissement approprié apparaît.

Informations

Même si la case de contrôle n'est pas cochée, toutes les surfaces d'ouverture sont prises en compte.

Dans le chapitre Recommandations, vous trouverez plus d'informations sur la modélisation des ouvertures.

Ligne de résultats verticale

Si la case de contrôle est cochée, RFEM crée une coupe verticale pour les distributions de résultats. Après le calcul, vous pouvez lire les valeurs sur chaque étage sur cette ligne de résultats verticale.

La position de la ligne de résultats est définie par les distances ΔX et ΔY. Le pourcentage se réfère au centre de masse et aux directions des axes globaux positifs.

Avec le bouton Entrée relative/absolue , vous pouvez changer le mode de saisie et indiquer les distances en valeurs absolues, qui se rapportent à l'origine du système d'axes.

Chapitre parent

Vidéo