922x
005742
15.7.2024

Podlaží budovy

Dialog „Podlaží“ se skládá ze dvou záložek.

Základ

V záložce Základ můžete definovat výšky podlaží a nastavit okrajové podmínky pro modelování. 'Podlaží' zahrnuje všechny modelové objekty v určitém výškovém úseku, tedy stropy, stěny a sloupy.

Seznam

Vlevo v seznamu jsou uvedena jednotlivá podlaží budovy. Jak je obvyklé v RFEM, údaje v ostatních částech dialogu se vztahují k položce, kterou jste v tomto seznamu vybrali.

Pomocí tlačítek na konci seznamu můžete vytvořit nová podlaží. Jsou obsazené následujícími funkcemi:

Tlačítko Označení Účinek
Nové nejvyšší podlaží Nové nejvyšší podlaží Vytvoří nové nejvyšší podlaží na první pozici seznamu
Nové podlaží nahoře Nové vyšší podlaží Vytvoří nové podlaží nad aktuálním podlažím
Nové podlaží níže Nové nižší podlaží Vytvoří nové podlaží pod aktuálním podlažím
Nové spodní podlaží Nové nejnižší podlaží Vytvoří nové nejnižší podlaží na poslední pozici seznamu
Generátor podlaží Generátor podlaží Vytvoří podlaží na základě stávající modelové geometrie
Smazat Smazat podlaží Odstraní vybraná podlaží v seznamu

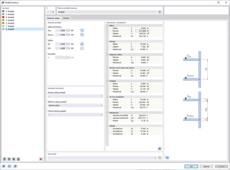
Rozměr podlaží

Zadejte výšku podlaží prostřednictvím 'Výšky' souřadnic Ztop a Zbottom. Výšku podlaží můžete také graficky nastavit pomocí tlačítka Výběr dvou , kdy vyberete dva uzly v modelu.

Informace

Strop podlaží je přiřazen k Výšce Ztop. Rovinu výšky Zbottom tvoří bezvodorovnou plochu; ta je součástí podlaží pod ní.

'Výška' souřadnic ΔZ popisuje výšku podlaží vzhledem k podlaží pod ním. Hodnoty jsou svázány s údaji o absolutních souřadnicích. Výška ΔZ0 představuje čistou výšku mezi podlažími. Tato hodnota se uplatní pouze tehdy, když zadáte tloušťku stropu; jinak se výškový rozdíl vztahuje k osám stropů.


Vstupní pole pro 'Tloušťku' d je přístupné, pokud v záložce 'Globální nastavení' definujete výšku podlaží pomocí možnosti Čistá výška. Zde můžete zadat tloušťku stropní plochy horního podlaží, která bude zohledněna při čisté výšce ΔZ0.

Informace

Pokud jste v záložce 'Globální nastavení' zadali Modifikaci výšky podlaží, můžete v této sekci změnit výšky podlaží a aplikovat je na RFEM model.

V navigátoru - Zobrazení v RFEM můžete zvolit, zda a jak budou rozměry podlaží zobrazeny v modelu.

Modelování

Pro každé podlaží jsou možné dodatečné volby, které můžete v této sekci upravit.

Modelování podlaží

Horní stropní rovina podlaží může být modelována čtyřmi různými způsoby.

  • Bez | Původní tuhost: S výchozím nastavením je model analyzován v globálním 3D výpočtu. Neprobíhají žádné dílčí výpočty s lokálními 2D analýzami pro stropy a stěny. Pro dynamické analýzy jsou však vytvářeny specifické výstupní tabulky.
  • Poddajné: Tento přístup odpovídá konceptu tuhé roviny, avšak FE uzly nejsou pevně spojeny s těžištěm hmoty. Tak lze zohlednit poddajnost stropu.
  • Tuhé: Na každém FE uzlu roviny jsou použity Tuhé vazby k těžišti stropu a horizontální pohyby jsou tak spřaženy.
Tip

V kapitole Doporučení najdete další tipy pro modelování s tuhými podlažími.

  • Bez tuhosti | Poddajně | Pouze přenos zatížení: Strop podlaží nemá vliv na tuhost v a mimo rovinu. Tento typ prvku pouze „shromažďuje“ zatížení na stropě a přenáší je na podpěrné prvky 3D modelu. Tak lze modelovat sekundární prvky jako mřížky a prvky reprodukující zatížení bez dalších vlivů na 3D model.

V závislosti na modelování podlaží se tuhosti stropů a stěn zohledňují různě. V následující tabulce jsou možnosti schematicky srovnány.

Tato tabulka je podrobněji popsána v kapitole Přehled.

Modelování uzlového/čárového uložení

Při tuhé nebo poddajné rovině můžete ovlivnit uložení stropů pro lokální 2D model. V seznamech jsou k dispozici různé možnosti.

Při 'Uložení s pevným kloubem' je aplikováno uložení ve všech směrech; ani otáčení kolem vertikální osy není možné. Dalšími možnostmi můžete přiřadit elastické uložení jak uzlům, tak čárám podlaží. Parametry odpovídají možnostem popsaným v kapitolách Uzlové uložení a Čárové uložení příručky RFEM pro výpočet tuhosti pomocí hypotetického sloupu resp. stěny. Program automaticky určí hodnoty pružin z okrajových podmínek z materiálů, průřezů, tlouštěk a geometrie.

Informace | Analytické & Síť

V této části najdete specifické informace k aktuálnímu (v 'seznamu' vybranému) podlaží. V první sloupci jsou uvedeny analytické informace o podlaží, ve druhém sloupci jsou informace vypočítané na základě generované FE sítě.

Grafika

Pravá část dialogu zobrazuje buď statický náčrt výšky podlaží, nebo dynamický obrázek aktuálního podlaží ve 3D pohledu. Pomocí tlačítka Pohled na model můžete přepnout mezi oběma způsoby zobrazení. Ve 3D pohledu jsou k dispozici obvyklé možnosti pro ovládání grafiky v RFEM.

Globální nastavení

V záložce Globální nastavení učiníte základní rozhodnutí pro modelování podlaží, která se promítnou i do záložky Základ.

Přízemí

Nastavte souřadnici Z0 nejnižšího bodu v přízemí. Pomocí tlačítka Vyberte jednotlivě můžete tento uzel graficky vybrat v pracovním okně.

Modifikace výšky podlaží

V seznamu je několik možností, jak řídit změny výšky podlaží.

  • --: Změny výšky podlaží nemají žádný vliv na RFEM model.
  • Horní zafixováno: Při změně výšky si všechny ostatní uzly zachovají svoji absolutní pozici vzhledem k horní rovině.
  • Spodní zafixováno: Při změně výšky si všechny ostatní uzly zachovají svoji absolutní pozici vzhledem k dolní rovině.
  • Proporční: Při změně výšky si všechny ostatní uzly zachovají svoji relativní pozici v modifikovaném podlaží vzhledem k horní a dolní výšce.

Možnosti pro modifikaci výšky podlaží ovlivňují pouze vnitřní uzly daného podlaží. Například když zvýšíte výšku podlaží z 3 m na 4 m (viz následující obrázek), v možnosti 'Horní zafixováno' si vnitřní uzel dělené tyče nebo otvoru zachová vzdálenost k nejvyššímu bodu podlaží. Vzdálenost k dolní rovině podlaží se zvětší o 1 m.

Definice výšky podlaží

Seznam nabízí dvě možnosti výběru:

  • Efektivní výška: Výška podlaží se vztahuje k osám stropních ploch.
  • Čistá výška: V záložce 'Základ' můžete Tloušťku horní stropní plochy definovat uživatelsky. Tato možnost je užitečná také pro odečtení čisté výšky (ΔZ0) podlaží.

Zobrazit varování při zanedbaných otvorech

Pro otvory ve stěnových deskách můžete pomocí možností zvolit, zda má být otvorová plocha při výpočtu modelu budovy zanedbána. Mezní hodnota Δ reprezentuje maximální poměr velikosti otvorové plochy k velikosti povrchové nebo povrchové buňky. Je-li tato hodnota překročena, zobrazí se příslušné varování.

Informace

I když není volba aktivována, všechny otvorové plochy jsou zohledněny.

Další tipy pro modelování otvorů najdete v kapitole Doporučení.

Vertikální výsledná čára

Je-li políčko zaškrtnuto, RFEM vytvoří vertikální řez pro zobrazení průběhu výsledků. Po výpočtu můžete na této vertikální výsledné čáře číst hodnoty v jednotlivých podlažích.

Pozice výsledné čáry je určena vzdálenostmi ΔX a ΔY. Procentuální hodnota se vztahuje k těžišti hmoty a směrům globálních pozitivních os.

Pomocí tlačítka Relativní/absolutní zadání můžete změnit režim zadávání a zadat vzdálenosti v absolutních hodnotách. Ty se vztahují k počátku osového systému.

Nadřazená kapitola

Video