328x
002171
2024-06-11
Технические характеристики

Протокол результатов

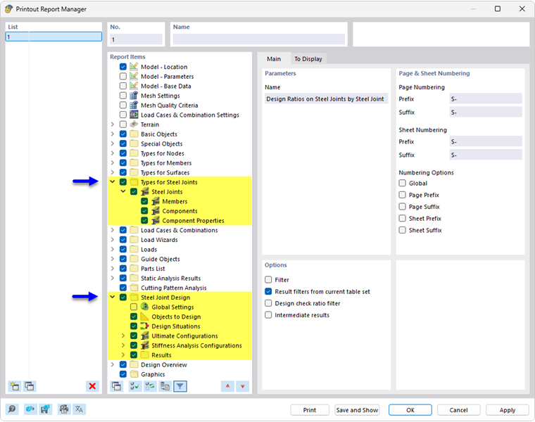
Диспетчер протокола результатов содержит все таблицы для расчета стальных соединений, которые также отображаются в интерфейсе программы.

Кроме информации о Типах для стальных соединений, навигатор содержит элементы отчета для Конфигурации предельного состояния и Конфигурации для расчёта жёсткости, а также за Результаты расчёта напряжений-деформаций и, если применимо, расчёта жёсткости. Используйте флажки для задания таблиц, необходимых для документации.

Вы также можете использовать параметры фильтра для настройки табличных результатов. Вы можете фильтровать таблицы результатов по определённым критериям:

Если вы установите флажок 'Подробные результаты' в разделе 'Опции' (см. рисунок выше), вы можете активировать дополнительные подробности для документации в новой вкладке.

В протокол результатов можно также включить {%://002175 Подробности расчета]] с формулами для расчетов. Используйте соответствующую кнопку в списке диалогового окна 'Подробности расчетной проверки' Распечатать сразу .

В предпросмотре протокола результатов можно проверить и правильно упорядочить данные, а также добавить графику и текст.

Совет

Функции протокола результатов описаны в Разделе {%ref#/ru/skachat-i-info/dokumenty/rukovodstva-online/rfem-6/000363 протоколы результатов]] руководства пользователя RFEM.

Исходная глава