328x
002171
11. Juni 2024

Ausdruckprotokoll

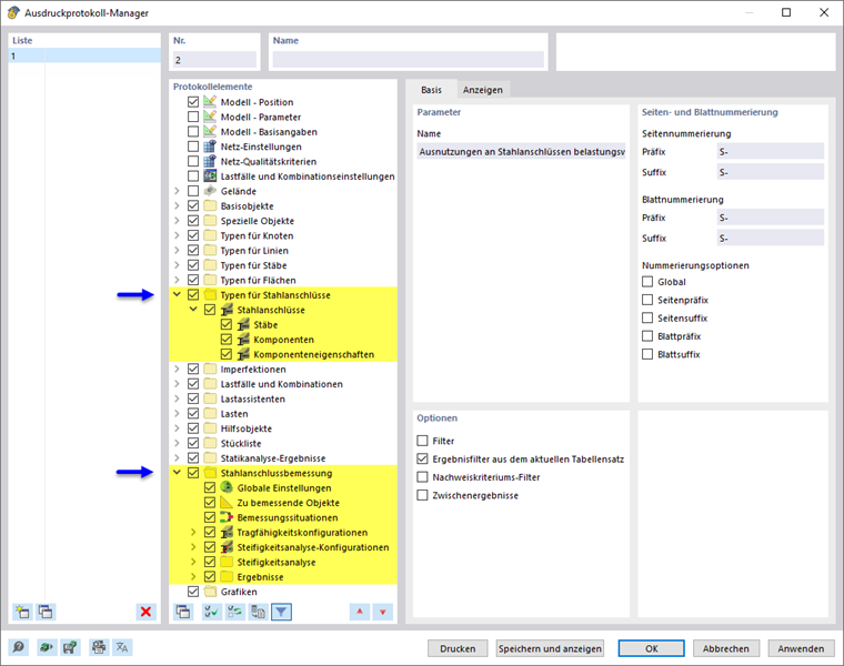
Im Ausdruckprotokoll-Manager stehen alle Tabellen der Stahlanschlussbemessung zur Auswahl, die auch in der Programmoberfläche angezeigt werden.

Neben den Angaben zu den Typen für Stahlanschlüsse enthält der Navigator die Protokollelemente für die Tragfähigkeitskonfigurationen und Steifigkeitsanalyse-Konfigurationen sowie für die Ergebnisse der Spannungs-Dehnungs-Berechnung und gegebenenfalls der Steifigkeitsanalyse. Legen Sie mit den Kontrollfeldern fest, welche Tabellen Sie für die Dokumentation benötigen.

Die Filtermöglichkeiten stellen eine weitere Möglichkeit dar, mit denen Sie die tabellarische Ausgabe individuell anpassen können. Die Ergebnisse lassen sich nach bestimmten Kriterien filtern:

  • Objekt- Filter nach Nummer oder Objektselektion
  • Ergebnisfilter mit den gleichen Filtermöglichkeiten wie im Ergebnistabellen-Manager
  • Nachweiskriteriums-Filter für Ergebniswerte

Wenn Sie im Abschnitt 'Optionen' (siehe Bild oben) das Kontrollfeld 'Zwischenergebnisse' anhaken, können Sie in einem neuen Register Zusatzdetails für die Dokumentation aktivieren.

Auch die Nachweisdetails mit den Formeln der Nachweise können in das Ausdruckprotokoll integriert werden. Verwenden Sie hierzu im Dialog 'Nachweisdetails' die entsprechende Option in der Listenschaltfläche Sofort Drucken .

In der Druckvorschau des Ausdruckprotokolls können Sie die Daten überprüfen, passend arrangieren sowie mit Grafiken und Texten ergänzen.

Tipp

Die Funktionen des Ausdruckprotokolls sind im Kapitel Ausdruckprotokolle des RFEM-Handbuchs beschrieben.

Übergeordnetes Kapitel