328x
002171
2024-06-11

打印报告

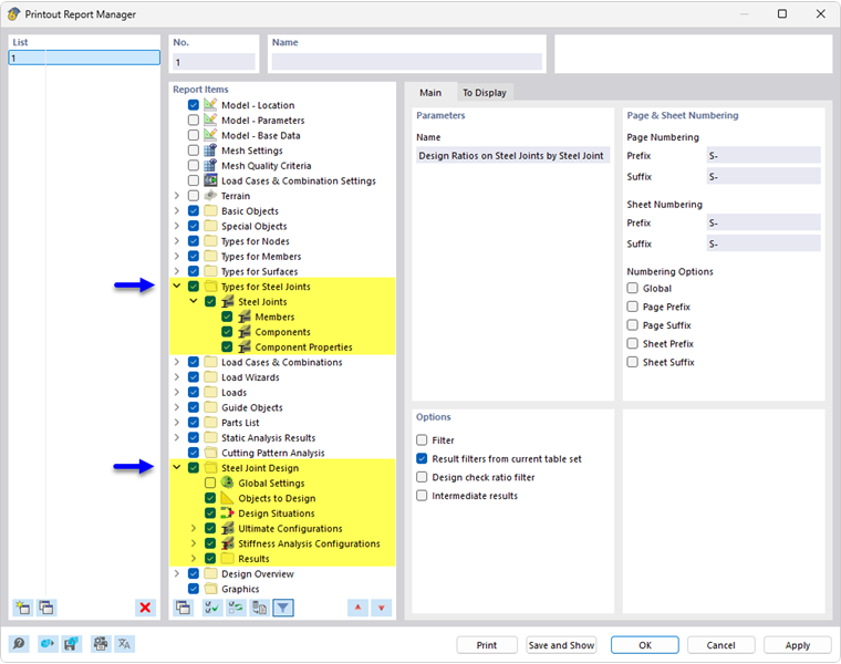
打印报告管理器提供了在程序界面中显示的关于钢结构节点设计的所有表格。

除了关于钢结构节点类型 的信息外,在导航器的报告文档中还包含了承载能力极限状态配置 和 [[/004049 刚度分析配置{%】 %\},以及 应力-应变分析的结果 和(必要时)刚度分析的结果。 使用复选框可以定义文档所需的表格。

您还可以使用筛选选项来自定义表格输出。 您可以按特定标准筛选结果表:

  • 对象 按编号或对象选择筛选
  • 结果筛选使用与 结果表管理器
  • 结果值的设计利用率过滤

如果您在'选项'部分中选择'详细结果'复选框(见上图),则可以在新选项卡中激活文档的更多详细信息。

设计详细信息以及设计验算的公式也可以集成在打印报告中。 使用'设计验算详细信息'对话框中的相应列表按钮 立即打印 .

在打印报告的打印预览中,可以检查数据,调整数据顺序,添加图形和文本。

上级章节