328x
002171
11-06-2024

Informe

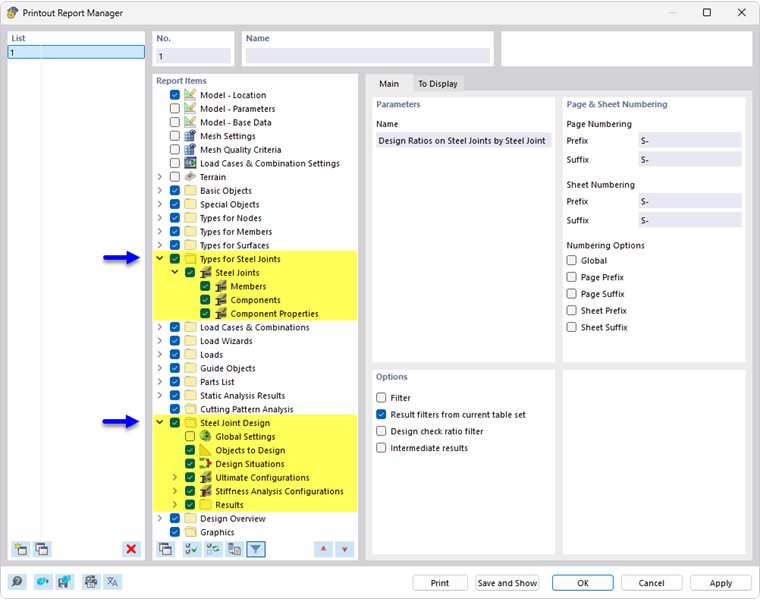
El Administrador de informes proporciona todas las tablas del Cálculo de uniones de acero que también se muestran en la interfaz del programa.

Además de la información sobre los Tipos para uniones de acero, el navegador contiene los elementos del informe para las Configuraciones de estados límite último y Configuraciones de análisis de rigidez, así como para los resultados del análisis de tensión-deformación y, si procede, el análisis de rigidez. Utilice las casillas de verificación para definir las tablas que necesita para la documentación.

También puede usar las opciones de filtro para personalizar la salida tabular. Puede filtrar las tablas de resultados por criterios específicos:

  • Filtro de objetos por número o selección de objetos
  • Filtro de resultados con las mismas opciones de filtro que en el cuadro de diálogo Administrador de tablas de resultados
  • Filtro de la razón de comprobación de cálculo para valores de resultados

Si selecciona la casilla de verificación 'Resultados detallados' en la sección 'Opciones' (ver figura anterior), puede activar detalles adicionales para la documentación en una nueva pestaña.

Los Detalles de cálculo con las fórmulas de las comprobaciones de cálculo también se pueden integrar en el informe. Use el botón de lista correspondiente en el cuadro de diálogo 'Detalles de comprobación de diseño' Imprimir inmediatamente .

En la vista previa de impresión del informe, puede comprobar los datos, organizarlos correctamente y agregar gráficos y textos.

Consejo

Las funciones del informe se describen en el capítulo informes del manual de RFEM.

Capítulo principal