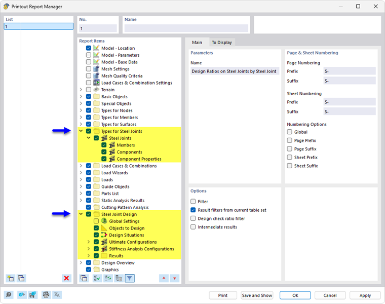
Správce tiskových protokolů obsahuje všechny tabulky posouzení ocelových přípojů, které se zobrazí také v rozhraní programu.
Kromě informací o typech pro ocelové přípoje obsahuje navigátor také prvky protokolu pro Konfigurace mezního stavu únosnosti a Konfigurace analýzy tuhosti %\} a také pro Výsledky analýzy napětí-přetvoření a případně analýzy tuhosti. Pomocí zaškrtávacích políček můžete definovat tabulky, které potřebujete pro dokumentaci.
Pomocí možností filtrování lze také upravit tabulkový výstup. Tabulky výsledků lze filtrovat podle určitých kritérií:
- Objekt filtrovat podle čísla nebo výběru objektů
- Filtr výsledků se stejnými možnostmi filtrování jako v Správce výsledkových tabulek
- Filtr posudku pro výsledné hodnoty
Pokud v sekci 'Možnosti' zaškrtnete políčko 'Podrobné výsledky' (viz obrázek výše), můžete v nové záložce aktivovat další podrobnosti pro dokumentaci.
Do tiskového protokolu lze integrovat také Detaily posouzení se vzorci pro posouzení. Použijte příslušné tlačítko v seznamu v dialogu 'Detaily posudku'
.
V náhledu tiskového protokolu můžete zkontrolovat údaje, vhodně je uspořádat a přidat obrázky a texty.