328x
002171
2024-06-11

relazione di calcolo

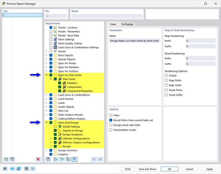
Il Gestore relazione di calcolo fornisce tutte le tabelle della verifica dei giunti acciaio che sono visualizzate anche nell'interfaccia del programma.

Oltre alle informazioni sui 002147 per giunti acciaio, il navigatore contiene gli elementi del report per le ultime 002161 e le dell'analisi di rigidezza 004049, nonché per i risultati dell'analisi tensioni-deformazioni e, se applicabile, dell'di rigidezza 002168. Utilizzare le caselle di controllo per definire le tabelle necessarie per la documentazione.

È anche possibile utilizzare le opzioni di filtro per personalizzare l'output tabellare. È possibile filtrare le tabelle dei risultati in base a criteri specifici:

  • Oggetto filter per numero o selezione di oggetti
  • Filtro dei risultati con le stesse opzioni di filtro del Gestore tabelle dei risultati
  • Filtro del tasso di verifica per i valori dei risultati

Se si seleziona la casella di controllo 'Risultati dettagliati' nella sezione 'Opzioni' (vedi figura sopra), è possibile attivare ulteriori dettagli per la documentazione in una nuova scheda.

I Dettagli di verifica con le formule delle verifiche possono anche essere integrati nella relazione di calcolo. Utilizzare il pulsante elenco corrispondente nella finestra di dialogo 'Dettagli verifica' Stampa immediata .

Nell'anteprima di stampa della relazione di calcolo, è possibile controllare i dati, organizzarli correttamente e aggiungere grafici e testi.

Suggerimento

Le funzioni della relazione di calcolo sono descritte nel capitolo relazioni di calcolo del manuale di RFEM.

Capitolo principale