301x
002171
2024-06-11

Printout Report

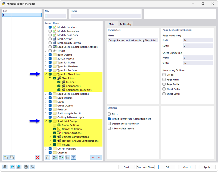
The Printout Report Manager provides all tables of Steel Joint Design that can be displayed in the program interface.

In addition to the entries of the Types for Steel Joints, the navigator contains the printout report elements of the Ultimate Configurations and Stiffness Analysis Configurations, as well as the results of a stress-strain analysis and a stiffness analysis, if applicable. Use the check boxes to define the tables you need for the documentation.

You can also use the filter options to customize the tabular output. You can filter the result tables by specific criteria:

  • Object filter by number or object selection
  • Result filter with the same filter options as in the Result Table Manager
  • Design check ratio filter for result values

If you select the "Intermediate results" check box in the "Options" section (see the image above), you can activate additional details for the documentation in a new tab.

It is also possible to integrate Design Check Details with the design formulas into the printout report. In the "Design Check Details" dialog box, use the corresponding list button Direct Print .

In the print preview of the printout report, you can check the data, arrange them properly, and add graphics and texts.

Tip

The functions of the printout report are described in the chapter Printout Report of the RFEM manual.

Parent Chapter