236x
002171
11.06.2024

Rapport d’impression

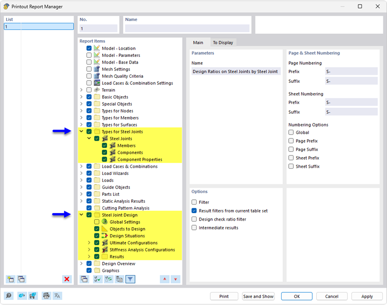
Le Gestionnaire des rapports d’impression contient tous les tableaux de la Vérification des assemblages acier également affichés dans l’interface du logiciel.

Outre des informations sur les Types pour les assemblages acier, le navigateur contient les éléments de rapport pour les Configurations pour l’ELU et les Configurations pour l’analyse de rigidité, ainsi que pour les résultats de l’analyse contrainte-déformation et, le cas échéant, de l’analyse de rigidité. Utilisez les cases à cocher pour définir les tableaux dont vous avez besoin pour la documentation.

Les options de filtre sont un autre moyen d’ajuster la sortie tabulaire. Les résultats peuvent être filtrés selon certains critères :

  • Filtre d’objets par numéro ou par sélection d’objet
  • Filtre de résultats avec les mêmes options de filtre que dans le Gestionnaire du tableau de résultats
  • Filtre de ratio de vérification pour les valeurs de résultat

Si vous cochez la case « Résultats intermédiaires » dans la section « Options » (voir l’image ci-dessus), vous pouvez activer des détails supplémentaires pour la documentation dans un nouvel onglet.

Les Détails de vérification avec les formules des vérifications peuvent également être intégrés dans le rapport d’impression. Utilisez le bouton de liste correspondant dans la boîte de dialogue « Détails de vérification » Imprimez immédiatement .

Dans l’aperçu avant impression du rapport d’impression, vous pouvez vérifier les données, les disposer de manière appropriée et ajouter des graphiques et du texte.

Astuce

Les fonctions du rapport d’impression sont décrites dans le chapitre rapport d’impression du manuel de RFEM.

Chapitre parent