329x
002171
2024-06-11

Protokół wydruku

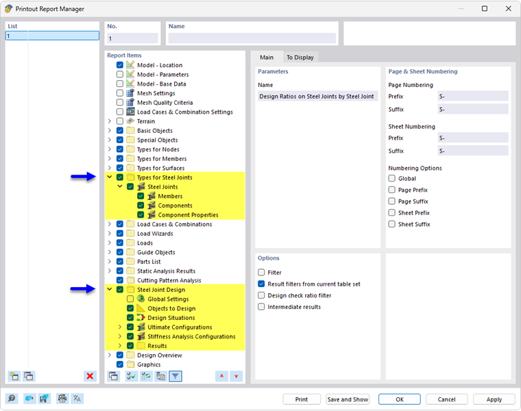
W Menedżerze protokołu wydruku dostępne są wszystkie tabele do wymiarowania połączeń stalowych, które są również wyświetlane w interfejsie programu.

Oprócz informacji na temat typów połączeń stalowych, nawigator zawiera elementy protokołu dla konfiguracji stanu granicznego nośności i konfiguracji analizy sztywności, a także dla Wyników analizy naprężeniowo-odkształceniowej oraz, jeśli ma to zastosowanie, analizy sztywności . Przy użyciu pól wyboru należy określić, które tabele będą potrzebne do dokumentacji.

W celu dostosowania wyników tabelarycznych można również użyć opcji filtrowania. Tabele wyników można filtrować według określonych kryteriów:

  • Obiekt filtr według numeru lub wyboru obiektu
  • Filtr wyników z takimi samymi opcjami filtrowania, jak w Menedżer tabeli wyników
  • Filtr stopnia wykorzystania warunku projektowego dla wartości wyników

W przypadku zaznaczenia w sekcji 'Opcje' pola wyboru 'Wyniki szczegółowe' (patrz rysunek powyżej) można aktywować dodatkowe szczegóły dokumentacji w nowej zakładce.

Szczegóły obliczeń ze wzorami z kontroli obliczeń można również zintegrować z protokołem wydruku. W tym celu należy użyć odpowiedniego przycisku listy w oknie dialogowym 'Szczegóły warunku projektowego' Natychmiast wydrukuj .

W podglądzie wydruku można sprawdzić dane, odpowiednio je uporządkować oraz dodać grafiki i teksty.

Wskazówka

Funkcje protokołu wydruku są opisane w rozdziale protokoły wydruku instrukcji obsługi programu RFEM.

Rozdział nadrzędny