172x
002887
24.9.2024

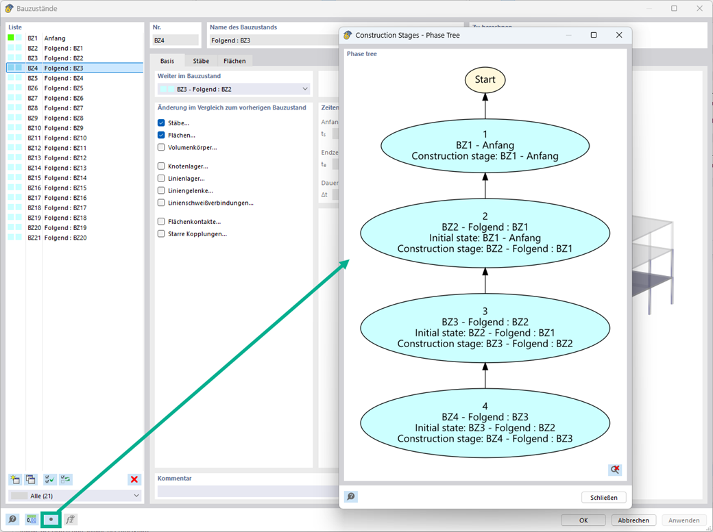
Vývojové diagramy pro fáze výstavby

V definici fáze výstavby a při zatížení lze vztahy zobrazit graficky pomocí vývojového diagramu.



;