2566x
004471
2020-07-02

Design of Provided Reinforcement

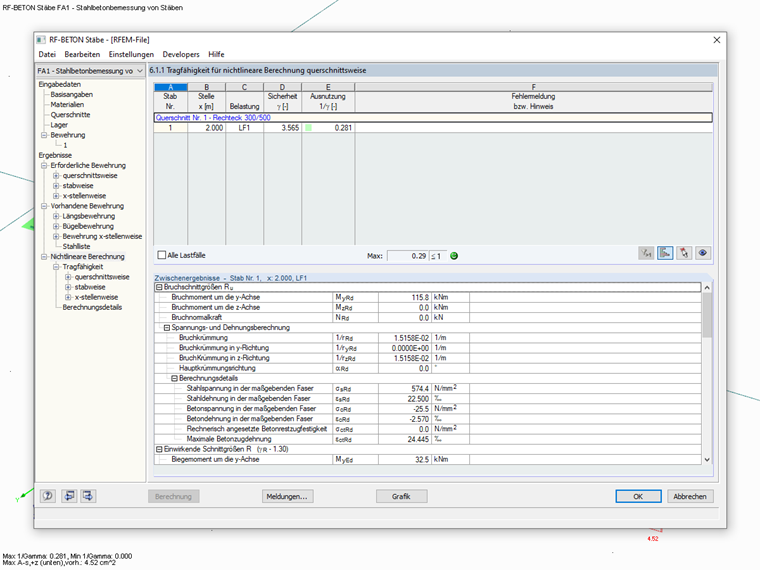
Can I define a beam with a specific reinforcement in RFEM 5 and then obtain a design of that reinforcement including the design ratio?


Answer:

Yes, this is possible using RFEM 5 and the add-on modules RF‑CONCRETE Members and RF‑CONCRETE NL. For RSTAB 8, the CONCRETE add-on module is required.

In the design modules of RFEM 5 or RSTAB 8, you can define "Provided Basic Reinforcement" and perform a nonlinear calculation in the ultimate limit state for this reinforcement.

As a result, you obtain the utilization ratio from the nonlinear calculation assuming the provided longitudinal reinforcement.

Note:
The nonlinear calculation is already included in the CONCRETE add-on module for RSTAB 8. For RFEM 5, you need the RF‑CONCRETE NL add-on module.


Author

Mr. Kieloch provides technical support to our customers and is responsible for development in the area of reinforced concrete structures.

Links
Downloads


;