61x
005688
2025-06-06

Definition Type of Modulus of Elasticity, Shear Modulus, and Poisson's Ratio

When I try to create/edit a material as user-defined, I get an error message saying "The relation E=2G(1+v) is not fulfilled...". How do I get past this error message and continue with my material defined as is?


Answer:

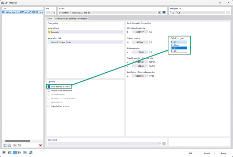
After setting a material to user-defined, the definition type can be changed; this controls how the modulus of elasticity, shear modulus, and Poisson's ratio are related to each other. There are three options in the drop-down menu.
1. E | G | (v)
This option calculates Poisson's ratio based on G and E.
2. E | (G) | v
This option calculates G based on E and Poisson's ratio.
3. E | G | v
This option keeps all properties independent of each other. This option is best to choose if you want the properties to be independent.


This is a good solution if this error message appears:
"The relation e=2G(1+v) is not fulfilled. The material cannot be assigned to a surface or solid without satisfying the relation. Please adjust the material parameters."
Making all of the material properties independent of each other will fix this error.


Author

Alex is responsible for customer training, technical support, and continued program development for the North American market.



;