41x
006080
2025-11-11

EN 1999

A configuração de capacidade de carga está dividida em vários registros, que estruturam de forma clara as diretrizes para cada uma das verificações.

Barras | Base

No registro Barras | Base do diálogo 'Configuração de Capacidade de Carga', você faz configurações básicas para o dimensionamento de barras e conjuntos de barras.

Geral

O campo de controle 'Realizar verificação de estabilidade' controla se, além das verificações de seção transversal, também serão realizadas verificações de estabilidade, como flambagem por flexão ou flambagem lateral por torção. Você deve desativar o campo de controle se não desejar realizar uma verificação de estabilidade ou se os efeitos de estabilidade já foram considerados na determinação dos esforços de seções (por exemplo, através de um cálculo de acordo com a teoria da segunda ordem com imperfeições).

Se a verificação de estabilidade estiver ativada, devem ser definidos comprimentos de flambagem e atribuídos às barras ou conjuntos de barras correspondentes. Caso contrário, não é possível realizar a verificação de estabilidade. Uma mensagem correspondente é exibida na tabela de resultados Erros & Avisos após o cálculo. Barras de cabos e barras de tração estão isentas disso, pois só podem suportar forças de tração e não requerem verificações de estabilidade.

Limites de utilização para ignorar forças internas e tensões

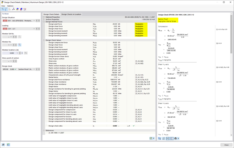
As normas de dimensionamento geralmente destinadas a cálculos manuais contêm fórmulas de verificação ou condições de interação, que frequentemente são projetadas apenas para certas combinações de forças internas. No âmbito do cálculo estrutural em um modelo 3D, geralmente se obtêm valores muito pequenos para as forças internas. Embora do ponto de vista da engenharia sejam irrelevantes para a capacidade de carga, impedem certas verificações de acordo com a norma de dimensionamento ou forçam o uso de fórmulas de interação menos favoráveis. Os 'Limites de utilização para ignorar forças internas e tensões' oferecem, portanto, uma maneira simples e transparente de negligenciar certas forças internas na verificação e contornar os problemas mencionados acima.

Importante

Os ajustes dos limites não se baseiam em uma regulamentação normativa.

O limite η descreve a relação da força interna aplicada à resistência da seção, que é determinada de maneira simplificada pelos valores da seção. Estas não são capacidades de carga de dimensionamento normativas: As regulamentações específicas da norma (por exemplo, para classificação de seções) não são, portanto, consideradas; isso não corresponde ao propósito do ajuste de limite. Valores de limite altos devem, portanto, ser usados apenas para fins de teste.

Se uma força interna estiver abaixo da condição de limite, o dimensionamento é realizado sem aviso de que a força interna foi negligenciada. No Detalhes da Verificação, no entanto, você pode verificar, com a anotação 'Negligenciável' nas forças internas de dimensionamento, quais forças internas foram negligenciadas devido aos limites e não foram consideradas na verificação. Se em algum ponto todas as forças internas forem negligenciáveis, apenas a verificação das forças internas negligenciáveis é fornecida como a verificação.

Se o Add-On Torsão de Enrijecimento (7 Graus de Liberdade) estiver ativado, também está disponível um limite para o momento bimórfico e tensões de cisalhamento da torção secundária.

Análise de Estruturas de Paredes Finas

A determinação da seção transversal efetiva requer um procedimento iterativo. No campo de entrada 'Número Máximo de Itens', você pode definir o número máximo de iterações. Assim que a 'Diferença Máxima entre Itens' entre os resultados de duas iterações for ultrapassada, o cálculo é concluído.

Opções

Seções das classes 1 e 2 podem ser dimensionadas de forma plástica. Marque o campo de controle 'Dimensionamento Elástico (mesmo para Seções das Classes 1 e 2)' se essas seções tiverem que ser verificadas sem usar as reservas plásticas.

Com o campo de controle 'Dimensionamento de acordo com 6.2.1(5)' você pode controlar se a verificação geral será realizada de acordo com a teoria da elasticidade. A verificação de acordo com 6.2.1(5) pode ser conservadora, pois não considera a redistribuição de tensões plásticas limitada, que é permitida por um dimensionamento elastoplástico. O parâmetro C pode ser definido no registro Parâmetro da Norma.

O campo de controle 'Verificação de Instabilidade por Cisalhamento' está ativado por padrão. Com isso, verifica-se se a esbeltez λ da alma requer uma verificação de instabilidade por cisalhamento de acordo com EN 1999-1-1, Seção 6.7.4. Se o limite λlim for cumprido, a verificação é considerada satisfeita. No entanto, se a esbeltez for superior ao limite, conforme a Seção 6.7.4.2(2), Encaugamentos de Barras devem ser previstos nos apoios, para que a verificação de instabilidade por cisalhamento possa ser conduzida.

Valores Alternativos

Nesta seção estão listados fatores que podem ser determinados de maneira diferente conforme EN 1999. Se um campo de controle não estiver marcado, o valor padrão para as verificações é utilizado. As seções normativas relevantes são fornecidas respectivamente

Barras | Estabilidade

O registro Barras | Estabilidade está disponível quando o campo de controle 'Realizar verificação de estabilidade' está marcado no registro Barras | Base. Aqui você pode fazer outras configurações para as verificações de estabilidade.

Ponto de Aplicação da Carga Transversal Positiva

Se houver cargas transversais (na direção do eixo fraco), é importante definir onde essas forças atuam no perfil. Elas podem influenciar significativamente o momento crítico de bifurcação Mcr: uma carga agindo no flange superior de uma viga em direção ao ponto de cisalhamento causa um efeito desestabilizador. Quando a carga age no flange inferior, ela atua estabilizador. Defina a 'Posição Vertical' através das caixas de seleção.

Informação

O ajuste para o ponto de aplicação de carga é considerado na Método de Valor Próprio para todas as cargas atuantes (incluindo o peso próprio).

Flambagem Lateral e Lateral com Torção

Na EN 1999-1-1, Seção 6.3.1.4 (1), são listados tipos de perfis para os quais pode ser omitido o exame de flambagem lateral e flambagem com torção lateral: Seções ocas, perfis duplamente simétricos em I e perfis compostos por superfícies radiais (cantos, perfis em T) e classificados como classe 1 ou 2. O campo de controle permite executar verificações de estabilidade mesmo para esses perfis.

Superfícies

No registro Superfícies do diálogo 'Configuração de Capacidade de Carga', você faz configurações básicas para o dimensionamento de superfícies.

Limites de Utilização para Ignorar Forças Internas e Tensões

Esta categoria gerencia um limite que implica em tensões muito pequenas. Se a tensão estiver abaixo da relação definida η, ela não será considerada na verificação. O contexto para essa opção é descrito mais detalhadamente na seção Barras | Base.

Importante

Os ajustes dos limites não se baseiam em uma regulamentação normativa.

Parâmetros da Norma

No registro Parâmetros da Norma, estão listados todos os coeficientes relevantes conforme o Anexo Nacional escolhido.

Para definir um valor de forma personalizada, você pode ajustá-lo no campo de entrada correspondente. Utilize o botão Repor os valores padrão para redefinir os valores para os padrões do Anexo Nacional selecionado.