17733x
001583
12.10.2023

Analýza protipožární odolnosti podle DIN EN 1993-1-2

Posouzení požární odolnosti lze provést podle normy EN 1993-1-2 v programu RF-/STEEL EC3. Návrh se provádí podle zjednodušené metody výpočtu pro mezní stav únosnosti. Jako protipožární opatření lze zvolit obklady s různými fyzikálními vlastnostmi. Pro stanovení teploty plynu lze zvolit standardní teplotně-časovou křivku, křivku vnějšího požáru a křivku uhlovodíků.

Posouzení požární odolnosti bude znázorněno na příkladu z [3].

Příklad

Příklad zahrnuje sekundární nosník mezilehlého stropu. Aby se zabránilo klopení, lze předpokládat, že horní pás má příčné podpory. Požadovaná třída požární odolnosti je R30. Konstrukční systém je znázorněn na obrázku 01.

  • Průřez
    • HEM 280, S235, Wpl,y = 2 966 cm³
  • Zatížení
    • gk = 16,25 kN/m (trvalé zatížení)
    • qk = 45,0 kN/m (kategorie užitných zatížení G)

Návrh za normálních teplotních podmínek

Rozhodujícím účinkem je moment ve středu rozpětí.


Klasifikace průřezu

Klasifikace průřezu je založena na [4], tabulka 5.2.

  • Pásnice
  • Stojina

Průřez lze zařadit do třídy 1.

Návrhová hodnota momentové únosnosti

Podle [4] (6.13):

Posouzení

Posouzení podle [4] (6.12):

Stanovení teploty oceli

Nárůst teploty v nechráněné ocelové komponentě

Podle [1] (4.25):

Faktor průřezu nechráněné ocelové komponenty

Faktor průřezu představuje poměr vystavené plochy k objemu. V tomto případě se faktor průřezu rovná obvodu ocelového průřezu minus šířka horní pásnice, která je zastíněna stropem, v poměru k ploše průřezu.

Faktor průřezu pro uzavřený průřez

Opravný součinitel pro zohlednění stínového efektu I-profilu

Podle [1] (4.26a):

Normová teplotní křivka

Podle [2] (3.4):

Měrné teplo

  • Pro 20 °C ≤ θa < 600 °C podle [1] (3.2a):
  • Pro 600 °C ≤ θa < 735 °C podle [1] (3.2b):
  • Pro 735 °C ≤ θa < 900 °C podle [1] (3.2c):
  • Pro 900 °C ≤ θa ≤ 1 200 °C podle [1] (3.2d):

Interval Δt pro metodu časových kroků je výběr jako 5 s. Hustota oceli je ρa = 7 850 kg/m³ podle [1], oddíl 3.2.2 (1).

Čistý tepelný tok

Pro teplotu oceli θa a teplotu plynu θg se předpokládá, že počáteční teplota je pokojová teplota 20 °C. Nárůst teploty oceli Δθa lze vypočítat krok za krokem pro každý časový interval Δt. Teplota oceli pro další časový krok se získá ze součtu teploty oceli z předchozího kroku a ohřevu Δθa. Obrázek 02 ukazuje částečný pohled na vývoj teploty oceli.

Rozhodující teplota oceli v časovém bodě t = 30 min je tedy θa = 591 °C.

Návrhová situace pro požární odolnost

Rozhodující účinek

Pro posouzení požární odolnosti musí být použita mimořádná návrhová situace. Rozhodujícím účinkem je moment ve středu rozpětí.

Klasifikace průřezů

Pro účely těchto zjednodušených pravidel lze průřezy klasifikovat jako pro návrh při normální teplotě se sníženou hodnotou ε, jak je uvedeno v [1], rovnice (4.2).

  • Pásnice:
  • Stojina:

Průřez lze zařadit do třídy 1.

Návrhová hodnota momentové únosnosti

Při stanovení návrhové hodnoty momentové únosnosti je nutné snížit mez kluzu v důsledku zvýšené teploty.

Pro teplotu oceli θa = 591 °C je redukční součinitel pro mez kluzu interpolovaný z [1], tabulka 3.1, následující:

Pro nechráněný nosník s železobetonovou deskou na jedné straně a vystavený době vystavení účinkům požáru na ostatních třech stranách je adaptační faktor κ1 podle [1], 4.2.3.3 (7) následující:
κ1 = 0,7

Teplota je rovnoměrně rozložena po celé délce. Adaptační faktor κ2 podle [1], 4.2.3.3 (8) dává výsledek:
κ2 = 1,0

Návrhová hodnota momentové únosnosti s rovnoměrným rozložením teploty podle [1], 4.2.3.3 (4.8) dává výsledek:

Návrhová hodnota momentové únosnosti s nerovnoměrným rozložením teploty podle [1], 4.2.3.3 (4.10) dává výsledek:

Posouzení

Posouzení podle [1] (4.1):

RF-STEEL EC3

Příklad je vypočítán v programu RF-/STEEL EC3. Odpovídající modelové soubory pro programy RFEM a RSTAB si můžete stáhnout na konci tohoto článku.

Základní údaje

Bude navržen prut 1. Pro posouzení za normální teploty vyberte kombinace zatížení pro trvalou/přechodnou návrhovou situaci podle rovnice 6.10 na záložce "Konečný mezní stav" a kombinace zatížení pro mimořádnou návrhovou situaci podle rovnice 6.11c pro posouzení požární odolnosti na záložce "Požární odolnost" (obrázek 03).

Účinné vzpěrné délky – pruty

Boční torzní a torzní ohybové vzpěry jsou zabráněny, takže odpovídající zaškrtávací políčko je v okně "1.5 Účinné vzpěrné délky – pruty" nezaškrtnuto (obrázek 04).

Detaily

Požadovaná doba požární odolnosti, teplotní křivka a koeficienty pro stanovení čistého tepelného toku se definují v dialogovém okně "Detaily" na záložce "Požární odolnost" (obrázek 05).

Požární odolnost – pruty

Parametry požární odolnosti, jako je doba vystavení účinkům požáru a protipožární opatření, definujte v okně "1.10 Požární odolnost – pruty" (obrázek 06). Nechráněný nosník je vystaven požáru ze tří stran.

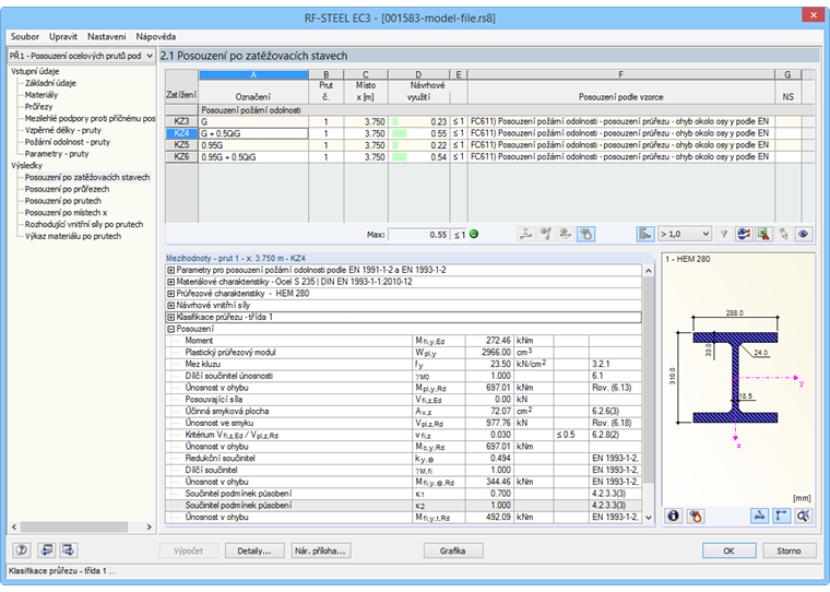
Výsledky

Výsledky se zobrazí po výpočtu (obrázek 07). V tabulce "Detaily" se zobrazí také mezilehlé hodnoty relevantní pro posouzení požární odolnosti, jako je teplota oceli.


Autor

Sonja pracuje v Product Engineering a navíc podporuje i Customer Support. Zaměřuje se na RSECTION i ocelové a hliníkové konstrukce, kde své znalosti cíleně uplatňuje.

Odkazy
Reference
Stahování


;