139x
000427
2025-04-17

Creating Printout Report

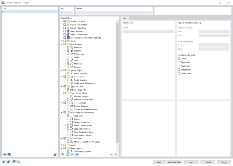
To create a new printout report, click the New Printout Report button on the toolbar.

The 'Printout Report Manager' dialog box appears.

Template no. 1 is preset. It includes the input data and selected results. To create the preview of this document, click Save and Show.

Parent Chapter