319x
000414
2025-04-17

Design Situations

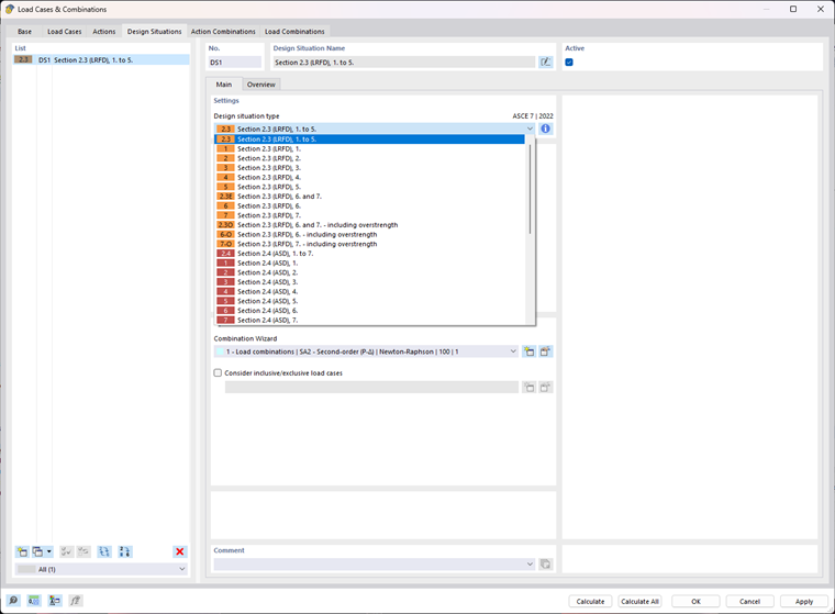
The 'Section 2.3 (LRFD)' and 'Section 2.4 (ASD)' design situations were created automatically. In this tutorial, we will only examine the LRFD design situation. Open the 'Design Situations' folder in the 'Load Cases & Combinations' tree item. Right-click on DS2 – Section 2.4 (ASD) and 'Delete'. Then double-click DS1 – Section 2.3 (LRFD).

The 'Load Cases & Combinations' dialog box opens. The 'Design situation type' list provides a choice of several design situations. For this tutorial, however, only the preset LRFD design situation is to be examined.

Parent Chapter