163x
006014
2025-04-30
Функции программы

Конфигурация напряжений в сварных швах

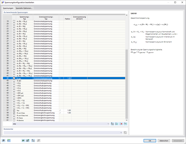
В конфигурации напряжений сварных швов вы можете выбрать сварные напряжения, которые необходимо рассчитать и вывести. Вы можете открыть конфигурацию напряжений сварных швов через пункт Напряжения в Навигаторе - Данные.

Подлежащие расчёту напряжения

В списке вы можете выбрать напряжения, которые необходимо рассчитать. Если вы отмечаете флажок, соответствующее напряжение будет рассчитано.

Справа от списка отображается описание выбранного напряжения.

Предел напряжения

Для каждого напряжения в таблице вы можете выбрать тип предела напряжения. Отношение напряжений рассчитывается из отношения существующего напряжения к предельному напряжению.

Если вы хотите увеличить или уменьшить предельное напряжение для какого-либо типа напряжения, вы можете масштабировать его в соответствующей колонке 'Фактор'. С опцией '/' напряжение делится на указанное число, с '*' - умножается.

Без

При типе предела напряжения 'Без' расчёт отношения напряжений не выполняется.

Предельное касательное напряжение

Предельное касательное напряжение указывает допустимое касательное напряжение вследствие поперечной силы и кручения. Предельное касательное напряжение определяется согласно EN 1993-1-8 по следующей формуле:

Пользовательское

Вы можете использовать тип предельного напряжения 'Пользовательское', чтобы вручную настроить предельное напряжение. Предельное напряжение можно установить вручную в колонке 'Пользовательское предельное напряжение'.

Пользовательское сжатие/растяжение

С типом предела напряжения 'Пользовательское сжатие/растяжение' вы можете задавать знако-зависимые предельные напряжения для определённых компонент напряжения.

Инфо

В списке доступен фильтр по типу предела напряжений. Если, например, вы фильтруете по типу предела напряжения 'Предельное касательное напряжение', в списке выводятся только напряжения этого типа.

Исходная глава