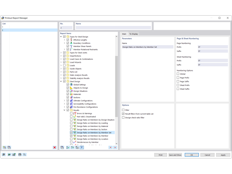
En el Administrador de protocolo de impresión, se encuentran disponibles todas las tablas del dimensionamiento de acero que también se muestran en la interfaz del programa.
Establezca con los campos de control qué tablas necesita para la documentación.
Las posibilidades de filtrado ofrecen otra opción con la que puede personalizar individualmente la salida tabular. Los resultados se pueden filtrar según ciertos criterios:
- Objeto-Filtro por número o selección de objeto
- Filtro de resultados con las mismas opciones de filtrado que en el Administrador de tablas de resultados
- Filtro de criterios de verificación mediante 'Filtro de resultados del conjunto de tablas actual' (ver Filtrar resultados por aprovechamiento)
- Integración de resultados intermedios con opción de selección en un registro separado
También puede incorporar las fórmulas de verificación con los detalles del dimensionamiento en el protocolo de impresión. Para ello, use en el diálogo Detalles de verificación la opción correspondiente en el botón desplegable
debajo de las fórmulas (ver imagen Imprimir detalles de verificación).
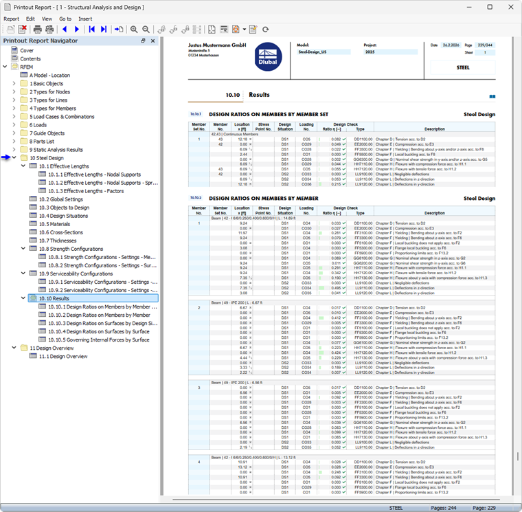
En la vista previa del protocolo de impresión, puede comprobar los datos, arreglarlos adecuadamente y complementarlos con gráficos y textos.