1234x
000120
26.2.2026

Tiskový protokol

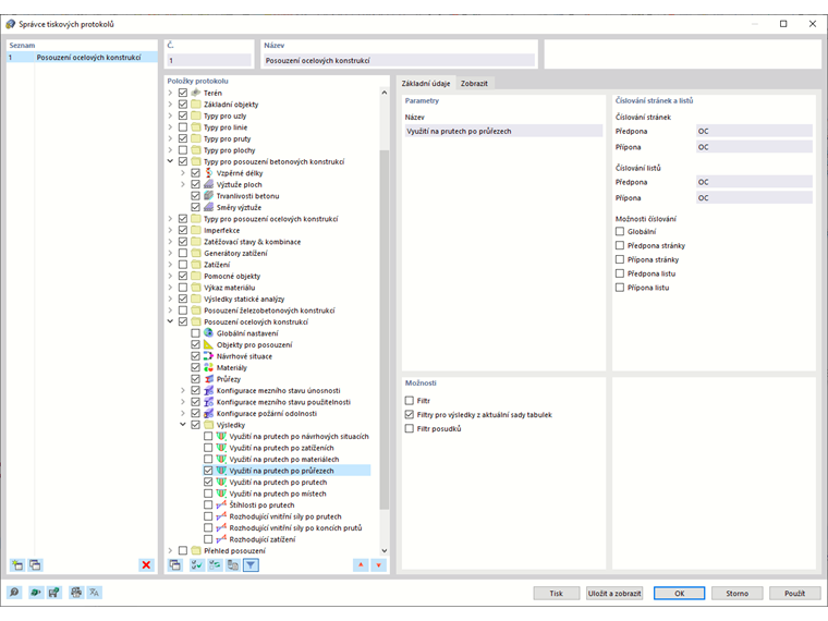
V manažerovi tiskového protokolu jsou k dispozici všechny tabulky ocelového posudku, které jsou také zobrazeny v uživatelském rozhraní programu.

Pomocí zaškrtávacích polí je možné určit, které tabulky potřebujete pro dokumentaci.

Možnosti filtrování nabízejí další způsob, jak individuálně přizpůsobit tabulkový výstup. Výsledky mohou být filtrovány podle určitých kritérií:

  • Filtrování objektu-Filter podle čísla nebo výběru objektu
  • Filtrování výsledků se stejnými možnostmi filtrování jako v správce výsledkových tabulek
  • Filtrování podle kritéria posudku pomocí 'filtrování výsledků ze současné sady tabulek' (viz Filtrování výsledků podle využití)
  • Integrace mezivýsledků s možností výběru v samostatné záložce

Do tiskového protokolu můžete zahrnout také posudkové vzorce s detaily návrhu. Použijte k tomu v dialogu Podrobnosti posudku příslušnou možnost v rozevíracím seznamu Ihned k vytištění pod vzorci (viz obrázek Tisk podrobností posudku).

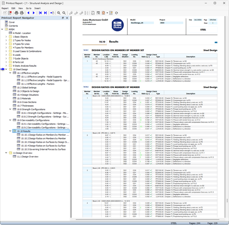
V náhledu na tiskový protokol můžete data zkontrolovat, vhodně uspořádat a doplnit grafikami a texty.

Tip

Funkce tiskového protokolu jsou popsány v kapitole Tiskový protokol příručky RFEM.

Nadřazená kapitola