1267x
000120
2026-02-26

Relazione di calcolo

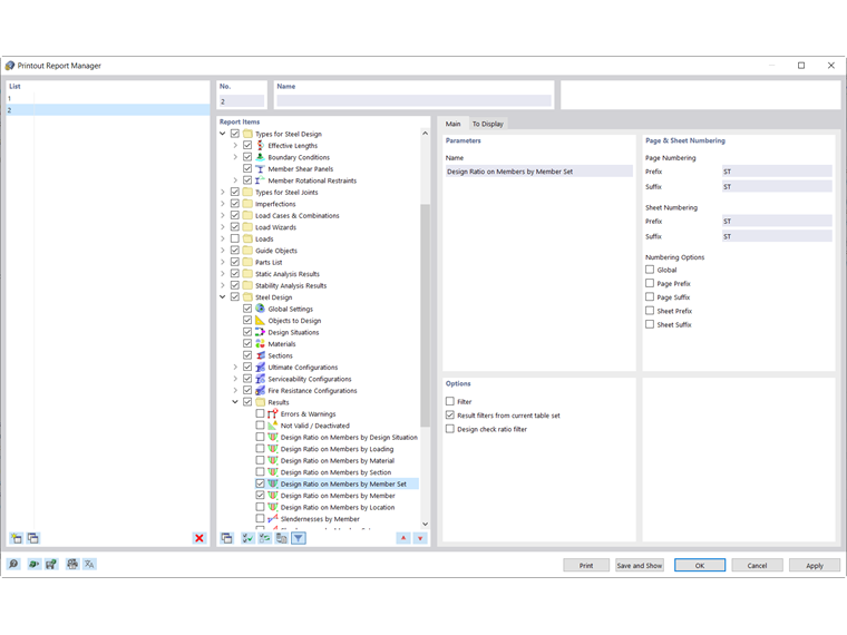
Nel gestore del protocollo di stampa, sono disponibili tutte le tabelle della progettazione dell'acciaio che sono visualizzate anche nell'interfaccia del programma.

Utilizzare i campi di controllo per determinare quali tabelle sono necessarie per la documentazione.

Le opzioni di filtraggio offrono un'ulteriore possibilità per adattare individualmente l'output tabellare. I risultati possono essere filtrati secondo criteri specifici:

  • Oggetto-Filtro per numero o selezione dell'oggetto
  • Filtro dei risultati con le stesse possibilità di filtro del Gestore tabelle dei risultati
  • Filtro del criterio di verifica tramite 'Filtro risultati dal set corrente di tabelle' (vedere Filtrare i risultati per sfruttamento)
  • Integrazione dei risultati intermedi con possibilità di selezione in un registro separato

È possibile integrare anche le formule di verifica con i dettagli di progettazione nel protocollo di stampa. Utilizzare a tal fine l'opzione corrispondente nel dialogo Dettagli di verifica nel pulsante a discesa Stampa immediata sotto le formule (vedere immagine Stampare i dettagli di verifica).

Nell'anteprima di stampa del protocollo di stampa è possibile verificare i dati, arrangiarli adeguatamente e integrarli con grafici e testi.

Suggerimento

Le funzioni del protocollo di stampa sono descritte nel capitolo Protocollo di stampa del manuale di RFEM.

Capitolo principale