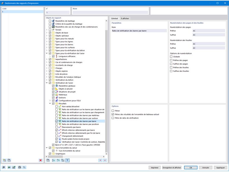
Dans le gestionnaire de rapport d’impression, tous les tableaux de vérification de l’acier sont disponibles, tout comme ceux affichées dans l’interface du logiciel.
Utilisez les cases à cocher pour spécifier les tableaux dont vous avez besoin pour la documentation.
Les options de filtre offrent une méthode supplémentaire pour adapter la sortie tabulaire individuellement. Les résultats peuvent être filtrés selon certains critères :
- Filtre d’objet par numéro ou sélection d’objet
- Filtre de résultats avec les mêmes options de filtre que dans le Gestionnaire du tableau de résultats
- Filtre par critère de vérification à l’aide des « Filtres des résultats de l’ensemble de tableaux actuel » (voir Filtrer les résultats par ratio de vérification)
- Intégration des résultats intermédiaires avec option de sélection dans un onglet séparé
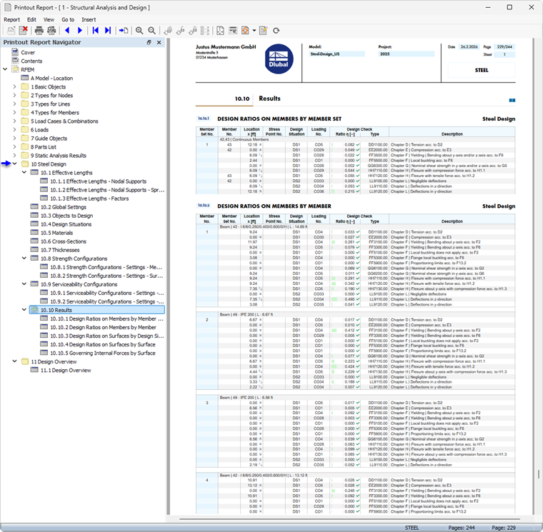
Vous pouvez également intégrer les formules de vérification avec les détails de calcul dans le rapport d’impression. Pour cela, utilisez l’option correspondante dans la boite de dialogue Détails de vérification dans le bouton de liste
en dessous des formules (voir l’image Imprimer les détails de vérification).
Dans l’aperçu avant impression du rapport d’impression, vous pouvez vérifier les données, les organiser de manière adéquate et les compléter avec des graphiques et des textes.