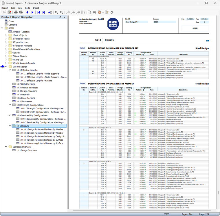
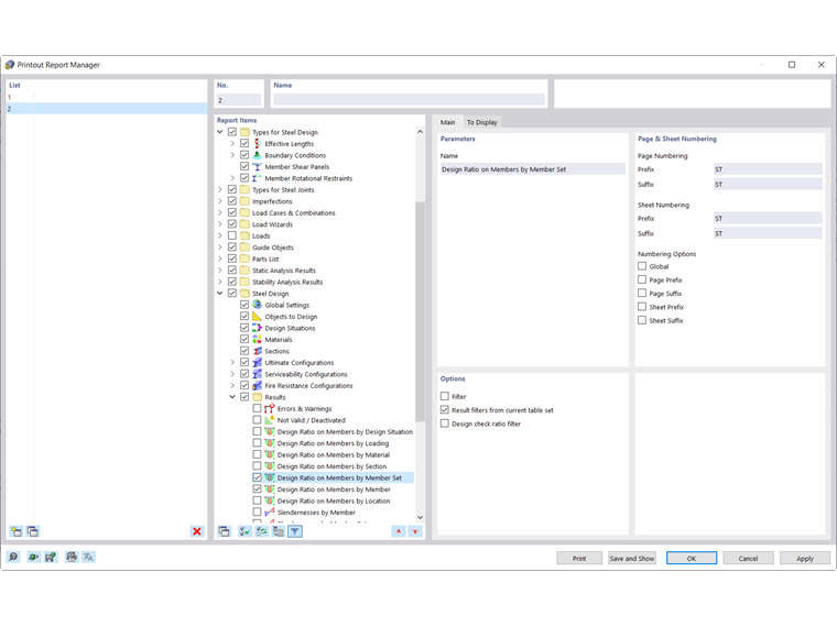
W Menadżerze protokołu wydruku dostępne są wszystkie tabele wymiarowania stali, które są również wyświetlane w interfejsie programu.
Za pomocą pól kontrolnych określ, które tabele są potrzebne do dokumentacji.
Możliwości filtracji stanowią dodatkowy sposób, pozwalający na indywidualne dostosowanie tabelarycznej zawartości. Wyniki można filtrować według określonych kryteriów:
- Obiekt-Filtr według numeru lub selekcji obiektu
- Filtr wyników z takimi samymi możliwościami filtracji, jak w Menedżerze tabel wyników
- Filtr kryterium weryfikacji za pomocą 'Filtra wyników z bieżącego zestawu tabel' (patrz Filtrowanie wyników według wykorzystania)
- Integracja wyników pośrednich z możliwością wyboru w oddzielnej zakładce
Można również uwzględnić formuły weryfikacyjne z szczegółami wymiarowania w protokole wydruku. W tym celu użyj odpowiedniej opcji w przycisku listy w dialogu Szczegóły weryfikacji
poniżej formuł (patrz rysunek Drukowanie szczegółów weryfikacji).
W podglądzie wydruku protokołu wydruku można sprawdzić dane, odpowiednio je ułożyć oraz uzupełnić grafikami i tekstami.