41x
006080
2025-11-11

EN 1999

La configurazione della capacità portante è suddivisa in diverse schede, che strutturano in modo chiaro le specifiche per le singole verifiche.

Aste | Base

Nella scheda Aste | Base della finestra di dialogo 'Configurazione della capacità portante' impostate le impostazioni di base per la progettazione di aste e set di aste.

Generale

Il campo di controllo 'Eseguire la verifica di stabilità' controlla se devono essere condotte anche verifiche di stabilità oltre alle verifiche delle sezioni trasversali, come contro l'instabilità per flessione o instabilità per flesso-torsione. Dovreste disattivare il campo di controllo se non desiderate effettuare una verifica di stabilità o se gli effetti di stabilità sono già stati considerati nella determinazione delle sollecitazioni interne (ad esempio tramite un calcolo secondo la teoria del II ordine con imperfezioni).

Se la verifica di stabilità è attivata, devono essere definiti e assegnati ai rispettivi aste o set di aste Lunghezze di inflessione. In caso contrario, non è possibile effettuare una verifica di stabilità. Nella tabella dei risultati Errori & Avvisi verrà visualizzato un messaggio corrispondente dopo il calcolo. Le aste di cavo e le aste di trazione ne sono escluse, poiché possono assorbire solo forze di trazione e non richiedono verifiche di stabilità.

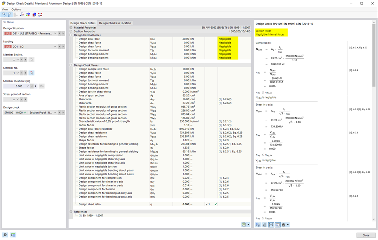
Limiti di sfruttamento per ignorare le forze interne e le tensioni

Le normative di progettazione, per lo più destinate ai calcoli manuali, contengono formule di verifica o condizioni di interazione che sono spesso destinate solo a determinate combinazioni di forze interne. Tuttavia, nel contesto del calcolo strutturale su un modello 3D, in generale si ottengono valori molto piccoli per le sollecitazioni interne. Sebbene dal punto di vista ingegneristico siano insignificanti per la capacità portante, impediscono certe verifiche o costringono all'uso di formule di interazione sfavorevoli se si osservano rigorosamente le norme di progettazione. I 'Limiti di sfruttamento per ignorare le sollecitazioni interne e le tensioni' offrono quindi un metodo semplice e trasparente per trascurare sollecitazioni specifiche durante la verifica e aggirare i problemi sopra menzionati.

Importante

Le impostazioni dei limiti non sono basate su alcuna regolamentazione normativa.

Il limite η descrive il rapporto tra la sollecitazione interna applicata e la resistenza della sezione trasversale, determinato in modo semplificato tramite i valori della sezione trasversale. Non si tratta di capacità portanti di progettazione regolamentate normativamente: Le regolamentazioni specifiche delle norme (ad esempio per la classificazione delle sezioni trasversali) non vengono quindi prese in considerazione; ciò non corrisponde allo scopo dell'impostazione dei limiti. Pertanto, è consigliato utilizzare valori di limite elevati solo a scopo di test.

Se una sollecitazione è al di sotto della condizione di limite, la progettazione avviene senza avviso che la sollecitazione viene trascurata. Tuttavia, nei Dettagli della verifica, potete verificare quali sollecitazioni sono state trascurate a causa dei limiti e non sono state considerate nella verifica consultando la nota 'Trascurabile' presso le sollecitazioni di progetto. Se in un punto tutte le sollecitazioni sono trascurabili, viene indicata solo la verifica delle sollecitazioni trascurabili.

Se il componente aggiuntivo Torsione con deformazione (7 gradi di libertà) è attivato, è disponibile anche un limite per il bimomento e le tensioni di taglio da torsione secondaria.

Analisi delle strutture sottili

La determinazione della sezione trasversale effettiva richiede un approccio iterativo. Nel campo di inserimento 'Numero massimo di iterazioni' potete impostare il numero massimo di cicli di calcolo. Una volta che la 'Differenza massima tra iterazioni' si trova al di sotto degli esiti di due iterazioni, il calcolo termina.

Opzioni

Le sezioni trasversali delle classi 1 e 2 possono essere dimensionate plasticamente. Segnate il campo di controllo 'Progettazione elastica (anche per sezioni trasversali delle classi 1 e 2)' se queste sezioni devono essere verificate senza utilizzare le riserve plastiche.

Con il campo di controllo 'Progettazione secondo 6.2.1(5)' potete controllare se la verifica generale dovrà essere eseguita secondo la teoria dell'elasticità. La verifica secondo 6.2.1(5) può essere conservativa, poiché non considera il limitato riallocamento delle tensioni plastiche permesso in una progettazione elastica. Il parametro C può essere impostato nella scheda Parametri delle norme.

Il campo di controllo 'Verifica dell'instabilità al taglio' è, per impostazione predefinita, attivato. In questo modo, si verifica se la snellezza λ dell'anima richiede una verifica dell'instabilità al taglio secondo EN 1999-1-1, par. 6.7.4. Se il limite λlim è rispettato, la verifica è considerata soddisfatta. Tuttavia, se la snellezza supera il limite, secondo la sezione 6.7.4.2(2) devono essere previsti Fili trasversali di rinforzo sui supporti per consentire la verifica dell'instabilità al taglio.

Valori alternativi

Questa sezione elenca i fattori che possono essere determinati diversamente secondo EN 1999. Se un campo di controllo non è selezionato, verrà utilizzato il valore standard per le verifiche. Le sezioni normative rilevanti sono sempre indicate

Aste | Stabilità

La scheda Aste | Stabilità è disponibile se nella scheda Aste | Base è selezionato il campo di controllo 'Eseguire la verifica di stabilità'. Qui potete apportare ulteriori impostazioni per le verifiche di stabilità.

Punto d'applicazione dei carichi trasversali positivi

Se vi sono carichi trasversali (nella direzione dell'asse debole), è importante definire dove queste forze agiscono sul profilo. Possono influenzare significativamente il momento di biforcazione critico Mcr: Un carico che agisce sull'orologio superiore di una trave inflessa verso il centro di taglio ha un effetto destabilizzante. Quando il carico tira sull'orologio inferiore, agisce stabilizzando. Stabilite la 'Posizione verticale' utilizzando i campi di selezione.

Informazione

L'impostazione del punto di applicazione del carico viene applicata nella Metodo degli autovalori per tutti i carichi agenti (incluso il peso proprio).

Instabilità torsionale e flesso-torsionale

In EN 1999-1-1, Sezione 6.3.1.4 (1) vengono elencati i tipi di profili per i quali può essere omessa l'indagine di instabilità torsionale e flesso-torsionale: Profili cavi, profili a I doppiamente simmetrici e profili composti da superfici radiali sporgenti (angoli, profili a T) e classificati in classe 1 o 2. Il campo di controllo consente comunque di eseguire verifiche di stabilità per tali profili.

Superfici

Nella scheda Superfici della finestra di dialogo 'Configurazione della capacità portante' impostate le impostazioni di base per la progettazione delle superfici.

Limiti di sfruttamento per ignorare le forze interne e le tensioni

Questa categoria gestisce un limite che riguarda tensioni molto piccole. Se la tensione è al di sotto del rapporto definito η, non viene considerata nella verifica. Il contesto di questa opzione è descritto più dettagliatamente nella sezione Aste | Base.

Importante

Le impostazioni dei limiti non sono basate su alcuna regolamentazione normativa.

Parametri delle norme

Nella scheda Parametri delle norme vengono elencati tutti i coefficienti rilevanti in base all'annesso nazionale selezionato.

Per impostare un valore in modo personalizzato, potete modificarlo nel campo di inserimento corrispondente. Utilizzate il pulsante Ripristina valori predefiniti per ripristinare i valori ai valori standard dell'annesso nazionale selezionato.