41x
006080
2025-11-11

EN 1999

Konfiguracja nośności jest podzielona na kilka zakładek, które przejrzyście strukturyzują wymagania dla poszczególnych dowodów.

Pręty | Podstawy

W zakładce Pręty | Podstawy w dialogu 'Konfiguracja nośności' dokonasz podstawowych ustawień dla wymiarowania prętów i zestawów prętów.

Ogólne

Pole kontrolne 'Przeprowadź dowód stateczności' kontroluje, czy oprócz dowodów przekrojowych będą prowadzone także dowody stateczności, takie jak zapobieganie wyboczeniu na zginanie lub skrętobocznie. Należy wyłączyć to pole kontrolne, jeśli nie chcesz prowadzić dowodów stateczności lub jeśli efekty stateczności zostały już uwzględnione w obliczeniach sił przekrojowych (na przykład przez obliczenia według teorii drugiego rzędu z imperfekcjami).

Jeśli dowód stateczności jest aktywowany, muszą być zdefiniowane i przypisane odpowiednim prętom lub zestawom prętów Długości wyboczeniowe. W przeciwnym razie dowód stateczności nie jest możliwy. W tabeli wyników Błędy i ostrzeżenia po obliczeniach wyświetli się odpowiednia wiadomość. Pręty kablowe i pręty rozciągane są z tego wyłączone, ponieważ mogą przyjmować tylko siły rozciągające i nie wymagają dowodów stateczności.

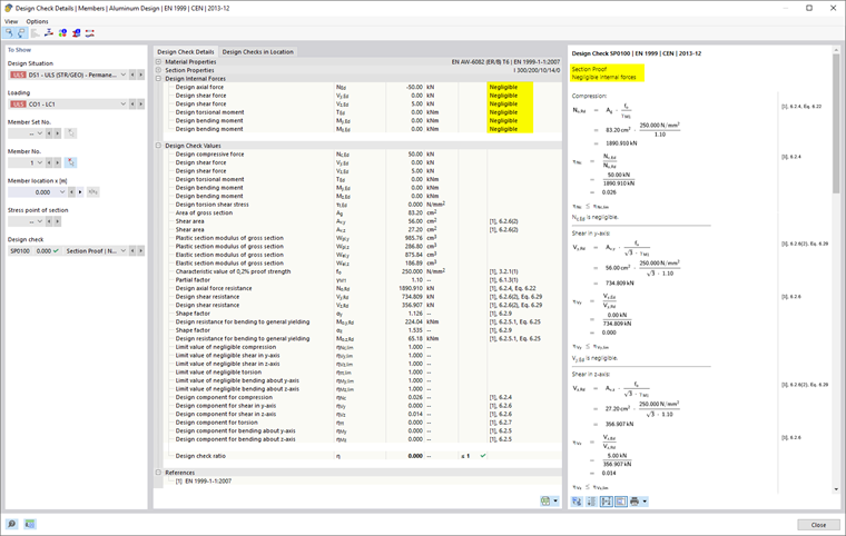
Granice wykorzystania do ignorowania sił przekrojowych i naprężeń

Normy wymiarowania oparte na obliczeniach ręcznych zawierają formuły dowodowe lub warunki interakcji, które często są przeznaczone tylko dla określonych kombinacji sił przekrojowych. Jednak w obliczeniach konstrukcji 3D często otrzymuje się bardzo małe wartości sił przekrojowych. Chociaż z inżynierskiego punktu widzenia nie mają one wpływu na nośność, to jednak przy ścisłym przestrzeganiu normy wymiarowania mogą uniemożliwić spełnienie pewnych dowodów lub wymusić użycie mniej korzystnych formuł interakcji. 'Granice wykorzystania do ignorowania sił przekrojowych i naprężeń' oferują zatem prostą i przejrzystą możliwość zignorowania pewnych sił przekrojowych podczas dowodu i uniknięcia powyższych problemów.

Ważne

Ustawienia granic nie opierają się na regulacjach normatywnych.

Wartość graniczna η opisuje stosunek siły przekrojowej do odporności przekroju, określanej w uproszczony sposób na podstawie wartości przekroju. Nie są to zatem normatywnie określone nośności wymiarowe: Normy specyficzne zasady (na przykład klasyfikacja przekrojów) nie są brane pod uwagę; nie jest to też celem ustawienia granicy. Wysokie wartości graniczne powinny być więc używane tylko do testów.

Jeśli siła przekrojowa jest poniżej warunku granicy, to wymiarowanie odbywa się bez ostrzeżenia, że siła przekrojowa zostanie zignorowana. Jednak w Detale dowodów można na podstawie oznaczenia 'Zaniedbywalne' przy wymiarowanych siłach przekrojowych sprawdzić, które siły zostały zignorowane w wyniku ustawienia granicy i nie zostały uwzględnione w dowodzie. Jeśli w danym miejscu wszystkie siły przekrojowe są zaniedbywalne, to podawany jest jedynie dowód zaniechanych sił przekrojowych jako dowód.

Jeśli dodatek Skręcanie wzajemne (7 stopni swobody) jest aktywowany, dostępna jest również wartość graniczna dla momentu bimomentu i naprężeń ścinających z torsji wtórnej.

Analiza konstrukcji cienkościennych

Określenie efektywnego przekroju wymaga iteracyjnego podejścia. W polu 'Maksymalna liczba iteracji' można określić maksymalną liczbę cykli obliczeń. Gdy tylko różnica między wynikami dwóch iteracji spadnie poniżej 'Maksymalnej różnicy między iteracjami', obliczenia kończą się.

Opcje

Przekroje klasy 1 i 2 mogą być wymiarowane plastycznie. Zaznacz pole kontrolne 'Wymiarowanie elastyczne (również dla przekrojów klasy 1 i 2)', jeśli te przekroje mają być wykazane bez użycia plastycznych rezerw.

Za pomocą pola kontrolnego 'Wymiarowanie wg 6.2.1(5)' można kontrolować, czy dowód ogólny ma być przeprowadzany według teorii sprężystości. Wymiarowanie według 6.2.1(5) może być konserwatywne, ponieważ nie uwzględnia ono ograniczonego plastycznego przekazywania naprężeń, co jest dozwolone przy wymiarowaniu elastycznym. Parametr C można ustawić w zakładce Parametry norm

Pole kontrolne 'Dowód wyboczenia bocznego' jest domyślnie aktywowane. Sprawdza ono, czy smukłość λ środnika wymaga dowodu wyboczenia bocznego zgodnie z EN 1999-1-1, sekcja 6.7.4. Jeśli wartość graniczna λlim jest spełniona, to dowód jest uznawany za spełniony. Jednakże, jeśli smukłość przekracza wartość graniczną, to zgodnie z sekcją 6.7.4.2(2) konieczne jest zastosowanie Usztywnień poprzecznych prętów przy podpórkach, aby można było przeprowadzić dowód wyboczenia bocznego.

Wartości alternatywne

W tej sekcji wymienione są czynniki, które zgodnie z EN 1999 mogą być określane różnie. Jeśli pole kontrolne nie jest zaznaczone, to używana jest wartość standardowa dla dowodów. Podane są odpowiednie sekcje norm.

Pręty | Stabilność

Zakładka Pręty | Stabilność jest dostępna, jeśli w zakładce Pręty | Podstawy zaznaczono pole kontrolne 'Przeprowadź dowód stateczności'. Tutaj można dokonać dalszych ustawień dla dowodów stateczności.

Punkt aplikacji obciążenia dla pionowych obciążeń poprzecznych

Jeśli występują obciążenia poprzeczne (w kierunku osi słabej), to ważne jest zdefiniowanie, gdzie te siły działają na profilu. Mogą one w znaczący sposób wpływać na idealny moment rozgałęzienia Mcr: Obciążenie działające na górny pas belki w kierunku środka ścinającego ma destabilizujący efekt. Jeśli obciążenie działa na dolny pas, ma ono stabilizujący efekt. Ustal 'Położenie pionowe' w polach wyboru.

Informacje

Ustawienie dotyczące punktu aplikacji obciążenia ma zastosowanie przy zastosowaniu metody własności Metoda własna dla wszystkich działających obciążeń (w tym ciężaru własnego).

Skręt i wyboczenie skrętoboczne

W EN 1999-1-1, sekcja 6.3.1.4 (1) wymienione są typy profili, dla których może zostać pominięta analiza skrętu i wyboczenia skrętobocznego: Profile zamknięte, symetryczne dwuteowniki i profile złożone z promieniowo odstających powierzchni (kątowniki, profile teowe) i zaklasyfikowane jako klasa 1 lub 2. Pole kontrolne umożliwia mimo to przeprowadzanie dowodów stateczności dla takich profili.

Powierzchnie

W zakładce Powierzchnie w dialogu 'Konfiguracja nośności' dokonasz podstawowych ustawień dla wymiarowania powierzchni.

Granice wykorzystania do ignorowania sił przekrojowych i naprężeń

Ta kategoria zarządza wartością graniczną, która dotyczy bardzo małych naprężeń. Jeśli naprężenie jest poniżej zdefiniowanego stosunku η, nie będzie uwzględniane w dowodach. Tło dla tej opcji jest opisane bardziej szczegółowo w sekcji Pręty | Podstawy.

Ważne

Ustawienia granic nie opierają się na regulacjach normatywnych.

Parametry norm

W zakładce Parametry norm wymienione są wszystkie ważne współczynniki zgodnie z wybranym załącznikiem krajowym.

Aby ustawić wartość jako niestandardową, możesz ją dostosować w odpowiednim polu. Użyj przycisku Resetować do wartości domyślnych aby przywrócić wartości do standardowych wartości wybranego załącznika krajowego.