41x
006080
11. November 2025

EN 1999

Die Tragfähigkeitskonfiguration ist in mehrere Register gegliedert, welche die Vorgaben für die einzelnen Nachweise übersichtlich strukturieren.

Stäbe | Basis

Im Register Stäbe | Basis des Dialogs 'Tragfähigkeitskonfiguration' treffen Sie grundlegende Einstellungen für die Bemessung von Stäben und Stabsätzen.

Allgemein

Das Kontrollfeld 'Stabilitätsnachweis durchführen' steuert, ob neben den Querschnittsnachweisen auch Stabilitätsnachweise wie gegen Biegeknicken oder Biegedrillknicken geführt werden. Sie sollten das Kontrollfeld deaktivieren, wenn Sie keinen Stabilitätsnachweis führen möchten oder die Stabilitätseffekte bereits in der Schnittgrößenermittlung berücksichtigt haben (zum Beispiel durch eine Berechnung nach Theorie II. Ordnung mit Imperfektionen).

Wenn der Stabilitätsnachweis aktiviert ist, müssen Knicklängen definiert und den jeweiligen Stäben oder Stabsätzen zugewiesen werden. Ist dies nicht der Fall, so ist kein Stabilitätsnachweis möglich. In der Ergebnistabelle Fehler & Warnungen wird nach der Berechnung eine entsprechende Meldung angezeigt. Seilstäbe und Zugstäbe sind davon ausgenommen, da sie nur Zugkräfte aufnehmen können und keine Stabilitätsnachweise erfordern.

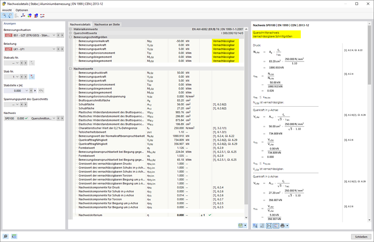
Ausnutzungsgrenzen zum Ignorieren von Schnittgrößen und Spannungen

Die meist auf Handrechnungen ausgelegten Bemessungsnormen enthalten Nachweisformeln oder Interaktionsbedingungen, die oft nur für bestimmte Schnittgrößenkombinationen ausgelegt sind. Im Rahmen der Tragwerksberechnung am 3D-Modell erhält man jedoch in der Regel sehr kleine Werte für Schnittgrößen. Sie sind zwar aus ingenieurmäßiger Sicht für die Tragfähigkeit ohne Bedeutung, verhindern jedoch bei strenger Beachtung der Bemessungsnorm bestimmte Nachweise oder erzwingen die Verwendung von ungünstigeren Interaktionsformeln. Die 'Ausnutzungsgrenzen zum Ignorieren von Schnittgrößen und Spannungen' bieten daher eine einfache und transparente Möglichkeit, bestimmte Schnittgrößen beim Nachweis zu vernachlässigen und die oben genannten Probleme zu umgehen.

Wichtig

Den Grenzwerteinstellungen liegt keine normative Regelung zugrunde.

Der Grenzwert η beschreibt das Verhältnis von einwirkender Schnittgröße zum Querschnittswiderstand, der in vereinfachter Weise über die Querschnittswerte bestimmt wird. Hierbei handelt es sich nicht um normativ geregelte Bemessungstragfähigkeiten: Normenspezifische Regelungen (beispielsweise zur Querschnittsklassifizierung) werden somit nicht berücksichtigt; dies entspricht nicht dem Zweck der Grenzwerteinstellung. Hohe Grenzwerte sollten Sie daher nur zu Testzwecken nutzen.

Liegt eine Schnittgröße unterhalb der Grenzwerte-Bedingung, so erfolgt die Bemessung ohne Warnung, dass die Schnittgröße vernachlässigt wird. In den Nachweisdetails jedoch können Sie anhand des Vermerks 'Vernachlässigbar' bei den Bemessungsschnittgrößen überprüfen, welche Schnittgrößen infolge der Grenzwerte vernachlässigt und beim Nachweis nicht berücksichtigt wurden. Falls an einer Stelle sämtliche Schnittgrößen vernachlässigbar sind, wird lediglich die Überprüfung der vernachlässigbaren Schnittgrößen als Nachweis angegeben.

Wenn das Add-On Wölbkrafttorsion (7 Freiheitsgrade) aktiviert ist, ist auch ein Grenzwert für das Bimoment und die Schubspannungen aus sekundärer Torsion verfügbar.

Analyse dünnwandiger Strukturen

Die Ermittlung des wirksamen Querschnitts erfordert ein iteratives Vorgehen. Im Eingabefeld 'Maximale Anzahl der Iterationen' können Sie die höchstmögliche Anzahl an Rechendurchläufen festlegen. Sobald die 'Maximale Differenz zwischen Iterationen' zwischen den Ergebnissen zweier Iterationen unterschritten wird, endet die Berechnung.

Optionen

Querschnitte der Klassen 1 und 2 dürfen plastisch bemessen werden. Haken Sie das Kontrollfeld 'Elastische Bemessung (auch für Querschnitte der Klasse 1 und 2)' an, wenn diese Querschnitte ohne Nutzung der plastischen Reserven nachgewiesen werden sollen.

Mit dem Kontrollfeld 'Bemessung nach 6.2.1(5)' können Sie steuern, ob der allgemeine Nachweis nach Elastizitätstheorie erfolgen soll. Die Nachweisführung nach 6.2.1(5) kann konservativ sein, da sie die begrenzte plastische Spannungsumlagerung, die bei einer elastischen Bemessung erlaubt ist, nicht berücksichtigt. Den Parameter C können Sie im Register Norm-Parameter festlegen.

Das Kontrollfeld 'Schubbeulbemessung' ist per Voreinstellung aktiviert. Damit wird überprüft, ob die Schlankheit λ des Steges einen Schubbeulnachweis nach EN 1999-1-1, Abs. 6.7.4 erfordert. Wenn der Grenzwert λlim eingehalten ist, gilt der Nachweis als erfüllt. Liegt die Schlankheit jedoch über dem Grenzwert, sind nach Abschnitt 6.7.4.2(2) Stabquersteifen an den Lagern vorzusehen, damit der Schubbeulnachweis geführt werden kann.

Alternative Werte

In diesem Abschnitt sind Faktoren aufgelistet, die nach EN 1999 unterschiedlich ermittelt werden können.
Ist ein Kontrollfeld nicht angehakt, so wird der Standardwert für die Nachweise verwendet.
Die relevanten Normabschnitte sind jeweils angegeben

Stäbe | Stabilität

Das Register Stäbe | Stabilität ist verfügbar, wenn im Register Stäbe | Basis das Kontrollfeld 'Stabilitätsnachweis durchführen' angehakt ist. Hier können Sie weitere Einstellungen für die Stabilitätsnachweise vornehmen.

Lastangriffspunkt der positiven Querlasten

Sind Querlasten (in Richtung der schwachen Achse) vorhanden, so ist es wichtig zu definieren, wo diese Kräfte am Profil wirken. Sie können das ideale Verzweigungsmoment Mcr maßgeblich beeinflussen: Eine Last, die am Obergurt eines Biegeträgers in Richtung des Schubmittelpunkts wirkt, hat einen destabilisierenden Effekt. Wenn die Last am Untergurt zieht, wirkt sie stabilisierend. Legen Sie anhand der Auswahlfelder die 'Vertikale Lage' fest.

Info

Die Einstellung zum Lastangriffspunkt wird bei der Eigenwertmethode für alle wirkenden Lasten (inklusive Eigengewicht) angesetzt.

Drill- und Biegedrillknicken

In EN 1999-1-1, Abschnitt 6.3.1.4 (1) werden Profiltypen genannt, für die die Untersuchung von Drill- und
Biegedrillknicken unterbleiben kann: Hohlprofile, doppelsymmetrische I-Profile und Profile, die
aus radial abstehenden Teilflächen zusammengesetzt sind (Winkel, T-Profile) und in Klasse 1 oder 2
eingestuft sind. Das Kontrollfeld ermöglicht es, trotzdem Stabilitätsnachweise für solche Profile
zu führen.

Flächen

Im Register Flächen des Dialogs 'Tragfähigkeitskonfiguration' treffen Sie grundlegende Einstellungen für die Bemessung von Flächen.

Ausnutzungsgrenzen zum Ignorieren von Schnittgrößen und Spannungen

Diese Kategorie verwaltet einen Grenzwert, der sehr kleine Spannungen betrifft. Liegt die Spannung unter dem definierten Verhältnis η, wird sie beim Nachweis nicht berücksichtigt. Der Hintergrund für diese Option ist im Abschnitt Stäbe | Basis näher beschrieben.

Wichtig

Den Grenzwerteinstellungen liegt keine normative Regelung zugrunde.

Norm-Parameter

Im Register Norm-Parameter werden alle relevanten Beiwerte entsprechend des gewählten Nationalen Anhangs aufgelistet.

Um einen Wert benutzerdefiniert festzulegen, können Sie diesen im entsprechenden Eingabefeld anpassen. Nutzen Sie die Schaltfläche Auf Standardwerte zurücksetzen um die Werte wieder auf die Standardwerte des gewählten Nationalen Anhangs zurückzusetzen.

Übergeordnetes Kapitel