41x
006080
11.11.2025

EN 1999

Konfigurace únosnosti je rozdělena do několika záložek, které přehledně strukturuje požadavky pro jednotlivé posudky.

Pruty | Základní

V záložce Pruty | Základní dialogu 'Konfigurace únosnosti' nastavíte základní parametry pro posouzení prutů a setů prutů.

Obecné

Zaškrtávací políčko 'Provést prokázání stability' určuje, zda kromě posudků průřezů budou prováděny také posudky stability, jako je klopení nebo vyklenutí. Měli byste toto zaškrtávací políčko zrušit, pokud nechcete provádět posudek stability nebo pokud již byly stabilitní účinky zahrnuty v určení vnitřních sil (například výpočtem podle teorie II. řádu s imperfekcemi).

Pokud je posudek stability aktivován, musí být definovány Délky vzpěru a přiřazeny příslušným prutům nebo setům prutů. Pokud tomu tak není, posudek stability není možný. V tabulce výsledků Chyby & Varování se po výpočtu zobrazí odpovídající zpráva. Lana a táhla jsou z toho vyloučeny, protože mohou přenášet pouze tahové síly a nevyžadují posudek stability.

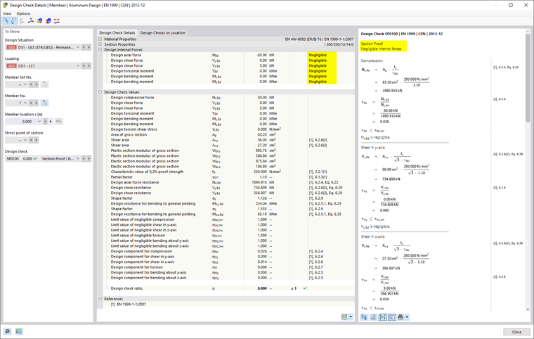
Limity využití pro ignorování vnitřních sil a napětí

Normy pro posuzování, které jsou většinou určeny pro ruční výpočty, obsahují vzorce posudků nebo podmínky interakce, které jsou často určeny pouze pro určité kombinace vnitřních sil. V rámci výpočtu 3D modelu konstrukce však většinou dostanete velmi malé hodnoty vnitřních sil. Ty jsou z inženýrského hlediska pro únosnost nepodstatné, avšak při přísném dodržení normy pro posuzování brání určitým posudkům nebo nutí používat méně příznivé interakční vzorce. Limity využití pro ignorování vnitřních sil a napětí tak nabízejí jednoduchý a transparentní způsob, jak určité vnitřní síly při posouzení zanedbat a obejít výše zmíněné problémy.

Důležité

Nastavení limitních hodnot není založeno na normativní úpravě.

Limitní hodnota η určuje poměr působící vnitřní síly k únosnosti průřezu, která je zjednodušeně určena přes hodnoty průřezu. Nejedná se o normativně stanovené únosnosti: Normově specifické předpisy (například pro zařazení průřezu) tedy nejsou zohledněny; to neodpovídá účelu nastavení limitních hodnot. Vysoké limitní hodnoty byste tedy měli používat pouze pro testovací účely.

Pokud je vnitřní síla pod podmínkou limitních hodnot, probíhá posouzení bez varování, že byla vnitřní síla zanedbána. V Detaily posudků však můžete pomocí poznámky 'Zanedbatelné' u posuzovaných vnitřních sil zkontrolovat, které vnitřní síly byly v důsledku limitních hodnot zanedbány a při posouzení nezohledněny. Pokud jsou na nějakém místě všechny vnitřní síly zanedbatelné, bude jako posudek uvedena pouze kontrola zanedbatelných vnitřních sil.

Pokud je aktivován doplňkový modul Woelbekrafttorsion (7 stupňů volnosti), je k dispozici také limit pro bimoment a smyková napětí z sekundární torze.

Analýza tenkostěnných konstrukcí

Stanovení účinného průřezu vyžaduje iterativní přístup. V poli 'Maximální počet iterací' můžete nastavit maximální počet výpočetních kroků. Jakmile je 'Maximální rozdíl mezi iteracemi' mezi výsledky dvou iterací překonán, výpočet končí.

Možnosti

Průřezy třídy 1 a 2 mohou být posuzovány plasticky. Pokud mají být tyto průřezy posouzeny bez využití plastických rezerv, zaškrtněte políčko 'Elastické posouzení (také pro průřezy třídy 1 a 2)'.

Pomocí zaškrtávacího políčka 'Posouzení podle 6.2.1(5)' můžete ovládat, zda má být použit obecný posudek podle teorie elasticity. Posouzení podle 6.2.1(5) může být konzervativní, neboť nebere v úvahu omezenou plastickou redistribuci napětí, která je povolena při elastickém posouzení. Parametr C můžete nastavit v záložce Normové parametry.

Zaškrtávací políčko 'Posouzení smykového boulení' je ve výchozím nastavení aktivováno. Tím se kontroluje, zda štíhlost λ stehna vyžaduje posouzení na smykové boulení podle EN 1999-1-1, odst. 6.7.4. Pokud je limitní hodnota λlim dodržena, posudek je splněn. Pokud je však štíhlost nad limitní hodnotu, je podle odstavce 6.7.4.2(2) nutné provést Vzpěrné klíny u podpor, aby bylo možné provést posouzení smykového boulení.

Alternativní hodnoty

V této části jsou uvedeny faktory, které lze podle EN 1999 vypočítat odlišně. Pokud není zaškrtnuto políčko, je pro posudky použita výchozí hodnota. Příslušné části normy jsou vždy uvedeny.

Pruty | Stabilita

Záložka Pruty | Stabilita je dostupná, pokud je v záložce Pruty | Základní zaškrtnuto políčko 'Prokázání stability provádět'. Zde můžete provést další nastavení pro posudky stability.

Místo působení kladného příčného zatížení

Pokud jsou přítomny příčné zatížení (ve směru slabé osy), je důležité definovat, kde na profilu působí. Mohou výrazně ovlivnit kritický moment Mcr: Zatížení, které působí na horním pásu nosníku směrem k bodu středu smyku, má destabilizační účinek. Pokud zatížení působí na dolním pásu, působí stabilizačně. Pomocí výběrových polí nastavte 'Vertikální polohu'.

Informace

Nastavení bodu působení zatížení je použito při vyšetření vlastních čísel pro všechna působící zatížení (včetně vlastního hmotnosti).

Klopení a vlník spojovacího nosníku

EN 1999-1-1, odstavec 6.3.1.4 (1) uvádí typy profilů, pro které lze vynechat posouzení klopení a vlník spojovacího nosníku: Duté profily, dvojsymetrické I-profil a profily, které jsou složeny z radiálně směřujících dílců (úhelníky, T-profily) a jsou zařazeny do třídy 1 nebo 2. Zaškrtávací políčko umožňuje provádět posudky stability i pro tyto profily.

Plochy

V záložce Plochy dialogu 'Konfigurace únosnosti' nastavíte základní parametry pro posouzení ploch.

Limity využití pro ignorování vnitřních sil a napětí

Tato kategorie spravuje limit, který se týká velmi malých napětí. Pokud je napětí pod definovaným poměrem η, při posouzení se nezohledňuje. Pozadí této možnosti je blíže popsáno v oddíle Pruty | Základní.

Důležité

Nastavení limitních hodnot není založeno na normativní úpravě.

Normové parametry

V záložce Normové parametry jsou uvedeny všechny relevantní koeficienty odpovídající vybranému Národnímu příloze.

Chcete-li nastavit hodnotu uživatelsky, můžete ji přizpůsobit v příslušném poli. Použijte tlačítko Nastavit standardní hodnoty pro obnovení hodnot na výchozí hodnoty vybrané Národní přílohy.