163x
006014
2025-04-30

Configurazione delle tensioni nelle saldature

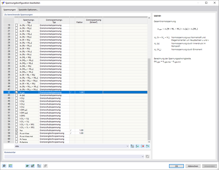
Nella configurazione delle tensioni di saldatura, è possibile selezionare le tensioni di saldatura da calcolare e da riportare. È possibile accedere alla configurazione delle tensioni di saldatura nel Navigatore - Dati tramite la voce Tensioni.

Tensioni da calcolare

Nell'elenco, è possibile selezionare le tensioni da calcolare. Se si seleziona una casella di controllo, verrà calcolata la relativa tensione.

A destra dell'elenco viene visualizzata una descrizione della tensione selezionata.

Tensione limite

Per ogni tensione è possibile selezionare un tipo di tensione limite nella tabella. Il rapporto di tensione viene calcolato dal rapporto tra la tensione esistente e la tensione limite.

Se si desidera aumentare o ridurre la tensione limite per un tipo di tensione, è possibile scalarla nella colonna 'Fattore' di conseguenza. Con l'opzione '/' la tensione viene divisa per il fattore, con '*' viene moltiplicata.

Senza

Nel tipo di tensione limite 'Senza', non è previsto il calcolo del rapporto di tensione.

Tensione di taglio limite

La tensione di taglio limite indica la sollecitazione di taglio ammissibile a seguito di forza trasversale e torsione. La tensione di taglio limite viene determinata secondo EN 1993-1-8 con la seguente formula:

Personalizzato

È possibile utilizzare il tipo di tensione limite 'Personalizzato' per adattare manualmente la tensione limite. La tensione limite può quindi essere impostata come personalizzata nella colonna 'Tensione limite personalizzata'.

Compressione/Trazione personalizzata

Con il tipo di tensione limite 'Compressione/Trazione personalizzata' è possibile specificare tensioni limite dipendenti dal segno per alcune componenti di tensione.

Informazione

Nell'elenco è disponibile un filtro per tipo di tensione limite. Ad esempio, se si filtra per tipo di tensione limite 'Tensione di taglio limite', nell'elenco verranno visualizzate solo le tensioni di questo tipo.

Capitolo principale