163x
006014
30.04.2025

Configuration des contraintes de soudure

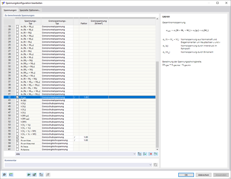
Dans la configuration des contraintes de soudure, vous pouvez sélectionner les contraintes de soudure à calculer et à produire. Vous pouvez accéder à la configuration des contraintes de soudure dans le Navigateur - Données, sous Contraintes.

Contraintes à calculer

Dans la liste, vous pouvez sélectionner les contraintes à calculer. Si vous cochez une case, la contrainte correspondante sera calculée.

À droite de la liste, une description de la contrainte sélectionnée est affichée.

Contrainte limite

Pour chaque contrainte, vous pouvez choisir un type de contrainte limite dans le tableau. Le rapport de contrainte est calculé à partir du rapport entre la contrainte existante et la contrainte limite.

Si vous souhaitez augmenter ou réduire la contrainte limite pour un type de contrainte, vous pouvez l'ajuster dans la colonne « Facteur ». Avec l’option /, la contrainte est divisée par le facteur, avec * elle est multipliée.

Sans

Pour le type de contrainte limite « Sans », le rapport de contrainte n’est pas calculé.

Contrainte limite de cisaillement

La contrainte limite de cisaillement indique la contrainte de cisaillement admissible due à l’effort tranchant et à la torsion. La contrainte limite de cisaillement est déterminée conformément à la norme EN 1993-1-8 selon la formule suivante :

Défini par l’utilisateur

Vous pouvez utiliser le type de contrainte limite « Défini par l’utilisateur » pour ajuster manuellement la contrainte limite. Vous pouvez alors définir une contrainte limite personnalisée dans la colonne « Contrainte limite définie par l’utilisateur ».

Compression/Tension personnalisée

Avec le type de contrainte limite « Compression/traction définie par l’utilisateur », vous pouvez spécifier des contraintes limites dépendant du signe pour certaines composantes de la contrainte.

Informations

Dans la liste, un filtre par type de contrainte limite est disponible. Par exemple, si vous filtrez selon le type de contrainte limite « Contrainte limite de cisaillement », seules les contraintes de ce type seront affichées dans la liste.