163x
006014
30. April 2025

Schweißnahtspannungskonfiguration

In der Schweißnahtspannungskonfiguration können Sie die zu berechnenden und auszugebenden Schweißnahtspannungen auswählen. Sie können die Schweißnahtspannungskonfiguration im Navigator - Daten über den Eintrag Spannungen aufrufen.

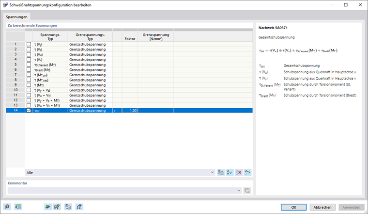
Zu berechnende Spannungen

In der Liste können Sie die zu berechnenden Spannungen auswählen. Wenn Sie ein Kontrollfeld anhaken, wird die entsprechende Spannung berechnet.

Rechts neben der Liste wird eine Beschreibung der selektieren Spannung angezeigt.

Grenzspannung

Für jede Spannung können Sie in der Tabelle einen Grenzspannungs-Typ auswählen. Das Spannungsverhältnis berechnet sich aus dem Verhältnis von vorhandener Spannung zur Grenzspannung.

Wenn Sie die Grenzspannung für einen Spannungstyp erhöhen oder reduzieren möchten, können Sie diese in der Spalte 'Faktor' entsprechend skalieren. Mit der Option '/' wird die Spannung durch den Faktor dividiert, mit '*' multipliziert.

Ohne

Beim Grenzspannungs-Typ 'Ohne' entfällt die Berechnung des Spannungsverhältnisses.

Grenzschubspannung

Die Grenzschubspannung gibt die zulässige Schubspannung infolge Querkraft und Torsion an. Die Grenzschubspannung wird gemäß EN 1993-1-8 nach folgender Formel ermittelt:

Benutzerdefiniert

Sie können den Grenzspannungs-Typ 'Benutzerdefiniert' nutzen, um die Grenzspannung manuell anzupassen. Die Grenzspannung können Sie dann in der Spalte 'Benutzerdefinierte Grenzspannung' benutzerdefiniert festlegen.

Benutzerdefinierter Druck/Zug

Mit dem Grenzspannungstyp 'Benutzerdefinierter Druck/Zug' können Sie vorzeichenabhängige Grenzspannungen für bestimmte Spannungskomponenten vorgeben.

Info

In der Liste steht Ihnen ein Filter nach Grenzspannungs-Typ zur Verfügung. Wenn Sie beispielsweise nach Grenzspannungs-Typ 'Grenzschubspannung' filtern, werden in der Liste nur Spannungen dieses Typs ausgegeben.

Übergeordnetes Kapitel