159x
006014
30-04-2025

Configuración de tensión de soldadura

En la configuración de tensión de la soldadura, puede seleccionar las tensiones de soldadura que se calcularán y emitirán. Puede acceder a la configuración de tensión de la soldadura en el Navegador - Datos a través de la entrada Tensiones.

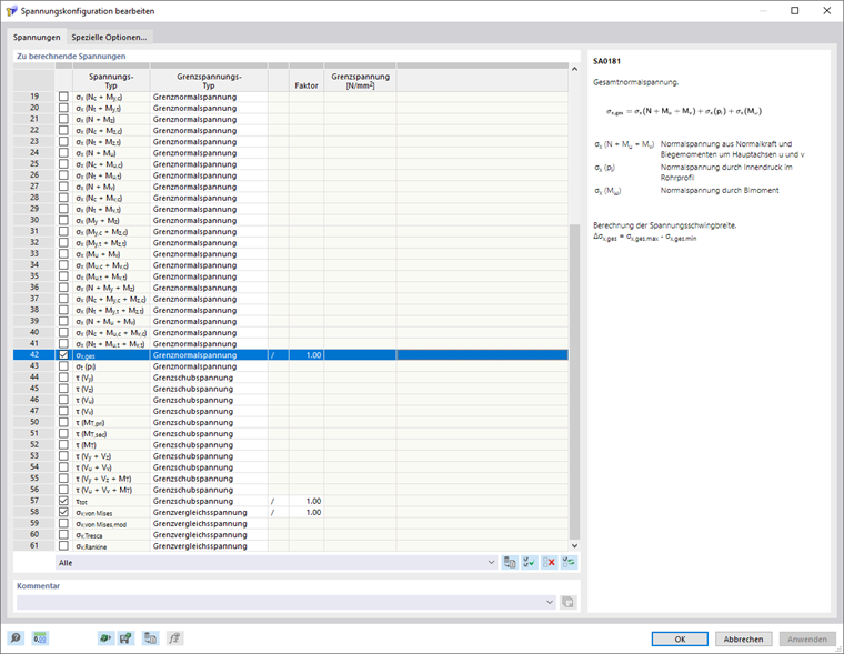
Tensiones a calcular

En la lista, puede seleccionar las tensiones a calcular. Si marca una casilla de verificación, se calculará la tensión correspondiente.

A la derecha de la lista, se muestra una descripción de la tensión seleccionada.

Tensión límite

Para cada tensión, puede seleccionar un tipo de tensión límite en la tabla. La relación de tensión se calcula a partir de la relación entre la tensión existente y la tensión límite.

Si desea aumentar o reducir la tensión límite para un tipo de tensión, puede escalarla adecuadamente en la columna 'Factor'. Con la opción '/', la tensión se divide por el factor, con '*' se multiplica.

Sin

En el tipo de tensión límite 'Sin', se omite el cálculo de la relación de tensión.

Tensión de cizalladura límite

La tensión de cizalladura límite indica la tensión de cizalladura permisible debido a fuerza cortante y torsión. La tensión de cizalladura límite se determina según la EN 1993-1-8 con la siguiente fórmula:

Personalizado

Puede utilizar el tipo de tensión límite 'Personalizado' para ajustar manualmente la tensión límite. Puede establecer la tensión límite personalizada en la columna 'Tensión límite personalizada'.

Compresión/tracción personalizado

Con el tipo de tensión límite 'Compresión/tracción personalizado', puede establecer tensiones límite dependientes del signo para ciertos componentes de tensión.

Información

En la lista, tiene a su disposición un filtro por tipo de tensión límite. Si, por ejemplo, filtra por tipo de tensión límite 'Tensión de cizalladura límite', solo se mostrarán en la lista tensiones de este tipo.

Capítulo principal