163x
006014
2025-04-30

Konfiguracja naprężeń w spoinie

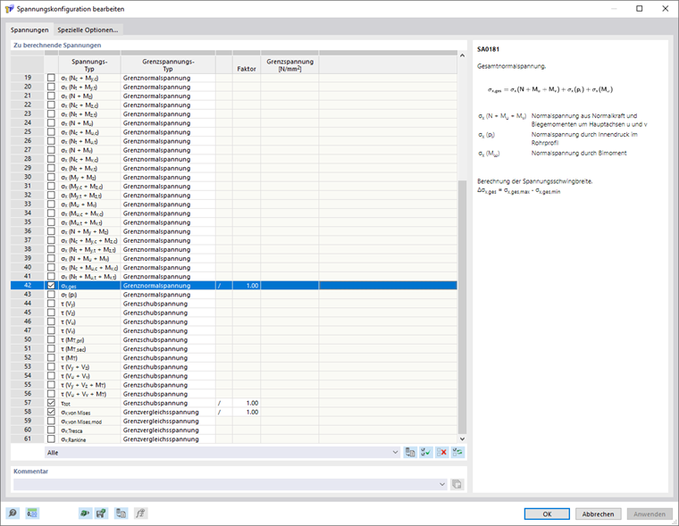
W konfiguracji naprężeń spoiny można wybrać naprężenia spoiny do obliczenia i wyświetlania. Możesz otworzyć konfigurację naprężeń spoiny w Nawigator - Dane poprzez wpis Naprężenia.

Naprężenia do obliczenia

W liście możesz wybrać naprężenia do obliczenia. Jeśli zaznaczysz pole kontrolne, odpowiednie naprężenie zostanie obliczone.

Po prawej stronie listy wyświetlany jest opis wybranego naprężenia.

Naprężenie graniczne

Dla każdego naprężenia możesz wybrać w tabeli typ naprężenia granicznego. Współczynnik naprężeń oblicza się jako stosunek naprężenia rzeczywistego do naprężenia granicznego.

Jeśli chcesz zwiększyć lub zmniejszyć naprężenie graniczne dla określonego typu naprężenia, możesz je odpowiednio skalować w kolumnie 'Współczynnik'. Opcją '/' naprężenie jest dzielone przez współczynnik, a opcją '*' mnożone.

Bez

W przypadku typu naprężenia granicznego 'Bez' obliczanie współczynnika naprężeń jest pomijane.

Naprężenie ścinające graniczne

Naprężenie ścinające graniczne określa dopuszczalne naprężenie ścinające w wyniku siły poprzecznej i momentu skręcającego. Naprężenie ścinające graniczne jest obliczane zgodnie z EN 1993-1-8 według następującego wzoru:

Użytkownik

Możesz skorzystać z typu naprężenia granicznego 'Użytkownik', aby dostosować naprężenie graniczne ręcznie. Następnie możesz ustalić naprężenie graniczne w kolumnie 'Naprężenie graniczne użytkownika'.

Użytk. nacisk/rozciąganie

Używając typu naprężenia granicznego 'Użytk. nacisk/rozciąganie', możesz zdefiniować naprężenia graniczne zależne od znaku dla określonych komponentów naprężenia.

Informacje

Na liście dostępny jest filtr według typu naprężenia granicznego. Na przykład, filtrując według typu naprężenia granicznego 'Naprężenie ścinające graniczne', na liście zostaną wyświetlone tylko naprężenia tego typu.

Rozdział nadrzędny