5151x
002454
19.12.2023
Konstrukce

Správce tiskových protokolů

Správce tiskových protokolů spravuje tiskové protokoly a položky v nich obsažené. Tento dialog otevřeme některou z následujících možností:

  • Funkcí Upravit tiskový protokol v nabídce tiskového protokolu Upravit
  • Tlačítkem Upravit tiskový protokol v panelu nástrojů protokolu
  • Místní nabídka položky v 'navigátoru tiskového protokolu'

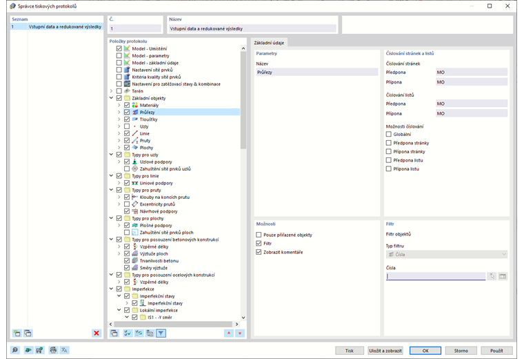
Otevře se dialog 'Správce tiskových protokolů' se seznamem všech protokolů a stromovou strukturou kapitol.

Seznam

Ze seznamu vyberte tiskový protokol, jehož obsah má být upraven. V sekci 'Položky protokolu' pak můžete podrobně specifikovat položky dokumentu.

Pokud pracujete s několika tiskovými protokoly, je dobré v sekci 'Název' pro každý tiskový protokol zadat jeho označení. Usnadňuje to pak odlišení jednotlivých dokumentů.

Tlačítkem Nový nebo Kopírovat na konci seznamu se vytvoří nový tiskový protokol.

Položky protokolu lze importovat ze šablony nebo lze aktuální výběr uložit jako šablonu. Tyto funkce jsou popsány v kapitole Šablona tiskového protokolu.

Položky protokolu

Jednotlivé kapitoly tiskového protokolu jsou uspořádány ve stromové struktuře. V zásadě odpovídají položkám v navigátoru 'Data'. Pokud zaškrtneme políčko, příslušná kapitola se přidá do dokumentu.

Některé kapitoly obsahují podkategorie, které lze aktivovat pro tisk jednotlivě. Pokud například zaškrtneme volbu 'Průřezové charakteristiky' pod položkou 'Průřezy', vloží RFEM do tiskového protokolu podsekci s průřezovými charakteristikami.

Ve složce 'Grafika' najdete všechny obrázky, které jste do této položky vytiskli (viz obrázek Vybrat složku tiskového protokolu ).

Tip

Pomocí tlačítka Nastavit standardní hodnoty v dolní části sekce 'Položky protokolu' lze aktivovat položky výchozího protokolu.

Základní údaje

V záložce Základní údaje je možné provést speciální nastavení pro kapitolu, kterou jste vybrali v navigátoru 'Položky protokolu'. Dostupné možnosti jsou uzpůsobeny dané kapitole.

Parametry

'Název' kapitoly odpovídá označení v navigátoru 'Položky protokolu'. Pokud název změníme, bude v dokumentu použit tento nadpis kapitoly.

Číslování stránek a listů

Standardně jsou stránky vzestupně číslovány a spravovány jako celek na jednom 'listu'. Pro 'číslování stránek' a 'číslování listů' lze přidat předponu nebo příponu. Pro 'předponu' a 'příponu' jsou přednastaveny následující zkratky:

  • MO: Údaje o modelu
  • IM: Imperfekce
  • ZA: Zatížení
  • VÝ: Výsledky

Pokud chcete použít jiné názvy, vyberte příslušnou kategorii a zadejte zkratku. Z prostorových důvodů by neměla mít více než dvě písmena.

Pomocí zaškrtávacích políček pro 'Možnosti číslování' pak můžete zadat, která zkratka se zobrazí pro čísla stránek nebo listů.

Zaškrtávací políčko 'Globální' použije pro celý tiskový protokol zkratku aktuální kategorie.

Možnosti

Zaškrtávací políčka v této sekci se přizpůsobují vybrané kategorii tiskového protokolu. Na obrázku Záložka 'Základní údaje' vidíme možnosti pro výsledky prutů.

Pouze přiřazené objekty

Zaškrtnutí tohoto políčka řídí, zda dokument obsahuje všechny definované objekty a typy objektů nebo pouze ty, které jsou v modelu skutečně použity.

Filtr

Toto políčko je třeba vybrat, pokud chceme do dokumentace zahrnout pouze určité objekty. Tyto objekty pak můžete vybrat v sekci Filtr.

Filtry pro výsledky z aktuální sady tabulek

Pro výsledky se v programu RFEM zpravidla používají stejné parametry jako pro tabulky. Pokud přednastavené zaškrtnutí odstraníme, můžeme pomocí záložky Zobrazit vybrat řádky a sloupce výsledků pro tisk podle uživatelsky zadaných kritérií, která jsou nezávislá na kritériích filtrování tabulek (viz Správce výsledkových tabulek ).

Výsledky po objektech, potom po zatíženích

Standardně se zobrazí výsledky po zatěžovacích stavech, kombinacích a návrhových situacích. Pokud zaškrtneme toto políčko, budou výsledky v pořadí čísel jednotlivých objektů - například výsledky zatěžovacích stavů 1 až 5 pro prut 1, pak výsledky těchto zatěžovacích stavů pro prut 2 atd.

Zatížení

Pokud chceme do dokumentace zahrnout pouze určité zatěžovací stavy, návrhové situace nebo kombinace, je třeba zaškrtnout toto políčko. Zatížení pak můžete zadat v záložce Zatěžovací stavy / kombinace.

Použít hlavní osy prutu místo os prutu

Výsledky na prutu se zpravidla zobrazí v systému hlavních os. Pokud jsou použity nesymetrické průřezy a chcete výstup v systému vstupních os y a z, deaktivujte toto zaškrtávací políčko.

Obrázek Osy prutu y/z a hlavní osy u/v ukazuje osové systémy prutu s nesymetrickým průřezem.

Přírůstky zatížení

Tuto možnost zaškrtněte, pokud jste zadali přírůstky zatížení a chcete v dokumentaci zobrazit výsledky v každém kroku.

Filtr

Tato sekce se zobrazí, pokud je v sekci 'Možnosti' zaškrtnuto políčko 'Filtr'. Zde můžete definovat objekty, jejichž vlastnosti nebo výsledky chcete mít ve své dokumentaci. V seznamu 'Typ filtru' nejdříve definujeme kritéria, podle kterých se mají objekty filtrovat.

Nyní zadejte 'čísla' objektů do pole níže nebo vyberte příslušný objektů ze seznamu. Pokud filtrujeme podle čísel, můžeme objekty vybrat graficky na modelu pomocí tlačítka Vyberte jednotlivě . Tlačítko Vybrat objekty umožňuje vybrat objekty ze seznamu.

Chcete-li v seznamu vybrat více položek, držte při výběru stisknutou klávesu Ctrl.

Zatěžovací stavy / kombinace

Záložka Zatěžovací stavy / kombinace je k dispozici, pokud jste pro kategorii výsledků zaškrtli políčko 'Zatížení' v sekci 'Možnosti'. Zde můžete vybrat zatěžovací stavy, návrhové situace a kombinace, jejichž výsledky chcete mít v tiskovém protokolu.

Ve sloupci 'Vybrat' se zobrazí všechny zatěžovací stavy, návrhové situace a kombinace, které jste vytvořili. Do seznamu 'Vybrané' lze položku převést následujícími způsoby:

  • Dvojklikem na položku
  • Označte zatěžovací stav nebo kombinaci. Se stisknutou klávesou Ctrl lze vybrat několik položek. Poté klikněte na tlačítko Addony .

Pokud byla vybraná zatížení úspěšně vypočítána, zobrazí se ve vybrané kategorii výsledků pouze jejich výsledky.

Informace

Velikost tiskového výstupu můžete výrazně omezit tím, že vyberete pouze výsledky nezbytné pro dokumentaci.

Zobrazit

Položky v záložce Zobrazit jsou k dispozici, pokud jste pro určitou kategorii v sekci 'Možnosti' deaktivovali 'Filtry pro výsledky z aktuální sady tabulek'.

V sekcích 'Hodnoty' a 'Max./min. hodnoty obálky' můžete podrobně nastavit výstup výsledků pro zatěžovací stavy a kombinace nebo návrhové situace. Příslušné řádky a sloupce tabulky se v dokumentu zobrazí nebo skryjí.

Zaškrtávací políčko 'Podle kritérií' umožňuje zobrazit v tiskovém protokolu určité hodnoty výsledků. Kritéria pro zobrazení výsledků lze definovat v samostatných záložkách (viz sekce Kritéria).

Kritéria - hodnoty | Kritéria - max./min. hodnoty obálky

Záložky Kritéria - hodnoty a Kritéria - max./min. hodnoty obálky jsou k dispozici, pokud v záložce 'Zobrazit' zaškrtneme políčko 'Podle kritéria' pro hodnoty nebo pro obálku výsledků. Zde je možné popsat uživatelsky definované podmínky, které musí splnit výsledky zatěžovacích stavů a kombinací nebo návrhových situací, aby se mohly objevit v tiskovém protokolu.

Ve druhém sloupci vyberte typ výsledku. V následujících dvou sloupcích zadejte, jaké kritérium se má použít. K dispozici jsou následující podmínky:

  • Je rovno
  • Není rovno
  • Větší než
  • Větší nebo rovno než
  • Menší než
  • Menší nebo rovno než

Pro zadání dalšího kritéria je třeba v posledním sloupci vybrat položku 'nebo' (jedno splněné kritérium je postačující) nebo 'a' (všechna kritéria musí být splněna). Poté zadejte další podmínku v novém řádku.

Tlačítka

Tlačítka v dolní části dialogu 'Správce tiskových protokolů' mají následující funkce:

Předloha protokolu Otevře dialog Šablony tiskového protokolu pro import šablony
Uložit jako šablonu Otevře dialog Šablony tiskového protokolu pro uložení aktuálního nastavení jako šablony
Nastavení tiskárny Otevře dialog Nastavení tiskárny a stránek pro nastavení tiskárny
Nastavení jazyka Otevře dialog  Vybrat jazyk pro nastavení jazyka tiskového protokolu
Tisk Odešle vybraný protokol do tiskárny
Uložit a zobrazit Zavře dialog a vytvoří náhled vybraného tiskového protokolu
OK Ukončí dialog bez zobrazení tiskového protokolu
Storno Ukončí dialog bez uložení provedených změn
Použít Uloží změny, aniž by se zavřel dialog nebo zobrazil tiskový protokol

Nadřazená kapitola