1097x
002891
2022-05-12

Initial State

The initial state of the soil is analyzed and determined in RFEM 6 using a load case that contains the loads acting before the construction (for example, only the self-weight of the soil under gravity). The following section shows and explains the entries for creating and using the initial state.

Definition of Load Case to Form Initial State

For permanent loads from the soil self-weight, the “Permanent/Soil” action category is available in the Geotechnical Analysis add-on. If this category is selected in a load case, the self-weight that is activated only affects the weight of the soil solids of the global model. Such a load case can be used to determine the primary stress state. The setting of the “Permanent/Soil” action category and the resulting restriction of the self-weight to soil solids can be seen in the following image.

Option A – Manual Specification in Load Combination

This load case can be specified as the initial state for all other load cases and load combinations. This means that each node of the structure has the stress and strain from the initial state at the start of the actual analysis. The setting for the initial state in the Load Combination dialog box is shown in the image below and highlighted in color.

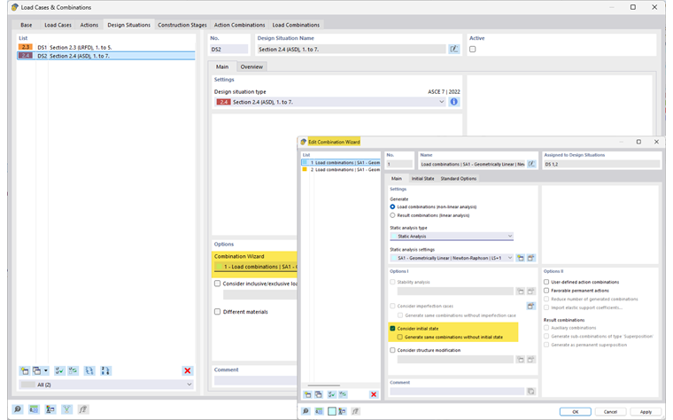
Option B – Automated Input Using Combination Wizard

When using a combination wizard to generate load combinations, the initial state can be set in the combination wizard and entered into the load combinations during the generation process.
The following image shows the input dialog box for the combination wizard with the setting highlighted for the initial state.

The initial state entered by the combination wizard can be edited without any problems after generation.

Type of Initial State

In RFEM 6, various types are available for initial states. You can open the type setting by clicking the icon to the right of the load case selection, as shown in the image below. In geotechnical engineering, use the “Final state” type to determine the initial state. This includes all stresses and strains for the structure resulting from the selected load case.

Further information on the available types can be found in the manual of the main program.

Resetting Deformations

The nodal displacements of the initial state can be reset before a further FE calculation. This is required in order to consider the primary stress state, for example.

Info

The manual is in preparation. More content will follow soon.