3465x
000210
2023-07-31

Creating a Printout Report

To create a new printout report, click the New Printout Report button on the toolbar.

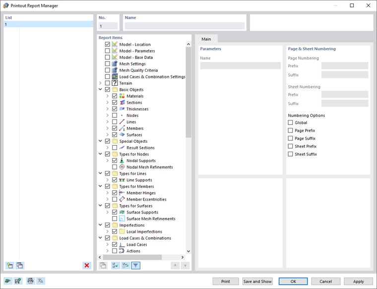
The 'Printout Report Manager' dialog box appears.

Template no. 1 is preset. It includes the input data and selected results. To create the preview of this document, click Save and Show.

Parent Chapter