4148x
000161
2023-05-24

Materials

On the Insert menu, select Basic Objects, point to Materials and then click Dialog Box.

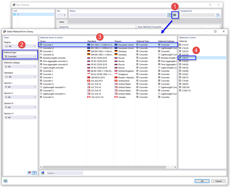
The 'New Material' dialog box appears. To define the concrete material, click the Library button in the 'Name' area (1). Another dialog box opens.

In the 'Filter' area, select the Concrete material type from the list (2).

Set the European standard EN 1992-1-1 for ordinary concrete (3). Then select C30/37 in the right column (4) and click OK.

To continue with the steel material, click the New button in the bottom-left corner of the dialog box.

Click the Library button once again to open the library.

In the 'Filter' area, select the European Union region and the Steel material type from the lists (1).

Enter 235 in the 'Search' box at the bottom (2). Then set EN 1993-1-1 (3) and select S235 in the right column (4). Click OK to import the material.

Click OK to save the data.