2685x
000198
2023-07-28

Load Combinations

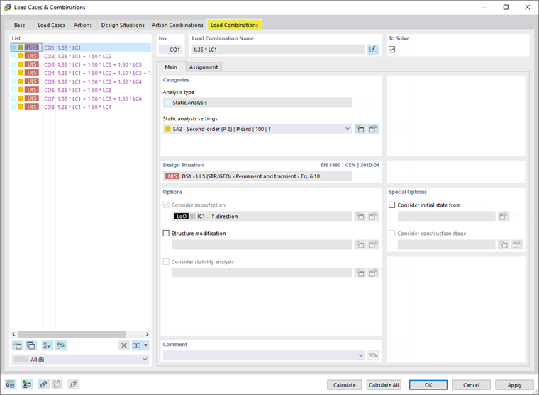
Select the Load Combinations tab. By doing so, eight load combinations are created.

LC1 appears in every load combination. In CO2 through CO8, the load cases of the live loads are included in varying configurations.

Every load combination is to be analyzed according to the second-order theory ('SA2' in the 'Categories' area) with consideration of imperfections ('IC1' in the 'Options' area). Click OK to close the dialog box.

You can then check the load combinations in the Load Cases & Combinations folder of the navigator.

Parent Chapter