1048x
000455
2024-02-22

Materiali

Tutti i materiali disponibili nel modello sono elencati di nuovo nei dati di input dell'add -on di verifica.

Materiali validi

Il colore del carattere dei materiali fornisce le informazioni sull'utilizzo e la validità del materiale nell'add-on di verifica selezionato:

  • Blu = materiale non utilizzato nell'intero modello
  • Rosso = materiale non adatto per la verifica nell'add-on attivo
  • Grigio = materiale non utilizzato per gli oggetti selezionati per il progetto
  • Nero = l'oggetto con questo materiale è selezionato per la verifica nell'add-on attivo

In Verifica legno, sono consentiti solo i materiali del tipo Legno , altrimenti non tutte le proprietà necessarie per la verifica sono definite (vedi Capitolo -6/000034 Materiali del manuale RFEM).

Indipendentemente dalla selezione nella casella di controllo "Da verificare", gli oggetti con materiali non validi non sono considerati nella verifica (una classificazione automatica in "Non valido/Disattivato").

Rimozione di materiali dalla verifica

Per tutti i materiali validi, è possibile disattivare tutti gli oggetti con questo materiale deselezionando la casella di controllo "Alla verifica". Pertanto, questi oggetti vengono assegnati alla colonna "Non valido/Disattivati" e rimossi dal progetto (vedi Oggetti da verificare).

Regolazione delle proprietà del materiale

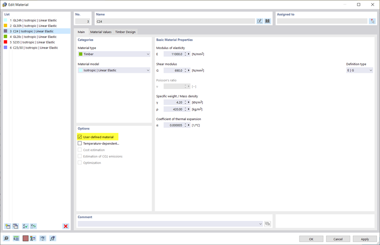
Le proprietà del materiale possono essere modificate nella finestra di dialogo di modifica per il materiale. I valori modificati sono considerati nella verifica legno. Fare doppio clic su una riga o fare clic sul pulsante Apri finestra di dialogo Modifica per andare direttamente alla finestra di dialogo di modifica del materiale.

Nella scheda Principale , attivare l'opzione "Materiale definito dall'utente" per modificare le proprietà del materiale per la verifica legno. Ad esempio, è possibile regolare le rigidezze e le resistenze del materiale nella scheda Valori del materiale. I coefficienti parziali di sicurezza e altri fattori rilevanti per la progettazione per il materiale secondo la rispettiva norma di progettazione sono definiti anche nella scheda Verifica legno.

Opzioni

La colonna "Opzioni" della tabella include le icone per varie impostazioni esistenti o valori modificati, in modo da poter ottenere rapidamente una panoramica e, ad esempio, identificare i materiali modificati.

Capitolo principale