Community
    Bei Ihrem Konto anmelden

    Registrieren Sie sich für das Dlubal-Extranet, um die Software optimal zu nutzen und exklusiven Zugang zu Ihren persönlichen Daten zu erhalten.

    Konto erstellen
    Mit der Anmeldung erklären Sie sich mit den Nutzungs- und Kaufbestimmungen von Dlubal einverstanden. Bitte beachten Sie unsere Datenschutzerklärung und unseren Cookie-Hinweis.
    0
    Webshop
    Vertriebsteam kontaktieren
    Sprache
    • Deutsch
    • English
    • Français
    • Español
    • Português
    • Italiano
    • Česky
    • Polski
    • Pусский
    • 中文(简体)
    • Branchen
      • Stahlbetonbau
      • Spannbetonbau
      • Stahlbau
      • Holzbau
      • Mauerwerksbau
      • Aluminium- und Leichtbau
      • Gebäude
      • Industriebauten und Anlagenbau
      • Rohrleitungen
      • Brückenbau
      • Krane und Kranbahnen
      • Türme und Masten
      • Glasbau
      • Membranbau und Textilbau
      • Seil- und Seilnetzstrukturen
      • Laminat- und Sandwichtragwerke
      • Fliegende Bauten
      • Gerüst- und Regalbau
      • Offshore-Strukturen
      • Silos und Speicherbehälter
      • Erneuerbare-Energien-Anlagen
      • Solaranlagen & Montagesysteme
      • Schiffbau und Schwimmkörper
      • Fördertechnik
      • Bohrtechnik
      • Schwimmbäder, Spaßbäder und Freibäder
      • Containerbau
      • Bohrpfahlgründungen
      • Treppenkonstruktionen
      • Kraftwerksanlagen
      • Stahlwasserbau
      • Maschinenbau
      • Pneumatische Tragwerke
      Anwendungsbereiche
      • Tragwerksplanung
      • Finite-Elemente-Berechnungen (FEM)
      • Windsimulation & Windlastgenerierung
      • Spannungsberechnungen
      • Nichtlineare Berechnungen
      • Stabilitätsanalysen
      • Nichtlineare Beulanalysen
      • Wölbkrafttorsionsanalysen
      • Dynamische und seismische Analysen
      • Nichtlineare Dynamik
      • Pushover-Analysen
      • Formfindung und Zuschnitt
      • Stahlanschlüsse
      • BIM-orientierte Planung
      • Kaltgeformte Profile
      • Boden-Bauwerk-Interaktion
      • Fassadenstatik
      • Fundamente und Grundbau
      • Bauzustände
      • Brandschutz
      Normen
      • Eurocodes (EC)
      • Deutsche Normen (DIN)
      • Britische Normen (BS EN, BS)
      • Italienische Normen (NTC)
      • US-Normen
      • Kanadische Normen (CSA)
      • Australische Normen (AS)
      • Schweizer Normen (SIA)
      • Chinesische Normen (GB, HK)
      • Indische Normen (IS)
      • Mexikanische Normen (RCDF, CFE Sismo 15)
      • Russische Normen (SP)
      • Südafrikanische Normen (SANS)
      • Brasilianische Normen (NBR)
      Online-Dienste
      • Symbol für das Geo-Zonen-Tool im oberen Menü Schneelastzonen, Windzonen und Erdbebenzonen
      • Symbol für Cloud-Berechnung Cloud-Berechnungen
      • Symbol für Statik-Wiki Statik-Wiki
      • Symbol für Querschnittswerte von Stahl- und Holzprofilen Querschnittswerte von Stahlprofilen und Querschnitten
      Tragwerksplanung für Solaranlagen

      Dlubal Software unterstützt Sie bei der Erstellung und Überprüfung beliebiger Solar-Montagesysteme. Arbeiten Sie effizient mit Stahl-, Aluminium- und Betonkonstruktionen in einer einzigen Umgebung.

      Tools erkunden
      Solaranlagen Solaranlagen | Mobile Version
      Dlubal API

      Der neue Dlubal API-Dienst (gRPC) bietet Ihnen eine flexible Schnittstelle zur Statiksoftware auf Basis von Python und C# mit direktem Zugriff auf die gesamte Dlubal-Produktpalette.

      Einstieg mit API
      Hintergrund für die Hauptmenü-Banner-API Hintergrund für die Hauptmenü-Banner-API
    • Symbol für RFEM 6, eine Softwareanwendung zur Finite-Elemente-Analyse. RFEM 6 Die einzige FEA-Software, die Sie für Ihre Projekte brauchen

      RFEM 6 bildet die Basis der modularen Programmfamilie und dient zur Definition von Strukturen, Materialien und Einwirkungen für Platten-, Scheiben-, Schalen- und Stabtragwerke sowie für Volumen- und Kontaktelemente.

      Weitere Infos
      Add-On-Schaltersymbol Add-Ons
      • Zusätzliche Analysen
      • Dynamische Analysen
      • Sonderlösungen
      • Bemessung
      • Anschlüsse
      RSTAB 9-Symbol ohne Ränder RSTAB 9 Das ikonische Stabwerksprogramm

      Mit RSTAB 9 steht dem anspruchsvollen Tragwerksplaner eine 3D-Stabwerkssoftware zur Verfügung, die den Anforderungen im modernen Ingenieurbau gerecht wird und die den aktuellen Stand der Technik widerspiegelt.

      Weitere Infos
      Add-On-Schaltersymbol Add-Ons
      • Zusätzliche Analysen
      • Dynamische Analysen
      • Sonderlösungen
      • Bemessung
      RSECTION 1-Symbol ohne Ränder RSECTION 1 Benutzerdefinierte Querschnittsberechnungen

      RSECTION unterstützt Tragwerksplaner, indem es Profilkennwerte für unterschiedlichste Querschnitte ermittelt und eine anschließende Spannungsanalyse ermöglicht.

      Weitere Infos
      RWIND 3-Symbol ohne Ränder RWIND 3 CFD-Software für digitale Windkanäle

      RWIND 3 ist ein digitaler Windkanal zur Simulation von Windströmungen um beliebige Gebäudegeometrien und zur Berechnung der Windlasten auf deren Oberflächen.

      Weitere Infos
      API-Symbol Dlubal API Ihr Tor zur parametrischen Modellierung und Automatisierung

      Der neue Dlubal API-Service (gRPC) bietet Ihnen eine flexible Schnittstelle zur Statiksoftware auf Basis von Python und C#, mit direktem Zugriff auf die gesamte Dlubal-Produktpalette. Profitieren Sie von einer nahtlosen und leistungsstarken Integration in Ihre Dlubal-Software – ideal für parametrische Modellierung und komplexe Optimierungsaufgaben.

      API entdecken
      API-Dokumentation API Dokumentation
      • Index
      • Erste Schritte
      • Anwendungen
      • Modellobjekte
      • Abos & Preise
      • Beispiele
      FEM für Stahlverbindungen

      Entwerfen und analysieren Sie Stahlverbindungen mit CBFEM gemäß EN 1993-1-8 und AISC 360, vollständig integriert in RFEM 6 für schnellere und genauere Arbeitsabläufe in der Tragwerksplanung.

      Mehr erfahren
      Stahlverbindungen Stahlverbindungen
      Geo-Zonen-Tool

      Der Dlubal-Online-Dienst stellt Zonenpläne für die schnelle Ermittlung von Schneelasten, Windgeschwindigkeiten und seismischen Daten bereit.

      Lastzonen prüfen
      Geo-Zonen-Tool mit visueller Darstellung von Schnee-, Wind- und Erdbebenkarten mit Illustrationen für Umweltlastbewertungen. Illustration von Schnee-, Wind- und seismischen Geo-Zonen-Karten in einer mobilen Version, die verschiedene Regionen und Daten zeigt.
      Überholte Produkte
    • Support
      • Häufig gestellte Fragen (FAQs)
      • Knowledge Base
      • Produkt-Features
      • Lizenzierung
      • Individuelle Frage stellen
      • Unser Team für den Support
      • Gewünschte Funktion oder Idee einreichen
      • Problemlösungen zur Lizenzierung & Autorisierung
      • Problem oder Fehler melden
      • Programmaktualisierungen
      • Programmprobleme
      • Formeln | Mathematik macht Spaß!
      Schulungen
      • Erste Schritte mit RFEM
      • Erste Schritte mit RSTAB
      • Online Schulungen
      • Ausbildung in Dlubal
      • Individualschulungen
      • Videos
      • E-Learning-Videos
      • Webinare - online informieren und lernen
      • Online Kurse
      Service
      • Kostenloser Support / Service
      • Extranet | Mein Konto
      • Projektsupport
      • Servicevertrag
      • Geo-Zonen-Tool für Lastermittlung
      • Updates und Upgrades
      • Ältere Programmversionen
      Verkauf
      • Webshop
      • Unser Team für den Verkauf
      • Vertriebsteam kontaktieren
      • Online-Produktdemo vereinbaren
      • Warum Dlubal software
      KI Support Assistentin
      • Mia – Ihre KI-Assistentin rund um die Uhr
      • Entdecken Sie Ihre persönliche KI-Assistentin
      Kostenloser Support und Service

      Brauchen Sie Hilfe? Nutzen Sie unsere kostenlosen Support-Optionen, darunter KI-Unterstützung rund um die Uhr, E-Mail-Support und Webinare.

      Mehr erfahren
      Kostenloser Support und Service Kostenloser Support und Service
      Schnell Antworten finden

      Finden Sie schnelle Antworten auf häufig gestellte Fragen zu Dlubal Software. Durchsuchen oder filtern Sie Hunderte von FAQs, um Probleme im Handumdrehen zu lösen.

      FAQ anzeigen
      Häufig gestellte Fragen (FAQ) FAQ | Mobile Version
    • Neuigkeiten
      • Aktuelle Nachrichten
      • Neue Produkt-Features
      • Newsletter abonnieren
      • Neue Programme
      • Dlubal Blog
      Schulungen
      • Online-Schulungen
      • Individualschulungen
      Events
      • Veranstaltungsübersicht
      • Messen/Seminare
      • Webinare
      Meistern Sie das Ingenieurwesen mit Webinaren

      Schließen Sie sich Branchenführern an und entdecken Sie Lösungen im Bereich Tragwerksplanung und Software. Erweitern Sie Ihre Kenntnisse mit unseren Live-Veranstaltungen!

      Nächste Webinare anzeigen
      3D FEA Software RFEM 6 | First Steps Banner-Bild in Menü | News-Webinare | Mobile Version
      Entfesseln Sie die Kraft der Innovation

      Entdecken Sie innovative Tools und Verbesserungen, die Ihren technischen Arbeitsablauf optimieren.

      Neue Features entdecken
      Neue Features entdecken Menü-Bannerbild | News_ProductFeatures | Mobile Version
    • Vollversion herunterladen

      Möchtest du die Leistungsfähigkeit der Dlubal Software Programme ausprobieren? Du hast die Möglichkeit! Mit der kostenlosen 90-Tage-Vollversion kannst du alle unsere Programme vollständig testen.

      Jetzt Testversion starten
      Dlubal Gratisbereich

      Im Dlubal-Gratisbereich erhältst du Zugang zu Webinaren, Artikeln und Testmöglichkeiten der Software – alles kostenfrei und übersichtlich an einem Ort vereint.

      Weitere Infos
      Beispiele
      • Statikmodelle zum Herunterladen
      • Statikmodell einreichen
      • Einführungs- und Übungsbeispiele
      • Verifikationsbeispiele
      • Bilderübersicht
      Dokumente
      • Online-Handbücher
      • Handbücher
      • Prospekte, Broschüren und Zertifikate
      Referenzen
      • Kundenprojekte
      • Warum Kundenprojekt einreichen?
      • Wie Kundenprojekt einreichen?
      • Kundenprojekt einreichen
      Kostenlose Modelle zum Download

      Entdecken Sie Tausende gebrauchsfertige Strukturmodelle. Um Ihren Bemessungsprozess zu beschleunigen, können Sie diese herunterladen, anpassen und als Vorlagen verwenden.

      Modelle entdecken
      Statikmodelle zum Herunterladen Kostenlose Modelle zum Download - Mobile Version
      Kostenfreie Zone von Dlubal Software

      Sie können sich jederzeit fachkundig helfen lassen. Als Benutzer von Service Contract Pro profitieren Sie von kostenloser KI-Unterstützung, E-Mail-Support, Live-Webinaren und Premium-Diensten.

      Support erhalten
      Kostenloser Support & Service Kostenloser Support & Service | Mobile Version
    • E-Learning
      • RFEM 6 für Einsteiger
      • RFEM 6 für Studenten
      • Programmieren mit RFEM 6 und Python
      • RFEM 6 mit Rhino & Grasshopper
      • RFEM 5 für Einsteiger
      • Modellieren mit RFEM 5
      • Statik-Lernvideos für Studenten
      • Schnelle Tutorials für die Dlubal-Programme
      • Die besten Tipps und Tricks in RFEM
      • Aufzeichnungnen zu Dlubal-Online-Schulungen
      • Aufgezeichnete Dlubal-Webinare
      Studenten und Schulen
      • Statiksoftware für Studenten kostenlos
      • Kostenlose Studentenversion anfordern bzw. verlängern
      • Antrag auf kostenlose Version für Lehrkräfte
      • Abschlussarbeit einreichen
      • Warum Abschlussarbeit einreichen?
      • Abschlussarbeiten mit Dlubal-Statiksoftware
      • Statiksoftware für Hochschulen kostenlos
      • Schulpaket anfordern
      • Gratis-Einführungsschulung für Hochschulen
      • Schulungstermin anfordern
      Knowledge Platform
      • Erste Schritte mit RFEM
      • Videos
      • Online-Handbücher
      • Statik-Wiki
      • Knowledge Base
      • Häufig gestellte Fragen (FAQs)
      Infotainment
      • Podcast
      • Dlubal Blog
      • Einführung in die Tragwerksplanung
      Erste Schritte mit RFEM 6

      Machen Sie Ihre ersten Schritte mit RFEM 6 und entdecken Sie, wie schnell Sie Modelle erstellen und Berechnungen durchführen können. Passen Sie das Programm mit Add-Ons an, um noch mehr Funktionen zu nutzen.

      Erste Schritte
      3D FEA Software RFEM 6 | First Steps Banner-Bild in Menü | News-Webinare | Mobile Version
      Statiksoftware für Studenten gratis

      Tausende Studenten weltweit profitieren bereits von Dlubal Software. Genießen Sie während Ihres gesamten Studiums kostenlosen Zugang, Schulungen und kompetenten Support.

      Kostenlose Lizenz erhalten
      Statiksoftware für Studenten gratis Statiksoftware für Studenten gratis
    • Über uns
      • Historie und Zahlen
      • Firmenphilosophie
      • Warum Dlubal Software?
      • Produktvergleich
      • Qualitätspolitik
      • Unser Team
      Kontakt
      • Dlubal-Standorte weltweit
      • Autorisierte Dlubal-Reseller
      Referenzen
      • Kundenrezensionen
      • Kundenprojekte
      • Erfolgsgeschichten
      • Warum Kundenprojekt einreichen?
      • Verifikationsbeispiele
      • Ihre Rezension
      • Beteiligung an Forschungsprojekten
      Unsere Kunden

      Wir präsentieren unsere Kunden, die ihre Projekte mit Dlubal Software realisieren. Erfahren Sie, wie unsere Kunden weltweit innovative Lösungen im Bauwesen und Ingenieurwesen mithilfe fortschrittlicher Werkzeuge für statische und dynamische Analysen umsetzen.

      Unsere Kunden ansehen
      Gemeinsam Erfolg schaffen

      Entdecken Sie, wie führende Ingenieure weltweit auf unsere Lösungen vertrauen, um ihre Projekte gemeinsam mit uns voranzubringen.

      Unsere Kunden
      Unsere Kunden Menü-Bannerbild | Company_OurCustomers_Mobile
      Treffen Sie die Experten

      Unsere engagierten Ingenieure stehen Ihnen jederzeit und überall bei der Modellierung, Bemessung und bei technischen Herausforderungen zur Seite.

      Mit dem Support in Verbindung treten
      Unser Team Menü-Bannerbild | Unternehmen_Über-uns | Mobile Version
    • Karriere
      • Jobs
      • Teams
      • Mitarbeiter-Blog
      • Einblicke
      Jobs
      • Alle Offene Stellen
      • Produktentwicklung
      • Kundensupport
      • Vertrieb
      • Marketing
      • Softwareentwicklung
      • Administration
      • Praktikanten
      • Andere
      Teams
      • Produktentwicklung
      • Kundenservice
      • Vertrieb
      • Marketing
      • Softwareentwicklung
      • Administration
      Warum zu Dlubal?
      • Unternehmenskultur
      • Mitarbeitervorteile
      Gestalten Sie Ihre Zukunft mit uns

      Entdecken Sie, wie unser Team die Zukunft des Ingenieurwesens gestaltet. Erleben Sie Innovation, Wachstum und spannende Herausforderungen.

      Karriere bei Dlubal Menü-Bannerbild | Karriere bei Dlubal - Mobilversion
      Finden Sie Ihren Traumjob

      Werden Sie Teil eines weltweit führenden Anbieters von Ingenieursoftware und bringen Sie Ihre Karriere auf ein neues Niveau.

      Offene Stellen entdecken
      Alle offenen Stellen Menü-Bannerbild | Offene Stellen - Mobilversion
    • Webshop
    Hauptprodukte
    Symbol für RFEM 6, eine Softwareanwendung zur Finite-Elemente-Analyse.
    RFEM 6
    RSTAB 9-Symbol ohne Ränder
    RSTAB 9
    RWIND 3-Symbol ohne Ränder
    RWIND 3
    RSECTION 1-Symbol ohne Ränder
    RSECTION
    Online-Dienste
    Symbol für Geo-Zonen-Tool
    Geo-Zonen-Tool
    Querschnittswerte
    Querschnittswerte
    API-Symbol
    API
    Symbol für Cloud-Berechnung
    Cloud-Berechnung
    Herunterladbare Modelle
    Herunterladbare Modelle
    Symbol für Dlubal Community
    Dlubal Community
    Symbol für Knowledge Base-Artikel
    Knowledge Base
    Online-Webinare
    Webinare
    Bei Ihrem Konto anmelden

    Registrieren Sie sich für das Dlubal-Extranet, um die Software optimal zu nutzen und exklusiven Zugang zu Ihren persönlichen Daten zu erhalten.

    Anmelden Konto erstellen
    90 Tage kostenlos testen
    Bei Ihrem Konto anmelden

    Registrieren Sie sich für das Dlubal-Extranet, um die Software optimal zu nutzen und exklusiven Zugang zu Ihren persönlichen Daten zu erhalten.

    Anmelden Konto erstellen
    • Produkte
    • Stabwerksanalyse
    • RSTAB 9
    • Was ist RSTAB?
    RSTAB 9-Symbol | Dlubal Software RSTAB 9
    Online-Handbücher
    • Handbuch RSTAB 9
    • RFEM 6 / RSTAB 9 | Erste Schritte
    }
    calculator icon
    Preise
    RSTAB 9 – Stabwerke
    • Hauptprogramm
    • Stabwerksanalyse

    RSTAB 9 – Stabwerke

    Nutzen Sie die erfolgreiche Stabwerk-Software RSTAB für die Berechnung von 2D- oder 3D-Stabwerken aus Stahl, Beton, Holz, Aluminium oder anderen Materialien.

    Mit RSTAB definieren Sie einfach und schnell das Tragwerksmodell und berechnen dann die Schnittgrößen, Verformungen und Lagerreaktionen. Für die Bemessungen stehen Ihnen Add-Ons zur Seite, mit denen Sie die material- und normspezifischen Gegebenheiten berücksichtigen können.

    Jetzt 90 Tage testen
    RSTAB 9 | Stabwerk-Software © Rümmele Bauingenieur GmbH | www.ruemmelefacades.com
    Subnavigation
    01
    Was ist RSTAB?
    02
    Features
    03
    Oberfläche
    04
    Modellierung
    05
    Lasten und Kombinationen
    06
    Berechnung und Ergebnisausgabe
    07
    Schnittstellen
    08
    Dlubal Center
    09
    Erste Schritte
    RSTAB 9-Symbol ohne Ränder

    Leistungsstark und einfach zu bedienen

    Suchen Sie noch nach einem geeigneten Statik-Programm? Sie als Tragwerksplaner haben natürlich gewisse Ansprüche. RSTAB 9 steht Ihnen als eine 3D-Stabwerkssoftware zur Verfügung, die den Anforderungen im modernen Ingenieurbau gerecht wird und den aktuellen Stand der Technik widerspiegelt.

    Wählen Sie das etablierte Dlubal-Programm RSTAB 9, um Ihre Arbeit mit Tragwerken zu erleichtern. Es erlaubt Ihnen durch seine ausgeklügelte Eingabetechnik die intuitive Modellierung von einfachen und komplexen Tragwerken. RSTAB 9 bildet die Basis eines modularen Softwarekonzepts. Sein leistungsfähiger Rechenkern ermöglicht Ihnen die lineare und nichtlineare Berechnung von Schnittgrößen, Verformungen und Lagerreaktionen.

    Durch die direkt im Programm integrierten Add-Ons können Sie schnell und effizient weitere Analysen und Bemessungen nach verschiedenen Normen durchführen, zum Beispiel im Stahlbeton-, Stahl- und Holzbau. Schnüren Sie ein Programmpaket, das genau auf Ihre individuellen Anforderungen und Projekte abgestimmt ist. Eine spätere Aufrüstung bleibt jederzeit möglich.

    Lassen Sie sich von RSTAB 9 begeistern!

    • Sehen Sie, was neu in RSTAB ist
    • Hardware- und Systemvoraussetzungen
    Statische Simulation der Freilichtbühne Sömmersdorf mit stützenfreiem Dach in RSTAB
    Video: Einführung in RSTAB 9
    Stahl-Antennenmast im Windtunnel-Layout, erstellt in RSTAB 9
    Die Erstellung eines Windtunnels in RSTAB 9
    Holzhausmodell mit globalen Deformationen im RSTAB-Modell
    Die Darstellung der Ergebnisse
    RFEM GUI zeigt Hallenmodell | Einfache Erstellung von Ansichten und Sichtbarkeiten
    Einfache Erstellung von Ansichten und Sichtbarkeiten
    Statische Simulation der Freilichtbühne Sömmersdorf mit stützenfreiem Dach in RSTAB Video: Einführung in RSTAB 9
    Stahl-Antennenmast im Windtunnel-Layout, erstellt in RSTAB 9 Die Erstellung eines Windtunnels in RSTAB 9
    Holzhausmodell mit globalen Deformationen im RSTAB-Modell Die Darstellung der Ergebnisse
    RFEM GUI zeigt Hallenmodell | Einfache Erstellung von Ansichten und Sichtbarkeiten Einfache Erstellung von Ansichten und Sichtbarkeiten
    Video: Einführung in RSTAB 9

    Hauptmerkmale von RSTAB 9

    Integration sämtlicher Add-Ons Skript-Manager Verbessertes Ausdruckprotokoll Stab- und Stabsatzrepräsentanten Ausgabe Nachweisformeln Alle Features
    Geodätisches Kuppelmodell mit dreieckigen Unterteilungen, analysiert mit RSTAB zur statischen Bewertung.

    Vorteile von RSTAB 9

    • Über 100 000 Anwender in 95 Ländern
    • Ein Softwarepaket für alle Anwendungsgebiete
    • Kostenloser Support von erfahrenen Ingenieuren
    • Kurze Einarbeitung und intuitives Arbeiten
    • Exzellentes Preis-/Leistungsverhältnis
    • Flexibles, nach Bedarf erweiterbares, Modulkonzept
    • Skalierbares Lizenzsystem mit Einzelplatz- und Netzwerklizenzen
    • Bei vielen bekannten Projekten bewährte Software

    Realisiert mit RSTAB 9

    RFEM Modell (© WIEHAG)
    • 3D-Viewer
    • 3D Viewer | Babylon
    • Virtuelle Realität

    Aussichtsturm in Avondale Forest

    Der Baumturm ermöglicht seit Juli 2022 einen 360-Grad-Blick über den “Avondale Forest Park” in Irland. Gleichzeitig wurde hier der erste Baumwipfelpfad des Landes angelegt, welcher durch den irischen Präsidenten Micheal D. Higgins eröffnet wurde.

    Biokraftwerk Schilling in Schwendi
    • 3D-Viewer
    • 3D Viewer | Babylon
    • Virtuelle Realität

    Biokraftwerk Schilling in Schwendi

    Im schwäbischen Schwendi steht eines der modernsten Kraftwerke zur Erzeugung von Energie aus nachwachsenden Rohstoffen. Nach einem Entwurf des Mailander Architekten Matteo Thun entstand ein architektonisch anspruchsvolles Bauwerk aus Stahlbeton, Stahl und Holz.

    Schaugewächshaus Botanischer Garten Köln

    Schaugewächshaus Botanischer Garten Köln

    In Köln bereichern in Zukunft ein neu gebautes Schaugewächshaus und eine Orangerie den botanischen Garten „Flora“.

    3D-Modell des Pavillons in RSTAB (© Blumer-Lehmann AG)
    • 3D-Viewer
    • 3D Viewer | Babylon
    • Virtuelle Realität

    Pavillonprojekt "Into the woods", Dänemark

    Im Jahr 2021 wurde im Garten der Schweizer Botschaft in Kopenhagen, Dänemark, der hölzerne Pavillon "Into the woods" errichtet. Er entstand anlässlich des jährlich stattfindenden Festivals "3 Days of Design".

    Mehr Kundenprojekte
    Dieses RSTAB-Modell zeigt ein U-förmiges Schaugewächshaus mit drei miteinander verbundenen bogenförmigen Abschnitten.
    Grafischer Arbeitsbereich

    Der grafische Arbeitsbereich bildet den zentralen Teil der Benutzeroberfläche. In diesem Bereich erstellen Sie das Modell, definieren Lasten und werten Ergebnisse aus. Durch Anklicken oder Drehen des Würfels (linke Maustaste gedrückt halten und Mauszeiger bewegen) steuern Sie intuitiv die Ansicht. Alternativ können Sie die Ansicht auch direkt über die Mausfunktionen anpassen.

    Navigator

    Der Navigator verwaltet die Modelldaten übersichtlich in einer Baumstruktur. Am unteren Rand befinden sich drei Reiter (nach der Berechnung vier), mit denen Sie bequem zwischen den Bereichen Daten, Anzeige, Ansichten und Ergebnisse wechseln können.

    Tabellen

    In den Tabellen werden die Daten übersichtlich in Form einer Tabellenkalkulation verwaltet. Über die Listen der Hauptkategorien und deren zugehörige Unterkategorien können Sie gezielt eine bestimmte Tabelle auswählen.

    Steuerpanel

    Im Steuerpanel befindet sich eine Legende, die die Orientierung innerhalb der Modellergebnisse erleichtert. Zusätzlich bietet das Steuerpanel grundlegende Steuerelemente, mit denen Sie die Darstellung der Ergebnisse individuell anpassen und optimieren können.

    Moderne Benutzeroberfläche

    Die Dlubal-Programme zeichnen sich durch ihre benutzerfreundliche und einfach zu erlernende Bedienoberfläche aus – dies gilt insbesondere auch für RSTAB 9. Sie erstellen und bearbeiten Ihre Struktur komfortabel in einer CAD-ähnlichen Umgebung oder mithilfe übersichtlicher Tabellen.

    Über die rechte Maustaste öffnen Sie Kontextmenüs direkt an Grafik- oder Navigatorobjekten und können diese schnell erstellen oder bearbeiten. Die intuitive Oberfläche ermöglicht Ihnen eine zügige Definition von Struktur- und Belastungsobjekten sowie deren einfache Anpassung.

    Weitere Highlights der Programmoberfläche sind beispielsweise:

    • Mehrsprachige Programmbedienung
    • Fotorealistisches Rendering
    • Anzeigeeigenschaften
    • Ein- und Ausblenden von Objekten
    Mehr zur Oberfläche

    Leistungsstarke Berechnungssoftware

    RSTAB ist eine sehr leistungsstarke Berechnungssoftware, da sie es dem Planer ermöglicht, jede Art von Tragwerk auf eine sehr akademische Weise akribisch zu modellieren, dabei jedoch einfach und praktikabel zu handhaben ist, wie es der Beruf erfordert. So erhält man ohne viele Eingabeschwierigkeiten ein sehr realistisches Analysemodell.

    Seit vielen Jahren zufrieden

    Seit vielen Jahren arbeite ich mit Programmen aus Ihrem Hause mit Pausen bis zu einem Jahr. Den Fortschritt Ihrer Software konnte ich gut ,mitplotten'. Es ist immer wieder erfreulich, wie schnell man nach einer langen Pause in der Materie ist. Aktuell mache ich Detailuntersuchungen mit RFEM, wobei ich hier ein Gesamtmodell von RSTAB in RFEM eingeladen habe und darauf aufbaue.

    • Einladung zu einer Online-Demonstration des Produkts mit Fokus auf die erweiterten Softwarefunktionen
      Online-Produktdemo vereinbaren

      Erleben Sie Dlubal live und vereinbaren Sie eine Online-Produktdemo!

    • Werbebanner mit der Aufforderung, sich für einen kostenlosen 90-Tage-Test der Produkte von Dlubal Software anzumelden.
      Vollversion 90 Tage lang kostenfrei testen

      Der effektivste Weg, Dlubal-Software kennenzulernen, ist, sie selbst auszuprobieren.

    • Wenden Sie sich an unser Vertriebsteam, um fachkundige Unterstützung für fortgeschrittene Softwarelösungen zu erhalten.
      Vertriebsteam kontaktieren

      Wir sind für Sie da!

    Schnelle und intuitive Modellierung

    Wählen Sie aus nützlichen Hilfsfunktionen und Tools, welche Ihnen die Modellierung erleichtern. Dadurch fällt Ihnen die Generierung von zum Beispiel Schnee- und Windlasten wesentlich leichter. Stab- und Gelenknichtlinearitäten (Fließen, Reißen, Schlupf usw.) können Sie ebenso berücksichtigen wie Kopplungen oder Stabexzentrizitäten.

    Auch diese Features unterstützen Sie bei der Modellierung:

    • Querschnitts- und Materialbibliotheken mit Favoritenliste
    • Einfaches Erstellen von Ansichten und Sichtbarkeiten
    • Einfache Modelleingabe
    Modell eines abgehängten Membrandachs mit einer markanten Ringöffnung unter Verwendung schneller Modellierungstools.
    Computermodell eines abgehängten Membrandachs mit einer Ringöffnung und intuitiven Bemessungswerkzeugen.

    Lineare und nichtlineare Tragwerksanalysen

    Die Berechnung Ihres Modells erfolgt präzise und schnell. Linear wird das Modell nach Theorie I. Ordnung, nichtlinear nach Theorie II. oder III. Ordnung berechnet. Zur Ermittlung der Bemessungsschnittgrößen können Sie die Ergebnisse in Kombinationen überlagern lassen.

    Weitere Features:

    • Individuelle Einstellung der Berechnungsparameter
    • Optionale inkrementelle Lastaufbringung
    • Rechenkern mit Mehrprozessortechnik
    Oberfläche mit Darstellung linearer und nichtlinearer Auswertungen in RSTAB 9
    Symbol zur Veranschaulichung fortgeschrittener linearer und nichtlinearer statischer Berechnungen in RSTAB 9.

    Erste Schritte mit RSTAB 9

    Sie haben noch nicht oder nicht oft mit RSTAB gearbeitet? Dann finden Sie hier hilfreiche Hinweise und Tipps, die Ihnen den Einstieg in die Dlubal-Programme erleichtern.

    Mehr Informationen
    3D-Stabwerksprogramm | Schneller Einstieg in RSTAB 9 mit modularem Konzept und vielseitigen Add-Ons 3D-Stabwerksprogramm | Schneller Einstieg in RSTAB 9 mit modularem Konzept und vielseitigen Add-Ons

    Statikmodelle zum Herunterladen

    Wenn Sie Modelle zum Üben oder als Inspiration für Ihre Projekte suchen, sind Sie hier richtig. Wir bieten Ihnen eine Vielzahl an Statikmodellen zum Herunterladen, bspw. RFEM-, RSTAB-, RSECTION- oder RWIND-Dateien.

    Alle Modelle
    Herunterladbare technische Modellvorlagen für präzise Ingenieuranalysen. Herunterladbare technische Modellvorlagen für präzise Ingenieuranalysen.

    Windlast-Generierung für jede Modellform

    RWIND ist ein Programm (digitaler Windkanal) zur numerischen Simulation von Windströmungen um beliebige Gebäudegeometrien mit Ermittlung der Windlasten auf deren Oberflächen. RWIND steht als Basic- und Pro-Version zur Verfügung.

    Dieses Bild zeigt ein Stahlhallenmodell mit kaltgeformten Stahlprofilen, bemessen in RFEM 6.
    Pfeile

    RSTAB 9

    Um die Körper in RWIND zu modellieren, finden Sie in RSTAB eine spezielle Anwendung. Darin definieren Sie die zu analysierenden Windrichtungen über bezogene Winkelstellungen um die vertikale Modellachse.

    Druckfeld in Schnittansicht | Visualisierung der Druckverteilung mit RWIND an Gebäude

    RWIND 3

    Bei RWIND kommt ein numerisches CFD-Modell (Computational Fluid Dynamics) zum Einsatz, um mithilfe eines digitalen Windkanals Windströme um Ihre Objekte zu simulieren.

    Your browser does not support the video tag.

    • Ergebnisausgabe
    • Dlubal Center
    • Lastgenerierung
    • Lastkombinationen
    RSTAB 9 Ergebnisauswertung | Ausdruckprotokoll der Simulation einer Aluminiumkonstruktion in einer Halle
    • 3D-Viewer
    • 3D Viewer | Babylon
    • Virtuelle Realität

    Ergebnisauswertung und Ausdruckprotokoll

    Ihre Ergebnisse und Daten in RSTAB 9 werden transparent präsentiert und effizient archiviert. Tabellarische und grafische Darstellungen von Schnittgrößen, Verformungen und Lagerkräften stehen Ihnen direkt im Modell zur Verfügung. Sie können Ihre Resultate gezielt nach verschiedenen Filterkriterien auswählen. Alle Informationen sind außerdem in einem mehrsprachigen Ausdruckprotokoll dokumentiert, das Sie mühelos an Ihre Bedürfnisse anpassen und als Vorlage speichern können. RSTAB 9 ermöglicht außerdem die einfache Integration von Grafiken, Texten, MathML-Formeln und PDF-Dokumenten in Ihr Protokoll.

    Weitere Features:

    • Farbliche Darstellung der Schnittgrößen
    • Ergebnisverläufe in Diagrammform
    • Visualisierung der Ergebnisse
    • Ergebnissdarstellung mittels Clippingebene
    • Mehrsprachige Protokollausgabe
    • Steuerung des Ausdruckprotokoll-Umfangs
    Mehr zur Ergebnisausgabe
    Zentralisiertes Managementsystem | Verwaltung von Projekten, Kundendaten, Blöcken und Stahlverbindungsvorlagen

    Zentrale Organisation der Projekte, Kundendaten, Blöcke usw.

    Das Dlubal Center sorgt dafür, dass Ihre Planungen schnell und effizient ablaufen. Hier werden unter anderem Ihre Projekte und Modelldateien an einer zentralen Stelle verwaltet. Detailangaben und Grafiken erleichtern Ihnen die Zuordnung aller Modelle und ermöglichen eine unkomplizierte und übersichtliche Auftragsbearbeitung. Zudem werden im Dlubal Center Ihre Kundendaten inklusive der lizenzierten Programme und Add-Ons usw. organisiert.

    • Projektnavigator
    • Mein Dlubal
    • Blöcke
    Mehr über Dlubal Center
    Feature 002012 | Generierung von Schneelasten

    Schnelle und einfache Lastgenerierung

    Wenn bei Ihren Planungen stürmische oder winterliche Verhältnisse herrschen, bietet RSTAB Ihnen festen Halt. Das Programm beinhaltet standardmäßig hilfreiche Tools zur Generierung von Wind- und Schneelasten usw., sowie zur Umwandlung von Flächenlasten in Stablasten.

    •   Generierung von Schneelasten
    •   Generierung von Windlasten
    •   Stab-/Linienlasten aus Flächenlasten generieren
    •   Stablasten aus freier Linienlast generieren
    Mehr über Lastgenerierung
    Automatische Erstellung von Lastfällen und Kombinationen in einem übersichtlichen Fenster

    Automatische Bildung von Lastkombinationen

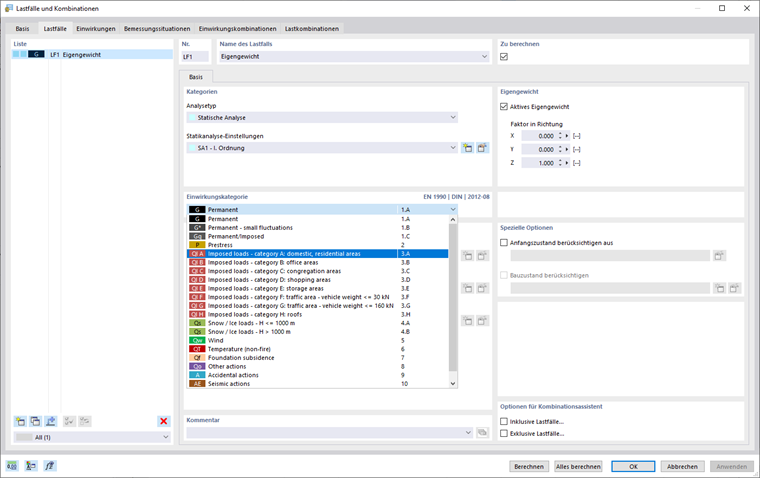
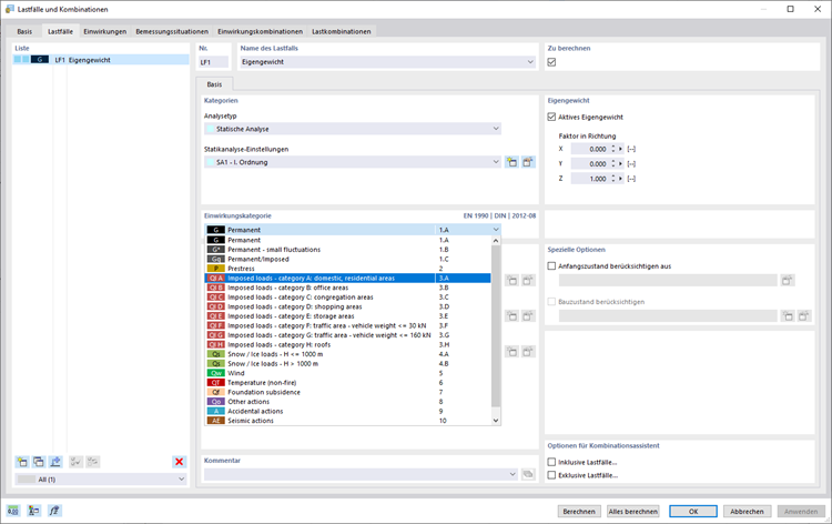
    Effizientes und unkompliziertes Arbeiten steht bei den Dlubal-Programmen im Mittelpunkt. RSTAB kann für Sie daher ganz automatisch Einwirkungs- und Lastkombinationen sowie Bemessungssituationen nach Eurocode und weiteren internationalen Normen bilden. Dabei folgt es den entsprechenden Kombinationsregeln. In einer übersichtlichen Maske können Sie zum Beispiel auch Lastfälle kopieren oder addieren. Zudem lassen sich die Lastfälle und Kombinationen auch problemlos in den Tabellen steuern.

    •   Lastfälle und Kombinationen
    •   Kombinationsregeln
    •   Außergewöhnliche Bemessungssituation (z. B. Norddeutsche Tiefebene)
    •   Einwirkungskombinationen
    •   Lastkombinationen
    •   Ergebniskombinationen
    Mehr über Lastkombinationen

    Webshop

    Konfigurieren Sie Ihr individuelles Programmpaket und erfahren Sie alle Preise online!

    • RFEM-6-Familie
    • RSTAB-9-Familie
    Zum Webshop

    Berechnen Sie Ihren Preis

    3.750,00 USD
    +670,00 USD
    Stabwerk-Software
    Gesamtbetrag 4.420,00 USD
    Statik-Software für Statiker und Tragwerksplaner
    Dlubal Software GmbH

    Am Zellweg 2
    93464 Tiefenbach
    Deutschland

    Dlubal-Standorte
    Kontakt
    +49 9673 9203-0 [email protected]
    Lösungen
    • Stahlbetonbau
    • Stahlbau
    • Holzbau
    • Stahlanschlüsse
    Produkte
    • RFEM 6
    • RSTAB 9
    • RSECTION 1
    • RWIND 3
    Support
    • Häufig gestellte Fragen (FAQs)
    • Individuelle Frage stellen
    • Schneelastzonen, Windzonen und Erdbebenzonen
    • Vertriebsteam kontaktieren
    News
    • Newsletter abonnieren
    • Aktuelle Nachrichten
    • Veranstaltungsübersicht
    • Online-Schulungen
    Ressourcen
    • Vollversion zum Testen herunterladen
    • Kundenprojekt einreichen
    • Kundenprojekte
    • Online-Handbücher
    Werde auch Du Teil des Dlubal-Teams
    Dlubal Community YouTube Facebook Twitter LinkedIn Pinterest TikTok Instagram
    © 2001-2026 Dlubal Software GmbH | Alle Rechte vorbehalten
    Rechtliche Hinweise
    Über uns
    Sitemap
    Sprache
    • Deutsch
    • English
    • Français
    • Español
    • Português
    • Italiano
    • Česky
    • Polski
    • Pусский
    • 中文(简体)