325x
004041
2024-01-17
Расчетные характеристики

Стержни

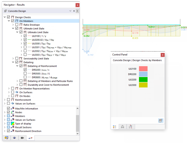
В ' Навигаторе - Результаты ' укажите результаты расчета соотношений, которые должны отображаться на стержнях графически. Вы можете выбрать один из конкретных типов расчета для предельного состояния по несущей способности, предельного состояния по пригодности к эксплуатации, а также подробностей общей арматуры и правил расчета.

Максимальное использование выбранного типа конструкции показано для каждого местоположения стержня.

Панель управления

Если вы выберете несколько дизайнов, расчетные соотношения отображаются в комбинации для каждого типа дизайна. Назначение цветов показано на панели управления. Таким образом, вы можете быстро определить соответствующий тип дизайна.

Пакет соотношений

С помощью категории 'Использование огибающих' вы можете указать, будут ли отображаться кривые отдельных расчетов или максимальные результаты. Если вы установите флажок, крайние значения критериев расчета будут созданы в виде «огибающих» и отображаются на стержнях. Типичен прерывистый процесс использования. На следующем изображении показан конверт дизайнов, выбранных на изображении Показать комбинированные дизайны .

С опцией ' Макс. из всех значений ' суммируются максимальные результаты всех типов расчета. Это дает вам обзор расчетных соотношений и позволяет использовать эти результаты для документирования.

Изображение результатов

Категория 'Элементы' в нижней области навигатора предлагает различные возможности для адаптации отображения результатов. Вы можете отобразить ход расчетов со штриховкой или без нее, отобразить все значения расчетных точек или отобразить только экстремальные значения всех стержней.

С помощью типа представления 'С помощью диаграммы' можно получить цветное отображение использования. Это соответствует изображению деформаций или внутренних сил, известных из статического расчета.

Исходная глава