382x
000553
2024-02-05
Расчетные характеристики

Протокол результатов

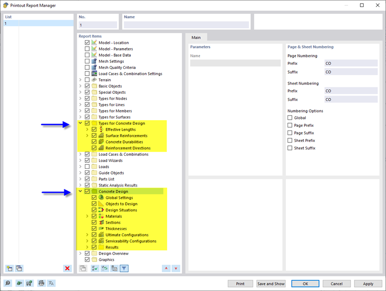
Диспетчер протокола результатов содержит все таблицы расчёта железобетонных конструкций, которые также отображаются в интерфейсе программы.

В дополнение к записям для типов {%/000529 для расчета железобетонных конструкций]], коэффициентов использования стержней и поверхностей, арматуры на стержнях {%/004019]], арматуры {%/004022 на поверхностях]], а также, если применимо, {%/004024 Арматура в узлах]] в навигаторе позиций отчета. Используйте флажки для задания таблиц, необходимых для документации.

Параметры фильтра - это еще один способ настройки табличных результатов. Результаты можно фильтровать по определенным критериям:

Кроме того, в протокол результатов можно интегрировать {%://000561 Подробности расчета]] с формулами и диаграммами взаимодействия. Используйте соответствующую опцию в кнопке списка Распечатать сразу в диалоговом окне 'Подробности расчётной проверки'.

В предпросмотре протокола результатов можно проверить и упорядочить данные, а также добавить графику и текст.

Совет

Функции протокола результатов описаны в главе {%/ru/skachat-i-info/dokumenty/rukovodstva-online/rfem-6/000363 Протоколы результатов]] Руководство пользователя RFEM.

Исходная глава