323x
004041
17. Januar 2024

Stäbe

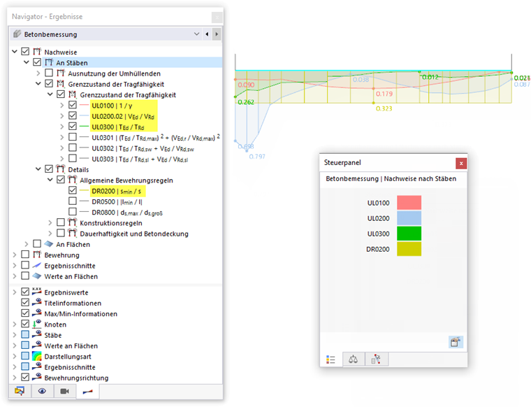
Legen Sie im 'Navigator - Ergebnisse' die Bemessungsergebnisse der Ausnutzungen fest, die an den Stäben grafisch angezeigt werden sollen. Es stehen die spezifischen Nachweisarten für den Grenzzustand der Tragfähigkeit, den Grenzzustand der Gebrauchstauglichkeit sowie für die Details zu den allgemeinen Bewehrungs- und Konstruktionsregeln zur Auswahl.

Für jede Stabstelle wird die maximale Ausnutzung der ausgewählten Nachweisart dargestellt.

Steuerpanel

Wenn Sie mehrere Nachweise auswählen, werden die Ausnutzungen für jede Nachweisart kombiniert dargestellt. Im Steuerpanel sind die Farbzuordnungen angegeben. So können Sie die jeweils maßgebende Nachweisart schnell erkennen.

Ausnutzung der Umhüllenden

Mit der Kategorie 'Ausnutzung der Umhüllenden' können Sie steuern, ob die Verläufe der einzelnen Nachweise oder die maximalen Ergebnisse angezeigt werden. Wenn Sie das Kontrollfeld anhaken, werden die Extremwerte der Nachweiskriterien als "Umhüllende" gebildet und an den Stäben dargestellt. Ein nicht kontinuierlicher Verlauf der Ausnutzungen ist dabei typisch. Das folgende Bild zeigt die Umhüllende der im Bild Nachweise kombiniert darstellen ausgewählten Nachweise.

Bei der Option 'Max. aller Werte' werden die maximalen Ergebnisse sämtlicher Nachweisarten zusammengefasst dargestellt. Damit haben Sie einen Gesamtüberblick über die Ausnutzungen und können diese Ergebnisse auch für die Dokumentation verwenden.

Ergebnisdarstellung

Die Kategorie 'Stäbe' im unteren Navigatorbereich bietet verschiedene Möglichkeiten, die Ergebnisdarstellung anzupassen. So können Sie den Verlauf der Nachweise mit oder ohne Schraffur darstellen, alle Werte der Bemessungsstellen einblenden oder nur den Extremwert aller Stäbe anzeigen.

Mit der Darstellungsart 'Mit Diagramm' erreichen Sie eine farbig abgestufte Anzeige der Ausnutzungen. Sie entspricht der Darstellung der Verformungen oder Schnittgrößen, wie Sie sie von der statischen Analyse her kennen.

Übergeordnetes Kapitel