325x
004041
17.01.2024

Barres

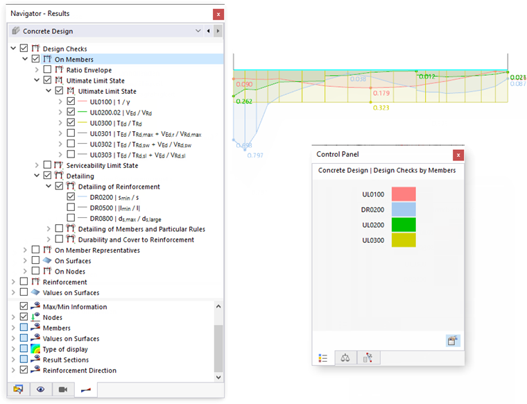
Dans le « Navigateur - Résultats », spécifiez les résultats de calcul des ratios qui doivent être affichés graphiquement sur les barres. Vous pouvez choisir parmi les types spécifiques de vérification pour l'état limite ultime, l'état limite de service et pour les détails des armatures générales et des règles de calcul.

L'utilisation maximale du type de vérification sélectionné est affichée pour chaque emplacement de barre.

Panneau de contrôle

Si vous sélectionnez plusieurs vérifications, les ratios de vérification sont affichés en combinaison pour chaque type de vérification. Les assignations des couleurs sont affichées dans le panneau de contrôle. Vous pouvez ainsi identifier rapidement le type de vérification pertinent.

Enveloppe du ratio

La catégorie « Enveloppe du ratio » vous permet de contrôler si les courbes des vérifications individuelles ou les résultats maximum sont affichés. Si vous cochez la case, les valeurs extrêmes des critères de calcul sont créées sous forme d'« enveloppes » et affichées sur les barres. Une distribution discontinue des ratios de vérification est dans ce cas typique. L'image suivante montre l'enveloppe des vérifications sélectionnées dans l'image Afficher les vérifications combinées.

Avec l'option « Max. de toutes les valeurs », les résultats maximaux de tous les types de vérification sont résumés. Cela vous donne une vue d'ensemble des ratios de vérification et vous permet d'utiliser ces résultats pour la documentation.

Affichage de résultats

La catégorie « Barres » dans la zone inférieure du navigateur offre différentes options pour adapter l'affichage des résultats. Vous pouvez afficher la progression des vérifications avec ou sans hachures, afficher toutes les valeurs des points de vérification ou n'afficher que les valeurs extrêmes de toutes les barres.

Le type de représentation « Avec diagramme » vous permet d'obtenir une représentation graduée par couleur du ratio de vérification. Cela correspond à la représentation des déformations ou des efforts internes, tels que vous les connaissez à partir de l'analyse statique.

Chapitre parent