325x
004041
17.1.2024

Pruty

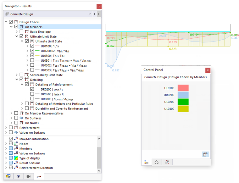
V navigátoru ' - Výsledky ' zadáme výsledky posouzení pro uložení, která se mají graficky zobrazit na prutech. Můžeme si vybrat z konkrétních typů posouzení pro mezní stav únosnosti, mezní stav použitelnosti a pro podrobnosti obecných pravidel pro výztuž a posouzení.

Pro každé umístění prutu se zobrazí maximální využití vybraného typu posouzení.

Ovládací panel

Pokud označíme více posouzení, zobrazí se využití pro každý typ posouzení v kombinaci. Přiřazení barev se zobrazí v ovládacím panelu. Tímto způsobem lze rychle identifikovat příslušný typ posouzení.

Využití obálek

V kategorii 'Využití obálky' lze určit, zda se mají zobrazovat křivky jednotlivých posouzení nebo maximální výsledky. Pokud toto zaškrtávací políčko zaškrtneme, vytvoří se extrémní hodnoty kritérií posouzení jako "obálky" a zobrazí se na prutech. Typický je nespojitý průběh využití. Na následujícím obrázku je obálka posouzení vybraných na obrázku Zobrazit kombinace posouzení .

S možností ' Max. ze všech hodnot ' se sečtou maximální výsledky ze všech typů posouzení. Získáte tak přehled o návrhových poměrech a výsledky můžete použít pro dokumentaci.

Zobrazení výsledků

Kategorie 'Pruty' v dolní části navigátoru nabízí různé možnosti, jak přizpůsobit zobrazení výsledků. Lze zobrazit průběh posouzení se šrafováním nebo bez ní, zobrazit všechny hodnoty posuzovaných bodů nebo pouze extrémní hodnoty všech prutů.

Pomocí typu zobrazení 'S diagramem' lze dosáhnout barevně odstupňovaného zobrazení využití. Odpovídá zobrazení deformací nebo vnitřních sil, jak je známe ze statické analýzy.

Nadřazená kapitola